9c9fbba31bd650b8708c8d9a4886aeba.ppt
- Количество слайдов: 68
Полнотекстовые ресурсы платформы Sci. Verse (Science. Direct) издательства Elsevier
Sci. Verse Science Direct • Полнотекстовая база данных Science. Direct содержит 25% мирового рынка научных публикаций. • Платформа Science. Direct обеспечивает всесторонний охват литературы из всех областей науки: доступ к более чем 2500 наименований журналов и более 11000 книг из коллекции издательства «Эльзевир» , а также огромному числу журналов, опубликованных престижными научными сообществами.
Sci. Verse Science Direct Ежедневно увеличивающийся объем информации, особенно в онлайнрежиме, ставит перед исследователями ряд сложных вопросов: • Сколько времени Вы тратите на поиск информации? • Насколько эффективны используемые Вами механизмы поиска и анализа информации? • Действительно ли исследование, которым Вы занимаетесь, является новым в научном мире? • Не упускаете ли Вы существенную информацию? • Доверяете ли Вы качеству и точности имеющихся источников информации? • Ресурсы издательства «Эльзевир» помогут разобраться с этими вопросами и существенно повысить КПД вашей работы и анализа научной информации.
Sci. Verse Science. Direct • Доступ – из локальной сети САФУ (с любого компьютера САФУ, подключенного к интернету). • Путь доступа к базе данных: • Сайт САФУ – Раздел «Студенту» - Библиотека – Портал Научной библиотеки САФУ – Электронные ресурсы – Удаленные сетевые ресурсы – Science. Direct (Sci. Verse) • или http: //www. sciencedirect. com
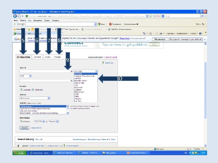
2 Поиск в Sci. Verse Science. Direct 4 1 3
Поиск в Sci. Verse Science. Direct • Простой поиск: • ввести ключевые слова в поле All fields (все поля) (1), • для поиска точной фразы в тексте поставьте поисковую фразу в двойные кавычки: «higher education» , «international relations» , • используйте фигурные кавычки для учета знаков препинания в запросе: {heart-attack}, • для усечения используйте *.
Поиск в Sci. Verse Science. Direct • слева отметьте, где производится поиск: Articles (статьи) / Images (изображения) (2).
Поиск в Sci. Verse Science. Direct Кроме поиска по ключевым словам, можно найти информацию : • по названию журнала или книги (Journal / Book title), • по автору (Author) (3), • по тому (Volume), • по выпуску (Issue), • по страницам (Page).
5 6 7 8 9 10
Поиск в Sci. Verse Science. Direct • • • Расширенный поиск (Search) (4): выбрать одну из 4 вкладок: All Sources (все ресурсы) (5), Journals (журналы) (6) Books (книги) (7) Images (изображения) (8).
Поиск в Sci. Verse Science. Direct • В поле Search (Поиск) (9) вводите поисковый запрос, выбрав параметры поиска (10). • Вы можете искать: • по всем полям (All fields), • по реферату, названию, ключевым словам (Abstract, Title, Keywords).
Поиск в Sci. Verse Science. Direct • Здесь используются те же правила, что и при быстром поиске: • для поиска точной фразы в тексте поставьте поисковую фразу в двойные кавычки: «higher education» , «international relations» , • используйте фигурные кавычки для учета знаков препинания в запросе: {heart-attack} , • для усечения используйте *.
Поиск в Sci. Verse Science. Direct • Дополнительно можно использовать операторы поиска: • AND - поиск документов, которые содержат все указанные слова в выбранном поле поиска. Вариант AND выбран по умолчанию, т. е. если вы не измените его, то система будет искать документы, включающие все слова, введенные в поле поиска. • OR — Поиск документов, которые содержат любое из указанных слов в заданном (или в любом) поле поиска (morphology OR syntax). • AND NOT — Поиск документов, которые содержат первое, но не содержат второе указанное слово в заданном (или любом) поле поиска (grammar AND NOT Chinese).
11 12 13 14
Поиск в Sci. Verse Science. Direct • Можно поставить ограничение: отметить галочкой – поиск в журналах (Journals) или в книгах (All Books) (11). • Выбрать тип источника – Source (12): • все источники (All Sources), • источники, на которые есть подписка – полнотекстовые (Subscribed Sources), • избранные Вами источники (My Favorite Sources).
Поиск в Sci. Verse Science. Direct • Выберите предметную область (Subject) (13): можно выбрать одну или несколько областей (для выделения нескольких областей удерживайте кнопку Ctrl). Для справки: • Список предметных областей с переводом: • Agricultural and Biological Sciences – Сельскохозяйственные и биологические науки • Arts and Humanities – Искусство и гуманитарные науки
Поиск в Sci. Verse Science. Direct • Biochemistry, Genetics and Molecular Biology – Биохимия, генетика и молекулярная биология • Business, Management and Accounting – Бизнес, менеджмент и бухгалтерское дело • Chemical Engineering – Химическая технология • Сhemistry – Химия • Computer Science – Компьютерные науки • Decision Sciences - Науки о принятии решений • Earth and Planetary Sciences - Науки о Земле и планетоведение
Поиск в Sci. Verse Science. Direct • Economics, Econometrics and Finance - Экономика, эконометрика и финансы • Energy - Энергетика • Engineering - Инженерное дело • Environmental Science - Науки об окружающей среде • Immunology and Microbiology - Иммунология и микробиология • Materials Science - Материаловедение • Mathematics – Математика • Medicine and Dentistry – Медицина и стоматология
Поиск в Sci. Verse Science. Direct • Neuroscience - Нейронауки • Nursing and Health Professions - Сестринское дело и медицинские специальности • Pharmacology, Toxicology and Pharmaceutical Sciences Фармакология, токсикология и фармация • Physics and Astronomy - Физика и астрономия • Psychology - Психология • Social Sciences - социальные науки (журналы по различным гуманитарным и социальным наукам) • Veterinary Science and Veterinary Medicine Ветеринария
Поиск в Sci. Verse Science. Direct • Выберите диапазон дат (Date Range) (14): Вы можете выбрать информацию за все года (All Years), или указать конкретный период
Поиск в Sci. Verse Science. Direct • Поиск авторов: • если известна только фамилия, выбрать Author (автор), • Если известны еще и инициалы, лучше выбрать раздел Specific Author (конкретный автор), он позволяет найти фамилию и инициалы (вводятся без точек) в одном поле: J Smith.
Поиск в Sci. Verse Science. Direct • • Поиск также можно осуществить : по названию источника (Source Title), по ссылкам (References), организации (Affiliation), полному тексту (Full Text).
Поиск по организации (Affiliation): можно искать университеты в определенной стране, занимающиеся исследованиями по тематике, интересующей Вас
15 16 17
Поиск в Sci. Verse Science. Direct • Поиск по журналам: • Выбрать вкладку журналы (Journals) (15). • Здесь действует тот же самый принцип поиска, добавляются новые поля. • Limit by document type (ограничить типом документа) (16) – можно отметить галочкой тип документа: • Article – статья, • Review article – обзорная статья,
Поиск в Sci. Verse Science. Direct • • • Short Survey – краткий обзор, Short Communication – краткое сообщение, Correspondence, Letter – переписка, Discussion – дискуссия, Book Review – обзор книги, Product Review – обзор продукции, Editorial – колонка редактора, Publisher’s Note – заметка издателя, Erratum – опечатки.
Поиск в Sci. Verse Science. Direct • Можно осуществить поиск по тому (Volume), выпуску (Issue), страницам (Page) (17). • Для поиска по изображениям выбрать вкладку Изображения (Images), здесь поля поиска аналогичные + можно задать поиск изображений или видео (Limit to: Figures, Videos). • Search (поиск)
Особенности поиска по изображениям: Вы можете открыть любые изображения, даже находящиеся в статьях, на которые нет подписки, видеозаписи доступны только в полнотекстовых статьях
18
Работа с результатами поиска • Результаты поиска можно сузить (поля слева, 18): • задать поиск в найденных результатах (Search within results), • отметить поля Refine results (уточнить поиск): два варианта – Limit to (ограничить – оставить результаты, соответствующие отмеченным параметрам) или Exclude (исключить результаты, соответствующие отмеченным параметрам).
Работа с результатами поиска • Параметры ограничения поиска: • Content Type – тип источника: – Journal – журнал, – Book – книга, – Reference Work – справочник; • Journal / Book Title – название журнала / книги (для того, чтобы увидеть полный список, кликните по значку + view more);
Работа с результатами поиска • Topic – тема, • Year – год. • Напротив каждой статьи рядом с пустым квадратом Вы видите зеленый или серый квадрат (19): • зеленый квадрат = есть полный текст (Full-text available), • серый квадрат = нет полного текста, есть только реферат статьи (Abstract only)
Работа с результатами поиска 19 19 19 20
Работа с результатами поиска • Под названием статьи, отмеченной зеленым квадратом, Вы видите ссылку на файл в формате pdf (20). • Кликнув по ней, Вы загрузите полный текст статьи, который можно сохранить на компьютер или другой носитель (если стоит серый квадрат, то файл pdf не загрузится!).
21 22 23
Работа с результатами поиска • Здесь же Вы увидите и другие ссылки (их можно открыть у любой статьи): • Show preview – предварительный просмотр (реферат и содержание статьи) (21), • Related articles (22) – похожие статьи, • Related reference work articles (23) – похожие статьи в справочниках.
Работа с результатами поиска • Строка над результатами поиска (24) позволяет работать с документами, которые можно отметить галочкой и совершить следующие действия: • отправить ссылки на статьи на электронный адрес (E-mail articles):
Работа с результатами поиска 24
Вы можете отправить на email только 1000 записей Sender’s Name – имя отправителя Sender’s E-mail – электр. адрес отправителя Recipient’s E-mail – электр. адрес получателя (если несколько адресов, то разделяем их запятыми) Subject – тема сообщения Add this Note – добавить запись Send E-mail in (Выбор формата электр. почты) – Formatted (HTML) – в формате HTML / Plain text - обычный текст Send – отправить Cancel - отменить
25 26 27
Работа с результатами поиска • В строке над результатами поиска: • Export citations – экспорт цитат (25): создание библиографического списка избранных Вами статей.
Выбрать формат содержания списка (Content format): Citations Only – только библиографические описания статей, Citations and Abstracts – библиографические описания и рефераты статей Export format – формат вывода ссылок: выбираете Plain text format (он не требует дополнительных программ), его можно сохранить как веб-страницу или скопировать в Word
Работа с результатами поиска • Файлы PDF можно сохранить все сразу (Download multiple PDFs) (26), предварительно отметив их галочкой. • Можно вывести предварительный просмотр всех статей (Open all previews) (27) - в списке будут отображены рефераты и содержание статей. • Можно сортировать результаты поиска по дате или по релевантности (Sort by: Date / Relevance) (28)
28
Работа с результатами поиска • Кликните по названию любой статьи (книги и т. д. ) из списка – так Вы пройдете на страницу со всей имеющейся информацией по статье: • библиографические данные, реферат, полный текст (если он присутствует). • Кликнув по ссылке с автором статьи, Вы получите всю информацию о нем: место работы и эл. адрес, иногда даже биографию (используйте эту информацию для развития научных связей)
Выбор журналов по теме Пройдите по ссылке Publications
Выбираете Browse by Subject (Искать по предмету), кликаете по ссылке Edit: Вы получите список тем, каждую из которой можно раскрыть, кликнув по «+» , отмечаете необходимые поля, выбираете Apply (применить). Отметьте галочкой наличие полнотекстовых версий (Show full-text available only), выбираете Apply (применить).
Регистрация в Sci. Verse Science Direct • В правом верхнем углу экрана Вы видите ссылку Register. • Кликнув по ней, заполните регистрационную форму:
Информация о Вас: First name – имя Family name - фамилия E-mail address – электронный адрес (он и будет Вашим логином - Username) Password – пароль (5 -20 знаков) Confirm password – подтвердить пароль Your role – Ваша должность в организации (список с переводом см. ниже) Please select at least one subject area of interest – отметьте Вашу предметную область I wish to receive information from Elsevier B. V. and its affiliates concerning their products and services – Желаете ли Вы получать информацию о продуктах Elsevier (необязательно) I have read and understood the Registered User Agreement. - Я ознакомился с соглашением зарегистрированного пользователя. Register - регистрация
Регистрация в Sci. Verse Science Direct • Business Development Manager – управляющий отдела коммерческого развития • CEO/CTO/CSO – генеральный директор / главный инженер / руководитель отдела безопасности • CIO — директор по информационным технологиям • CMO/CMIO - коммерческий директор / главный специалист по информационным технологиям в области медицины • Consultant - консультант • Doctor – доктор • Doctor > Consultant – врач > консультант • Doctor > Intern – врач > интерн (обучающийся в интернатуре) • Doctor > Medical Fellow - врач > аспирант
Регистрация в Sci. Verse Science Direct Doctor > Physician Assistant – врач > фельдшер Doctor > Resident / Learning Physician – врач > стажер Doctor > Surgeon – врач > хирург Faculty – профессорско-преподавательский состав Librarian – библиотекарь Nurse – медицинская сестра Nurse > Prescribing Nurse – медицинская сестра, имеющая право выписывать рецепты • Professor - профессор • R&D Manager / Technology Lead – руководитель отдела НИОКР / руководитель отдела технологий • Research Administrator – ответственный за научно-исследовательскую деятельность • •
Регистрация в Sci. Verse Science Direct • • • Researcher - исследователь Software Developer - программист Student - студент Teacher - преподаватель Other - другое
Регистрация в Sci. Verse Science Direct • После того, как Вы зарегистрируетесь, Вам на электронную почту поступит сообщение о регистрации • Зайдите на Sci. Verse Science Direct под своим логином: в правом верхнем углу Login: • Username – введите Ваш логин, • Password – введите Ваш пароль. • Один логин и пароль используется для Sci. Verse Science Direct и Scopus (повторно регистрироваться не нужно!).
Работа в личном кабинете Sci. Verse Science Direct • Сохраните результаты поиска, чтобы не настраивать параметры при повторной работе с системой: Save this search (29). • Есть возможность создать уведомление: на Ваш электронный адрес будет приходить оповещение о новых документах, соответствующих критериям поиска: Save as search alert (30).
29 30
Для того, чтобы вернуться к сохраненному поиску, найдите вкладку Home + Recent Actions
Найдите надпись Recall Saved Searches (вернуться к сохраненному поиску)
Выделите один из Ваших поисковых запросов: Select a Saved Search. Далее можно осуществить следующие действия: Retrieve new articles – показать новые статьи, соответствующие параметрам поиска, Retrieve all articles – показать все статьи, соответствующие параметрам поиска, Modify search – изменить запрос, Delete – удалить запрос.
При создании уведомления (Save as search alert) появится следующее окно: Search – название поиска, Name of alert – название уведомления (ввести самостоятельно), E-mail address – электр. адрес, Frequency – частота уведомлений, Save Alert – сохранить уведомление.
Добавить журналы в «Избранное» Вернитесь на свою страницу: пройдите по ссылке Home + Recent Actions Пройдите по ссылке Manage Favorites (управление избранными названиями)
Можно выбрать журналы по предмету (Browse by Subject), выбрать журналы из тех, которые уже были добавлены в «Избранное» (Browse by Favorites), искать в алфавитном перечне названий (Browse Alphabetically). Когда Вы найдете нужное название, кликните по нему курсором.
На появившейся странице можно добавить нужное название в «Избранное» (Add to Favorites), А также установить оповещение о новых статьях, появляющихся в журнале (сообщения будут приходить на эл. почту) (Alert me about new articles).
Управление оповещениями
Управление оповещениями • Пройдите по ссылке My alerts (Мои оповещения): здесь Вы увидите информацию о Ваших оповещениях. • Search alerts – оповещения о новых ресурсах, соответствующих Вашему поисковому запросу: • Add search alert – добавить оповещение о результатах поиска, • Modify – изменить оповещение, • Delete – удалить оповещение.
Управление оповещениями • Topic alerts – оповещение о новых ресурсах, соответствующих выбранной теме. • Для того, чтобы добавить или удалить тему, пройдите по ссылке Add / Delete topic alerts. • Journal and book-series alerts – оповещение о новых номерах журналов, о новых книгах в сериях: • здесь тоже можно добавить или удалить оповещения (Add / Delete journal and book-series alerts ).
Спасибо за внимание!
Автор презентации: Т. Н. Астахова, главный библиограф отдела электронных библиотечных систем Научной библиотеки Северного (Арктического) федерального университета имени М. В. Ломоносова


