f320abeb738b97e6333fcd6b637f1614.ppt
- Количество слайдов: 39
Mini Case 1: Delta, Lufthansa etc. . Computer system technologies and functions that are included with self-service kiosks are n Networked special purpose microcomputer terminals, which include video touch screens as the user interface, along with a built in n High speed thermal printer for flight itineraries and boarding passes. n A magnetic stripe card reader that is used to read customers airline and credit cards. n Connected to credit companies and bank’s databases n Integrated with airline’s internal application system
Delta, Northwest cont Possible other technologies n n n n Connect with federal databases for customer identification Passport reader/multi language processors and translators Intelligent kiosks Pen-based handwriting recognition features Wireless links for travels with PDAs and Internetenabled cellular and PCS phones. Biometrics (Image, speech, fingerprints recognition. Identification recognition (fingerprints etc. ) Remote check-ins ( hotel, home, office etc)
The customer value of self service kiosks for airline check-ins is: n Customer More Control n n n Upgrades Seat selection Change flights/seat Check baggage Stand by n Less people interaction – for the introvert the reduction in face-to-face interaction can sometimes be beneficial n Time savings n Convenience n Family check-ins n Pay by credit card any upgrade/change etc.
What is the business value of self-service kiosks in the airline industry? Reduces costs or at least reduces the increase in cost. n Space savings n Improved efficiency n Improves customer relations by making check-in and subsequent activities are easy as possible. n Reduces the waiting time for customers that increased after Sept. 11. n Improves customer goodwill n Stay ahead of competition by continuously adding features like hotel reservations, weather information n
Still a strategic advantage? Maybe, not any more n Kiosk were competitive advantages when they started probably around 2002. Airlines offered miles to customers to use kiosk but now they are a necessity. n Many airlines still can not afford it However, Continuous improvements can still provide competitive advantage n Intelligent -Talking kiosks (real time help) n Continuous improvement and streamlining of traveler check-in activities, especially after Sept. 11, will always be provide advantage. n A reduction of costs or a reduction in the increase in costs in a highly competitive industry will always provide advantage. n Continuous enhancement of customer goodwill always be strategic: n n Online entertainment (casino, massage, card games etc. . ) may provide some advantage, especially on international flights Provide reports on delays and alternatives on line in real time
RWC 2: Maryland Colorado: Serving Its Citizens Without Using Wires 1. What is the business value of advanced mobile technologies to Maryland’s emergency management services? n Direct agents --toward places where their presence is required n Give notice of impending natural disasters with forecasts and instructions on how to proceed. n Improve information gathering on the extent and magnitude of devastation. n Reduce the amount of manual data-entry, leading to improved response times and reduction of errors (i. e. address is automatically captured and pop-up menus limit possible answers).
In what other government services could GPS serve to provide business value? Give some examples. n States’ National Guards, to monitor and direct personnel in case of an emergency. n Emergency Services, to direct ambulances, firefighters, etc. n n Department of Treasury / Federal Reserve, to track the location of armored trucks both for regular traffic and in case of a hijacking. The military in general, given that it has one of the largest manpower and logistics network in the country.
Are there disadvantages or risks associated with the deployment of GPS systems to monitor the location of people? Explain. n n n Invasions of privacy Limitation on the freedom of movement Could allow not only the government but also private individuals to monitor other people’s movements.
Developing Business/IT Solutions Systems Development Life Cycle Prototyping End User Development Project Management Change Management
Learning Objectives 1. 2. Use the systems development process outlined in this chapter and the model of IS components from Chapter 1 as problem-solving frameworks to help you propose information systems solutions to simple business problems. Describe and give examples to illustrate how you might use each of the steps of the information systems development cycle to develop and implement a business information system.
Learning Objectives 3. 4. 5. Explain how prototyping can be used as an effective technique to improve the process of systems development for end users and IS specialists. Understand the basics of project management and their importance to a successful systems development effort. Identify the activities involved in the implementation of new information systems.
Learning Objectives 6. 7. 8. Compare and contrast the four basic system conversion strategies. Describe several evaluation factors that should be considered in evaluating the acquisition of hardware, software, and IS services. Identify several change management solutions for end user resistance to the implementation of new information systems.
Systems Analysis and Design n SA & D n n Overall process by which IS are designed and implemented within organizations Two most common approaches to SA & D n n Object-oriented analysis and design Systems Development Life Cycle
Systems Life Cycle concept Analysis Maintain Operate Design Implement
Systems Development Lifecycle (SDLC) p 368
Data flow diagram (DFD)
Leveling DFDs How to factor a system? l l The BLACK BOX concept: l you know the inputs it expects l you know the outputs it should give back l you know its function (what it does) l you do not need to know the specifics to use it Controlling complexity of black boxes l each box should solve one well-defined piece of the problem l each box should be easy to understand l connections should be made as simple as possible
Exploding DFDs C CONTEXT LEVEL 0 LEVEL 1 LEVEL 2 I P O I P O
Prototyping n n n The rapid development and testing of working models Used in design phase Especially useful when end user requirements are hard to define
Prototyping Life Cycle P 375
Prototyping n Can be used for small and large systems n n n But if system is large, usually prototype just parts Develop quickly Refine until acceptable
User Interface Design n n Focuses on supporting the interactions between end users and their computerbased applications Frequently prototype the user interface
End User Development n IS professional plays a consulting role End user does his/her own application development n Contrast in traditional life cycle: n n n End user is customer IS profession does development
End User Development p 379 Source: Adapted from James N. Morgan, Application Cases in MIS, 4 th ed. (New York: Irwin/Mc. Graw-Hill, 2002), p. 3
Project Management IT and business unit managers enforce a project plan which includes n n n job responsibilities, time lines for major stages of development, and financial budgets
Project n A project n n Is a set of activities with a clear beginning and end Each project has n n Goals Objectives Tasks Limitations
Managing a project n To manage a project need: n n n Process Tools Techniques
Conversion from use of present system to operation of new system n Direct n Phased n Pilot n Parallel
Implementation Challenges n n New system involves major organizational change Manage changes to n n n Business processes Organizational structures Managerial roles Work assignments Stakeholder relationships
User Resistance n n New way of doing things generates resistance Key to solving is n n User involvement in organizational changes and development of new systems User involvement n n End users on systems development teams End user ownership of new system
JAD Joint application development (JAD) n Its distinguishing feature is a carefully prepared 2 to 4 day meeting bringing together user representatives and IS staff members. n JAD tries to eliminate misunderstandings that often persist despite lengthy user interviews during the analysis needed for functional specifications and external specifications.
RAD Rapid Application Development (RAD) n The availability of powerful CASE software makes it possible for developers to create systems much faster than ever before. n Too often, the user specifications are frozen before the technical design, coding and testing are accomplished. n n In other cases, users are presented with an inadequate system because the needs of the business have changed substantially during the many months spent waiting for the system to become operational. The shorter the elapsed time between User Design and cutover, the more likely it is that the system will be satisfactory to the users
Exercise Develop a context Diagram for a small bank for “Loan Granting” process n n Identify EXTERNAL entities Develop a Context diagram
Context Diagram I-P-O Steps: INPUT n Customer requests loan through an Application (input) n Credit Bureau provides customer credit history (input) n n Customer acceptance of loan (if accepted) Customer provides completed (Executed) Loan Contract PROCESS: Process Loan OUTPUT: n Outcome: Accept/Reject IF Loan is approved Send acceptance notification IF accepted by customer Send Loan Contract Send Loan Amount ELSE Stop ELSE Send rejection letter
Credit Bureaus Customer’s Credit History Request credit Loan Granting Process Application Executed Loan Contract Acceptance/ Rejection of Loan Customer Notice of Acceptance or Rejection Loan Contract Loan Funds
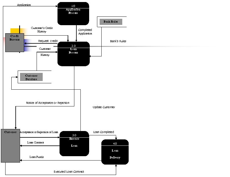
Assume following processes (data Fragments) at level 0 for the Loan Granting Process 1 2 3 4 Application Process Loan Process Execute Loan Delivery Explode the context diagram for level 0 for the above processes
1. 0 Application Process n n n INPUT from Context diagram. Customer. APPLICATION PROCESS Check for application’s completeness OUTPUT Completed Application 2. 0 Loan Process n n n INPUT from context diagram customer credit History From Bank CUSTOMER database customer’s history with the bank Completed Application Bank rules from RULE database regarding bank’s policy on loans PROCESS Based on bank’s rule decide if customer meets requirements for loan OUTPUT: Decision Loan is accepted or rejected and notice is sent to customer (output to CUSTOMER) in context sub processes 3 & 4 can be similarly synchronized with the context diagram
Application 1. 0 Application Process Bank Rules Customer’s Credit History Credit Bureaus Completed Application Request credit Bank’s Rules 2. 0 Loan Process Customer History Customer Database Notice of Acceptance or Rejection Update Customer Acceptance or Rejection of Loan 3. 0 Execute Loan Contract Loan Completed 4. 0 Loan Funds Delivery Executed Loan Contract
Additional Readings n n n Learn How to Draw DFDs Free DFD Software Business process reengineering How are new Business systems born? System Development Life Cycle JAD


