43f5b6fd4e60301abc3660a210da06cf.ppt
- Количество слайдов: 50
M&M MÜŞAVİRLİK SAN. ve TİC. LTD. ŞTİ. TS EN ISO 19011 İÇ TETKİKÇİ EĞİTİMİ ADRES: Ziyabey Cad. 5. Sokak No: 10/6 Balgat - ANKARA Tel : 0 312 - 229 85 15 Fax : 0 312 - 229 35 06 Cep : 0 542 - 563 10 78 0 532 - 254 19 57 web: www. mmkalite. net e-mail: mmkalite@mmkalite. net
EĞİTİMCİ Mehmet TÜRKOĞLU Mustafa AKYOL Mak. Müh ISO 9001, ISO 14001, OHSAS 18001 Yönetim Sistemleri Baş Denetçisi KONU : TS EN ISO 19011 İÇ TETKİKÇİ EĞİTİMİ
8. 2. 2. İÇ TETKİK 9001 -1 Kuruluş, kalite yönetim sisteminin, a) Planlanmış düzenlemelere (7. 1), bu uluslararası standardın şartlarına ve organizasyon tarafından oluşturulan kalite yönetim sistemi şartlarına uyup uymadığını ve b) Etkin uygulanıp uygulanmadığını ve devamlılığının sağlanıp sağlanmadığını belirlemek üzere planlanan aralıklarla iç tetkikler yapmalıdır.
8. 2. 2. İÇ TETKİK 9001 - 2 Bir tetkik programı, önceki tetkik sonuçları da dahil olmak üzere, tetkik yapılacak prosesler ve alanların durumu ve önemi dikkate alınarak planlanmalıdır. tetkik kriterleri, kapsamı, sıklığı ve metotları tanımlanmalıdır. Tetkikçilerin seçilmesi ve tetkiklerin yürütülmesi tetkik prosesinin objektifliğini ve bağımsızlığını güvence altına almalıdır. Tetkikçiler kendi işlerini tetkik etmemelidir.
8. 2. 2. İÇ TETKİK 9001 - 3 Tetkiklerin plânlanması ve yerine getirilmesi, sonuçların rapor edilmesi, kayıtların (Madde 4. 2. 4) muhafaza edilmesi için sorumluluklar ve şartlar dokümante edilmiş bir prosedür içinde tarif edilmelidir. • Tetkik edilmekte olan alandan sorumlu yönetim, tespit edilmiş uygunsuzlukların ve bunların nedenlerinin ortadan kaldırılması için gecikmeksizin tedbirler alınmasını sağlamalıdır. Takip faaliyetleri, alınan tedbirlerin doğrulanması ve doğrulama sonuçlarının raporlanmasını da kapsamalıdır (Madde 8. 5. 2). • Not – Kılavuz için ISO 19011 standartlarına bakınız.
4. 14. İÇ TETKİK 17025 -1 4. 1 Laboratuvar, düzgün aralıklarla ve önceden belirlenmiş bir program ve prosedür uyarınca, faaliyetlerinin yönetim sisteminin ve bu standardın şartlarına uygun olarak sürdürüldüğünü doğrulamak için iç tetkikler yapmalıdır. İç tetkik programı, deney ve/veya kalibrasyon faaliyetleri de dâhil kalite yönetim sisteminin bütün öğelerine yönelik olmalıdır. Tetkiklerin, program gereği ve yönetimin talep ettiği gibi plânlanması ve organize edilmesi kalite yöneticisinin sorumluluğundadır. Bu gibi tetkikler, kaynaklar elverdiğince tetkik edilecek faaliyetle ilgisi olmayan, eğitilmiş ve vasıflı personel tarafından yürütülmelidir.
4. 14. İÇ TETKİK 17025 -2 Not - İç tetkik çevrimi normalde bir yıl içinde bitirilmelidir. 4. 14. 2 Tetkik bulguları, faaliyetlerin etkinliği veya deney veya kalibrasyon sonuçlarının doğruluğu ve geçerliliği konusunda bir şüphe uyandırıyorsa, laboratuvar, düzeltici faaliyetlere zamanında başlamalı ve sonuçları bakımından etkilemiş olan müşterilerine yazılı olarak haber vermelidir.
4. 14. İÇ TETKİK 17025 -3 4. 14. 3 Tetkik edilen faaliyet alanı, tetkik bulguları ve bunların neticesinde yapılan düzeltici faaliyetler kaydedilmelidir. 4. 14. 4 Takip tetkikleri ile, düzeltici faaliyetlerin uygulanması ve etkinliği doğrulanmalı ve kayıt altına alınmalıdır.
İÇ TETKİK STANDARDI § KALİTE SİSTEM TETKİKLERİNİN HER AŞAMASINDA ORTAK YÖNTEM KULLANILMASI AMACI İLE ULUSLARARASI STANDARDLAR ÖRGÜTÜ TARAFINDAN YAYINLANMIŞ ISO-19011 STANDARDIDIR.
İÇ TETKİK NEDİR ? TS EN ISO 19011’de tanımlandığı şekli ile ; 3. 1 -Tetkik • Tetkik delili (Madde 3. 3) elde etmek ve tetkik kriterlerinin (Madde 3. 2) karşılanma derecesini objektif olarak değerlendirmek için yapılan sistematik, bağımsız ve belgelendirilmiş proses.
İÇ TETKİK NEDİR ? • Kalite Tetkiki: Kalite ilgili faaliyetlerin ve sonuçların, planlanan düzenlemelere uyup uymadığının ve bu düzenlemelerin etkili olarak uygulanıp uygulanmadığının ve amaca ulaşmak için uygun olup olmadığının sistematik ve tarafsız olarak incelenmesidir.
3. 2 -Tetkik kriterleri • Politikalar, prosedürler veya şartlar kümesi. • Not – Tetkik kriterleri, tetkik delillerinin (Madde 3. 3) karşılaştırıldığı referanslar olarak kullanılır. 3. 3 -Tetkik delili • Tetkik kriterleri (Madde 3. 2) ile ilgili olan ve doğrulanabilen kayıtlar, gerçeklik beyanları veya diğer bilgiler. • Not – Tetkik delili nicel veya nitel olabilir.
3. 4 -Tetkik Bulguları • Toplanan tetkik delilinin (Madde 3. 3) tetkik kriterleri (Madde 3. 2) ile karşılaştırılmasının sonuçları. • Not – Tetkik bulguları tetkik kriterleriyle uyumu veya uyumsuzluğu gösterebilir veya iyileştirme fırsatlarını belirtebilir. 3. 5 -Tetkik Sonucu • Tetkik hedeflerinin ve bütün tetkik bulgularının (Madde 3. 4) dikkate alınmasından sonra tetkik ekibi (Madde 3. 9) tarafından sunulan bir tetkikin (Madde 3. 1) sonucu.
TETKİK KİMLERİ İÇERİR ? 3. 8 -Tetkikçi • Tetkiki (Madde 3. 1) yapmak için gereken yeterliliğe sahip kişi. 3. 9 -Tetkik Ekibi • Tetkiki (Madde 3. 1) yapan ve gerektiğinde teknik uzmanlarca (Madde 3. 10) desteklenen bir veya daha fazla sayıda tetkikçi (Madde 3. 8). • Not 1 – Tetkikçilerden biri ekip başkanı olarak atanır. • Not 2– Tetkik ekibinde eğitim gören tetkikçiler bulunabilir. 3. 10 -Teknik Uzman • Tetkik ekibine (Madde 3. 9) özel bilgi veya uzmanlık sağlayan kişi. • Not 1 – Özel bilgi veya uzmanlık; kuruluşla, tetkik edilen prosesle veya faaliyetle; dil veya kültürle ilgili olabilir. • Not 2 – Teknik uzman tetkik ekibinde tetkikçi (Madde 3. 8) olarak görev yapmaz.
3. 11 -Tetkik Programı • Belirli bir zaman dilimi için planlanan ve özel bir amaca yönelik olan bir veya daha fazla sayıdaki tetkik (Madde 3. 1) dizisi. • Not – Tetkik programı tetkiklerin planlanması, organizasyonu ve icrası için gerekli olan bütün faaliyetleri içerir. 3. 12 -Tetkik Planı • Tetkik (Madde 3. 1) için yapılacak faaliyetlerin ve düzenlemelerin tarifi.
TETKİKİN HEDEFLERİ NELERDİR? • KALİTE SİSTEM ELEMANLARININ BELİRLENEN ŞARTLARA UYUP UYMADIĞININ SAPTANMASI. • UYGULANAN KALİTE SİSTEMİNİN, BELİRLENEN KALİTE HEDEFLERİNİ SAĞLAMADAKİ ETKİNLİĞİNİN TESPİTİ. • DENETLENEN BÖLÜME KALİTE SİSTEMİNİ GELİŞTİRMEK İÇİN FIRSAT VERİLMESİ.
KALİTE TETKİKLERİNİN YARARLARI • KALİTE STANDARDLARININ, MÜH. ÇİZİMLERİNİN, SPESİFİKASYONLARIN DÖKÜMANTASYONA UYGUNLUĞUNU DOĞRULAR. • TEMEL KALİTE UNSURLARININ BELİRLENMESİNİ SAĞLAR. • ÖLÇÜM SİSTEMİNİN ETKİNLİĞİNİ DOĞRULAR. • SORUMLULUKLARIN AÇIKLAMASINI VE TANIMLANMASINI SAĞLAR. • İÇ VE DIŞ MÜŞTERİ TATMİNİNİ SAĞLAMADA BİR ARAÇTIR. • ÜRÜNÜN KALİTESİ İZLENIR. • KALİTE SİSTEMİNİN ETKİNLİĞİNİ GÖSTERİR VE DEĞERLENDİRMESİNİ SAĞLAR. • PERSONELİN KALİTE SİSTEMİNDEKİ ETKİNLİĞİNİ GÖSTERİR. • PERFORMANS UNSURLARININ BELİRLENMESİNDE ETKİN BİR ARAÇTIR. • DÜZELTİCİ FAALİYET ALANLARININ TANIMLANMASINI SAĞLAR. • YÖNETİMİN KALİTE SİSTEMİNE İLİŞKİN TUTUMUNU DOĞRULAR.
TETKİK ÇEŞİTLERİ 1. TARAF TETKİK / İÇ TETKİK Kuruluşun kendi kalite sistemini tetkik etmesi 2. TARAF TETKİK Müşteri veya temsilcisinin tedarikçisini tetkik etmesi 3. TARAF TETKİK Kuruluşun bağımsız belgelendirme şirketleri tarafından tetkik edilmesi
Not 1 – Birinci taraf tetkiki de denilen iç tetkikler yönetim gözden geçirmesi veya diğer dahili amaçlar için kuruluş tarafından veya kuruluş adına yapılır ve bir kuruluşun kendi uyumunun beyanının esasını oluşturabilir. Bir çok durumda, özellikle küçük kuruluşlarda, bağımsızlık tetkik edilen faaliyetten sorumlu olmamak ile gösterilebilir. Not 2 – Dış tetkikler genel olarak ikinci ve üçüncü taraf tetkiki adı verilen tetkikleri içerir. İkinci taraf tetkikleri müşteriler gibi kuruluşta menfaati olan taraflarca veya onların adına başka kişilerce yapılır. Üçüncü taraf tetkikleri ISO 9001 veya ISO 14001 şartlarına uyumu tescil eden veya belgelendiren kuruluşlar gibi harici, bağımsız tetkik kuruluşlarınca yapılır. Not 3 – Bir kalite yönetim sistemi tetkiki ile bir çevre yönetim sistemi tetkiki beraber yapılırsa buna kombine tetkik adı verilir. Not 4 – İki veya daha fazla sayıda tetkik kuruluşu bir tek tetkik edileni (Madde 3. 7) tetkik ettiğinde buna ortak tetkik denir.
UYGUNSUZLUK TANIMI Kalite sistem elemanlarının mevcut olmaması ve/veya belirlenmiş olan şartlardan sapmasıdır. UYGUNSUZLUK ÇEŞİTLERİ (Belgelendirme Tetkiki İçin) Büyük / majör uygunsuzluklar İyileştirme potansiyeli (küçük uygunsuzluklar)
SORGULAMA ÜÇGENİ SOR DİNLE GÖR
TETKİKTE İLETİŞİM Tetkikçinin yaptığı işin en önemli kısmı iletişimdir. İletişim kurmayı engelleyecek davranışlardan kaçınmak gereklidir. Bunu sağlamanın bazı yolları vardır; -Her durumda sakin ve nazik olmak, -Hazırlıklı ve kararlı olmak, -Yapılan işle ilgilenmek, -Gerekli durumlarda toleranslı davranabilmek, -Beden dilini kullanabilmek, -Konuşma tarzını ve ses tonunu ayarlayabilmek, -Mimikleri kullanmak, -Alıngan olmamak, -Üstü kapalı konuşmamak, -Tartışmacı olmamak, -Sabırlı olmak, -Sosyal olmak, insan ilişkilerinde başarılı olmak.
SORU ÇEŞİTLERİ -AÇIK SORULAR; 5 N + 1 K ( Ne, nerede, nasıl, niçin, ne zaman, kim) , mümkün olduğu kadar açık soru kullanınız. Niçin sorusu eleştiri içerdiği için bu sorudan kaçınınız. -KAPALI SORULAR; Cevabı evet ve hayır olan sorulardır. -Tetkik esnasında Lütfen, Teşekkür ederim, Müsaade edermisiniz gibi kelimeleri sık kullanınız.
TETKİK ESNASINDA NOT TUTULMASI -Objektif kanıtların kaydedilmesi; -Tetkik edilen tarafından verilen bilgiler, doküman numaraları ve yayın/revizyon durumları, ürün ve hizmetle ilgili bilgiler (ürün no, sözleşme no, kalibrasyon durumu. . . ), bölümler, tetkik edilenin adı. . . -Tetkikçi tarafından tutulan notlar; yapılacak araştırmalarda, tetkikin ilerleyen aşamalarında, objektif kanıtlarda ve daha sonraki tetkiklerde referans olarak kullanılabilir. Bu bakımdan tutulan notların okunabilir ve teyit edilebilir özelliklerde olması gerekir.
TETKİK EDİLECEK FAALİYETLER /ELEMANLAR 1 -KALİTE SİSTEMİNİN TETKİKİ 2 -PROSESLERİN TETKİKİ 3 -ÜRÜN KALİTESİNİN TETKİKİ 4 -HİZMET KALİTESİNİN TETKİKİ
1 -KALİTE SİSTEMİNİN TETKİKİNDE ŞUNLAR TETKİK EDİLİR Organizasyon, görev, yetki ve sorumluluklar Kalite politikası, Kalite hedefleri Kalite yönetim sistemi dokümantasyonu ve kayıtları Daha önce yapılmış iç tetkik kayıtları Varsa dış tetkik kayıtları 2 -PROSESLERİN TETKİKİNDE ŞUNLAR TETKİK EDİLİR Proses elemanları Çalışanlar Makina ve teçhizat Çevre koşulları ve alt yapı Bakım Proses verimlilik analizleri - SPC
3 -ÜRÜN KALİTESİNİN TETKİKİ Satın alınan malzeme ve hizmetin kalitesi Yarı mamul ve mamulün kalitesi Uygun olmayan malzeme ve hizmetler Düzeltici ve önleyici faaliyetler Ürün özelliklerinin analizi – İstatistik teknikler Tanımlama ve izlenebilirlik Taşıma, depolama, ambalajlama, sevkıyat 4 -HİZMET KALİTESİNİN TETKİKİ Müşteri memnuniyeti ve hizmet performansı Müşteri şikayetleri Pazar araştırması ve müşteri beklentileri Satış sonrası hizmet / Servis Varsa bayilik ve temsilcilik
Tetkik Edilen Bölümün Sorumlulukları • İLGİLİ PERSONELİ TETKİKİN HEDEFLERİ VE KAPSAMI HAKKINDA BİLGİLENDİRMEK, • TETKİKÇİLERE EŞLİK EDECEK • SORUMLULARI TAYİN ETMEK • TETKİKÇİLER TARAFINDAN GEREKLİ GÖRÜLEN BÜTÜN KAYNAKLARI SAĞLAMAK, • TETKİK HEDEFLERİNE ULAŞABİLMEK İÇİN TETKİKÇİLERLE İŞBİRLİĞİ YAPMAK. • TETKİK RAPORUNA GÖRE, DÜZELTİCİ FAALİYETLERİ SAPTAMAK VE BAŞLATMAK OLMALIDIR.
Tetkikçinin Sorumlulukları • TETKİK KURALLARINA UYMAK, • TETKİK KURALLARINI AÇIKLAMAK, • VERİLEN SORUMLULUKLARI ETKİN BİR ŞEKİLDE PLANLAMAK VE YERİNE GETİRMEK, • YAPILAN GÖZLEMLERİ DOKÜMAN HALİNE GETİRMEK, • TETKİK SONUÇLARINI RAPOR ETMEK, • TETKİK SONUCUNDA YAPILAN DÜZELTİCİ FAALİYETLERİN ETKİNLİKLERİNİ DOĞRULAMAK, • TETKİK İLE İLGİLİ BELGELERİ KORUMAK VE GÜVENCE ALTINA ALMAK, İSTENDİĞİ ZAMAN SUNMAK.
TETKİKÇİNİN KİŞİSEL ÖZELLİKLERİ : Bir Tetkikçi: • • • Ahlaklı; yani adil, dürüst, samimi, namuslu ve sağduyulu, Açık fikirli; yani farklı fikirleri ve bakış açılarını değerlendirmeye istekli, Diplomatik; yani insanlarla olan ilişkilerinde nazik, Gözlemci; yani fiziksel çevrenin ve faaliyetlerin aktif olarak farkında, Kavrayışlı; yani durumların içgüdüsel olarak farkında ve onları anlama kabiliyetine sahip, Çok yönlü; yani farklı durumlara çabuk adapte olma kabiliyetine sahip, Israrcı; yani sebatlı, hedeflere ulaşmaya odaklanmış, Kararlı; yani mantıklı muhakeme ve analize dayalı olarak zamanında karar verme özelliğine sahip, Kendine güvenen; yani diğer kişilerle etkin bir şekilde etkileşimde bulunurken bağımsız olarak hareket etme kabiliyetine sahip olmalıdır.
Tetkikçi Ne Yapmalı? • BİR NOT DEFTERİ TUTMALI • TETKİKE HAZIRLANMALI • TETKİK KONUSUNU İYİ BİLMELİ • TAM ZAMANINDA TETKİK YERİNDE OLMALI • NAZİK OLMALI • TETKİK EDİLECEK PROSES VE ÜRÜN HAKKINDA BİLGİ SAHİBİ OLMALI • TETKİK EDİLECEK BÖLÜM İLE İLGİLİ BİLGİLER TOPLAMALI • KİŞİLERE SORULARA CEVAP VERECEK KADAR SÜRE TANIMALI • DİKKATLİ BİR GÖZLEMCİ OLMALI • İYİ BİR DİNLEYİCİ OLMALI • AÇIK VE NET KONUŞMALI • AÇIK VE NET SORULAR SORMALI • DOSTÇA DAVRANMALI • CİDDİ KIYAFETLER GİYMELİ • ANLAŞILDIĞINIZDAN EMİN OLMALI
BİR TETKİKÇİ NE YAPMAMALI? §KURULUŞ POLİTİKASINI ELEŞTİRMEMELİ §KRİTİK YAPMAMALI §TARTIŞMAMALI §GEÇ KALMAMALI §ŞAHISLARI TARTIŞMAMALI §TETKİKDEN ÖNCE ALKOL ALMAMALI §TETKİK EDİLENİ BAŞKALARI İLE KIYASLAMAMALI
Tetkik Sırasında Nasıl Davranmalı ! • OBJEKTİF DELİL ELDE EDEBİLMELİ VE DEĞERLENDİREBİLMELİDİR, • KORKU VE ÇIKAR ENDİŞESİ OLMADAN TETKİKİN AMACINA BAĞLI VE DÜRÜST KALABİLMELİDİR, • TETKİK SIRASINDA OLUŞAN KİŞİSEL HAREKETLERİ İYİ BİR ŞEKİLDE DEĞERLENDİREBİLMELİDİR, • TETKİKLE İLGİLİ PERSONELE , TETKİKİN TAM AMACINA ULAŞACAK ŞEKİLDE DAVRANABİLMELİDİR, • TETKİKE TAM OLARAK DİKKATİNİ VE DESTEĞİNİ VERMELİDİR, • SIKINTILI DURUMLARDA ETKİN BİR ŞEKİLDE HAREKET EDEBİLMELİDİR.
TETKİKÇİ NE OLMAMALI ? §SAF §ZALİM §DENGESİZ §YALANCI §GÖZLEMİ §TARTIŞMACI SEVMEYEN §PROFESYONEL §TOLERANSSIZ OLMAYAN §TEMBEL §ÜSTÜ KAPALI §TARAFLI KONUŞAN §ALINGAN §MANTIKSIZ §DÜRÜST OLMAYAN §İLİŞKİ KURAMAYAN
Yürürlük Tarihi : GÜN. AY. YIL M&M Kodu : YÖN. FR. XX Rev. No / Tarihi : 00 / Sayfa : 1/1 . . . . YILI NO 1 2 3 4 TETKİK EDİLECEK BİRİM İÇ TETKİK PLANI TETKİK TARİHİ ve SAATI TETKİK HEYETİ
Tetkik Soru Formu Kullanmanın Faydaları • TETKİK HEDEFLERİNE KARARLI BİR ŞEKİLDE ULAŞMAYI SAĞLAR. • SİSTEMATİK VE DİSİPLİNLİ BİR ÇALIŞMA ORTAMI SAĞLAR. • DEĞİŞİK ZAMANLARDA, DEĞİŞİK TETKİKÇİLER TARAFINDAN YAPILAN TETKİKLER ARASINDAKİ FARKLILIKLARI AZALTIR. TETKİKİN AMAÇLARINI VE İLGİLİ TÜM KONULARI KAPSAYAN BİR KILAVUZDUR. HER DENETİMDE YENİ SORULAR SORULAMAYACAĞI İÇİN AYRICA ZAMAN VE ÇABA GEREKMEZ. • TETKİKİN SONUNDA PLANLANAN İLE GERÇEKLEŞEN FAALİYETLER ARASINDA DOĞRULAMA YAPMA İMKANI VERİR. • TETKİKÇİ BU SORULARA İLAVETEN, TETKİK SIRASINDA KONU İLE İLGİLİ EK SORULAR SORABİLİR. BU DURUMDA, SORULAR FORMA İLAVE EDİLMELİDİR. • TETKİK SORULARINDA ; - NE? - NEREDE? - NE ZAMAN ? - NASIL? - KİM? - GÖSTERİR MİSİNİZ? ŞEKLİNDEKİ SORULAR
YÜRÜRLÜK TARİHİ YÖN. FR. 25 REV. NO/TARİHİ : 00/- SAYFA M&M : 01. 09. 2004 KODU : 1/3 KONU : ……… MÜDÜRÜ İÇ TETKİK SORU LİSTESİ SIRA NO SORULAR STD NO 1 Kalite sistemini oluşturan dokümanlarımız nelerdir? Bunlar hangi amaç için hazırlanıyor ve içerikleri nelerdir? 4. 2 2 Bu dokümanlar arasında izlenebilirlik nasıl sağlanıyor? 4. 2 3 Kalite sistemini oluşturan dokümanların hazırlanması, onaylanması ve dağıtımı uygulamalarında görev ve sorumluluğunuz nelerdir. ? 4. 2 4 Sizde bulunan kalite sistem dokümanları nelerdir? 4. 2 5 Şirketin kalite politikası yayınlandı mı? Kalite politikası yazılırken hangi hususlar göz önünde bulunduruldu? 5. 3 6 Kalite politikasını çalışanlarınıza nasıl duyurdunuz? Duyduklarından ve uyguladıklarından nasıl emin oluyorsunuz? Hangi faaliyetler yaptınız? 5. 3 7 Şirketin hedeflerini tespit ettiniz mi? Hedeflerin tespitinde hangi hususlar göz önünde bulunduruldu? 5. 4 8 Şirket hedeflerini ilgili yöneticilere yazılı olarak duyurdunuz mu? 5. 4 GÖRÜŞLER
TETKİK RAPORU ŞUNLARI İÇERMELİ § Tetkik edilen birimin adını § Tetkik tarihini ve numarasını § Tetkik heyetini § Tetkik edilen birim amirini § Uygunsuzlukların açıklamalarını § Düzeltici faaliyetleri ve tarihlerini § Takip tetkik tarihini (gerekiyorsa) § Tetkik heyeti ve birim amirinin imzasını § Yönetim Temsilcisinin onayını § İç tetkik soru listesini (ek olarak verilmeli)
M&M İÇ TETKİK RAPORU TETKİK EDİLEN BİRİM SORUMLUSU TETKİK TARİHİ BULUNAN UYGUNSUZLUKLAR D. F. Gerçekleşme Tarih: DÜZELTİCİ FAALİYETLER TETKİK GÖREVLİSİ / İSİM - İMZA TETKİK EDİLEN BİRİM SORUMLUSU/ İSİM - İMZA TAKİP TETKİKİ Uygun Açıklama Uygun Değil Tetkikçi İmza YÖN-FR-06 REV. NO. / TARİH: 00/ 15. 01. 2004
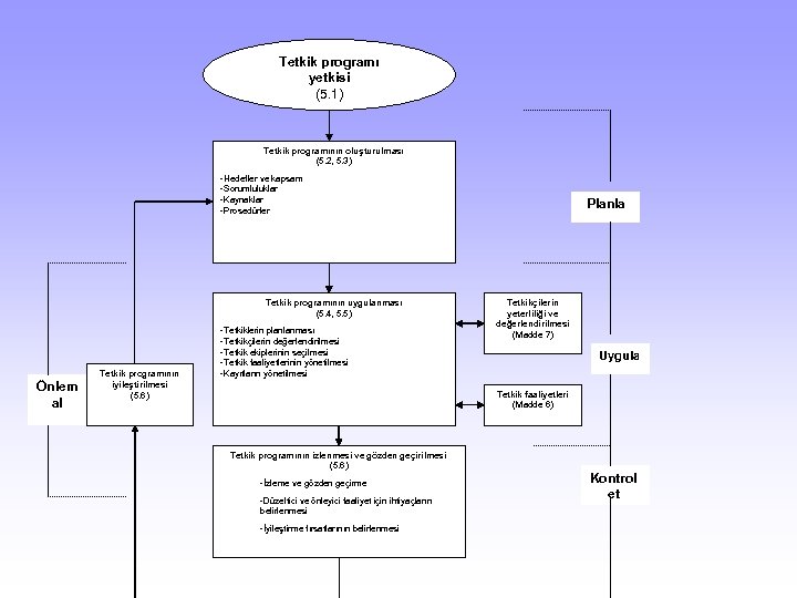
Tetkik programı yetkisi (5. 1) Tetkik programının oluşturulması (5. 2, 5. 3) -Hedefler ve kapsam -Sorumluluklar -Kaynaklar -Prosedürler Tetkik programının uygulanması (5. 4, 5. 5) Önlem al Tetkik programının iyileştirilmesi (5. 6) -Tetkiklerin planlanması -Tetkikçilerin değerlendirilmesi -Tetkik ekiplerinin seçilmesi -Tetkik faaliyetlerinin yönetilmesi -Kayıtların yönetilmesi Planla Tetkikçilerin yeterliliği ve değerlendirilmesi (Madde 7) Uygula Tetkik faaliyetleri (Madde 6) Tetkik programının izlenmesi ve gözden geçirilmesi (5. 6) -İzleme ve gözden geçirme -Düzeltici ve önleyici faaliyet için ihtiyaçların belirlenmesi -İyileştirme fırsatlarının belirlenmesi Kontrol et
Tetkikin başlatılması (6. 2) -Tetkik ekibi başkanının atanması -Tetkik hedeflerinin, kapsamının ve kriterlerinin belirlenmesi -Tetkikin fizibilitesinin belirlenmesi -Tetkik ekibinin seçilmesi -Tetkik edilenle ilk temasın kurulması Dokümanların gözden geçirilmesi (6. 3) -Raporlar dahil olmak üzere, ilgili yönetim sistemi dokümanlarının gözden geçirilmesi ve tetkik kriterlerine göre bunların yeterliliği konusunda karar verilmesi Sahadaki tetkik faaliyetleri için hazırlık yapılması (6. 4) -Tetkik planının hazırlanması -Tetkik ekibine görev verilmesi -Çalışma dokümanlarının hazırlanması
Sahadaki tetkik faaliyetlerinin yapılması (6. 5) -Açış toplantısının yapılması -Tetkik esnasındaki iletişim -Rehberlerin ve gözlemcilerin rolleri ve sorumlulukları -Bilgilerin toplanması ve doğrulanması -Tetkik bulgularının üretilmesi -Tetkik sonuçlarının hazırlanması -Kapanış toplantısının yapılması Tetkik raporunun hazırlanması, onaylanması ve dağıtılması (6. 6) -Tetkik raporunun hazırlanması -Tetkik raporunun onaylanması ve dağıtılması Tetkikin tamamlanması (6. 7) Tetkik takibinin yapılması (6. 8)
TETKİKİN YÖNETİLMESİ-1 İÇ TETKİKLER ÖNCEDEN BELİRLENMİŞ BİR PROSEDÜRE BAĞLI OLARAK GERÇEKLEŞTİRİLİR. BU PROSEDÜR TETKİKİ GERÇEKLEŞTİRECEK KİŞİLERİN SORUMLULUKLARINI, TETKİK KAPSAMINI, PERİYODUNU, HAZIRLIK, UYGULAMA ADIMLARI VE SONUÇLARINI DEĞERLENDİRME YOLLARINI KAPSAMALIDIR. TETKİK YÖNETİMİ AŞAĞIDAKİ AŞAMALAR İLE GERÇEKLEŞTİRİLİR : 1. HAZIRLIK 2. TETKİK 3. RAPORLAMA 4. TAKİP
TETKİKİN YÖNETİLMESİ- 2 1 -HAZIRLIK AŞAMASI; BU AŞAMADA TETKİKÇİ / LER BELİRLENİR. TETKİK PLANI UYARINCA TETKİKÇİ, TETKİK EDİLECEK BİRİME BİR SÜRE ÖNCE ( PROSEDÜRDE BELİRLENMİŞ OLAN SÜRE ) TETKİK TARİHİNİ HATIRLATIR. SORU FORMU GÖNDERİLİR VE TETKİK EDİLECEK BİRİMİN YÖNETİMİ BİLGİLENDİRİLİR. GEREK GÖRÜLÜR İSE, TETKİK ÖNCESİ ÖN BİLGİ SAĞLAMAK AMACI İLE KISA SÜRELİ BİR İNCELEME YAPABİLİR.
TETKİKİN YÖNETİLMESİ- 3 AÇILIŞ TOPLANTISI; TETKİKÇİ İLE TETKİK EDİLECEK BİRİM ARASINDA RESMİ İLETİŞİM BAĞLARINI KURMAK AMACI İLE YAPILIR. Açılış Toplantısında; Tetkikçiler, kendilerini denetlenecek birimin yöneticilerine tanıtır. Tetkikçiler, tetkikin hedef ve kapsamını açıklar. Tetkikte kullanılmak üzere hazırlanan prosedürler hakkında kısa bilgi verilir. Tetkikçilerin ihtiyaç duyduğu kaynak ve imkanların hazır olduğu doğrulanır. Kapanış Toplantısı ile Ara Toplantıların tarih ve saati doğrulanır. Tetkik planında yeteri kadar açık olmayan ayrıntılar açıklığa kavuşturulur. Tetkik edilecek birimin olası soruları cevaplanır. Hata türleri tanımlanır ve raporlama hakkında kısa bilgi verilir.
TETKİKİN YÖNETİLMESİ- 4 2 -TETKİK: Prosedürler / standartlar incelenerek ve ilgili dokümanlarda şartların ve faaliyetlerin gözlenmeleri ile gerçekleştirilir. Amaç; yapılan faaliyetlerin dokümante edilmesi ve dokümanlarda anlatılan faaliyetlerin uygulanıyor olmasıdır. Tetkik süresince objektif kanıtlar toplanmalıdır. Uygunsuzluk olabileceğini gösteren ipuçları, soru formunda bulunmasalar bile dikkate alınmalı ve araştırılmalıdır. Tetkik edilen birim ile yapılan karşılıklı görüşmelerde alınan bilgiler, bağımsız kaynaklar aracılığı ile (fiziksel gözlemler, ölçümler, kayıtlar gibi) kontrol edilmelidir. Tetkikte yapılan bütün gözlemler dokümante edilmelidir. Baş tetkikçi diğer tetkikçiler ile birlikte belirlenmiş aşamalarda uygunsuzluk olarak adlandırılabilecek gözlemleri saptamak üzere bütün gözlemleri gözden geçirip değerlendirmelidir. Bu amaçla yapılan toplantılar “Ara Toplantı” olarak adlandırılır. Toplantılarda görüşülecek olan gözlemler açık ve kısa olarak dokümante edilmiş olmalı ve delillerle desteklenmelidir. Uygunsuzluklar, ilgili standardın şartlarına göre tanımlanmalıdır. Uygunsuzluk ile ilgili bütün gözlemler denetlenen birim yöneticisi tarafından onaylanmalıdır.
TETKİKİN YÖNETİLMESİ- 5 3 -RAPORLAMA: TETKİK RAPORUNUN EKSİKSİZ VE DOĞRU OLMASINDAN TETKİKÇİ SORUMLUDUR. TETKİK RAPORU KAPANIŞ TOPLANTISI SONUNDA VEYA KARARLAŞTIRILAN BİR TARİHTE SUNULABİLİR. TETKİK RAPORU ; TETKİKİN NİTELİK VE KAPSAMINI DOĞRU OLARAK YANSITMALIDIR. TETKİK RAPORUNDA TARİH BELİRTİLMELİ VE RAPOR TETKİKÇİ TARAFINDAN İMZALANMALIDIR. TETKİK RAPORU, TETKİK EDİLEN BİRİME YÖNETİM TEMSİLCİSİ TARAFINDAN, MÜMKÜN OLAN EN KISA ZAMANDA GÖNDERİLMELİDİR. TÜM TETKİK RAPORLARI SAKLANMALIDIR.
TETKİKİN YÖNETİLMESİ- 6 KAPANIŞ TOPLANTISI; Tetkikin sonucunda, rapor hazırlanmadan önce tetkikçi, tetkik edilen birimin üst düzey yöneticileri ve denetlenen işlerden sorumlu personel ile bir kapanış toplantısı yapmalıdır. Kapanış Toplantısının amacı ; Tetkik gözlemlerinin ve tetkik sonuçlarını bölüm yöneticilerine açıkça anlatacak şekilde sunulmasıdır. Tetkikçi kapanış toplantısında kalite sisteminin geliştirilmesi için yapılabilecek çalışmaları belirtir. Yapılacak çalışmaların kapsamını, yol ve esaslarını belirlemek ise tetkik edilen birimin sorumluluğundadır.
TETKİKİN YÖNETİLMESİ- 7 4 -TAKİP TETKİKİ TETKİK EDİLEN BİRİM, TETKİK RAPORUNDA BELİRTİLEN BİR UYGUNSUZLUĞU DÜZELTMEK ve UYGUNSUZLUK NEDENİNİ YOK ETMEK İÇİN GEREKLİ FAALİYETLERİ YAPMALIDIR. BU FAALİYETLERİN YÖNTEMİ VE SONUÇLANDIRILMASI TETKİK EDİLEN BİRİMİN SORUMLULUĞUNDADIR. DÜZELTİCİ FAALİYETLER SAPTANAN TARİHE KADAR GERÇEKLEŞTİRİLMELİDİR. BELİRLENEN DÜZELTİCİ FAALİYETLERİN UYGULANDIĞI VE UYGUNSUZLUKLARIN GİDERİLDİĞİ TETKİKÇİ TARAFINDAN TAKİP TETKİKİ İLE DOĞRULANMALIDIR. TAKİP TETKİK SONUCU RAPORA KAYIT EDİLMELİDİR.
Katılımlarınız İçin Teşekkürler ! SİSTEMİ BİRLİKTE GELİŞTİRMEYE ARTIK HAZIRSINIZ !


