60df149624f16dbeb474514b9c9f6b1e.ppt
- Количество слайдов: 34
Лекция 4 Архитектура и стандартизация сетей
Сеть как открытая система Универсальный прием - декомпозиция задачи Ш Разбиение задачи на подзадачи - модули Ш Четкое определение функций каждого модуля и интерфейсов между ними Ш Результат - ясность структуры и простота модификации системы на уровне модулей
Многоуровневый подход создание иерархии задач Уровень 3 Интерфейс 2 -3 Уровень 2 Интерфейс 1 -2 Уровень 1
Две взаимодействующие системы
Две взаимодействующие системы Предприятие А Предприятие В Протокол взаимодействия директоров Интерфейс директора с секретарем Для доклада Протокол взаимодействия секретарей
Модель взаимодействия открытых систем ISO/OSI Компьютер 1 Компьютер 2 Процесс А Процесс В API Прикладной уровень Сообщение API Сообщение 7 Протоколы Интерфейсы 7 Представительный уровень 7 6 6 7 Сеансовый уровень 6 6 7 5 5 7 Транспортный уровень 6 5 5 6 7 4 4 7 Сетевой уровень 6 5 4 4 5 6 7 3 3 7 Канальный уровень 6 5 4 3 3 4 5 6 7 2 2 7 Физический уровень 6 5 4 3 2 2 3 4 5 6 7 1 1 7 6 5 4 3 2 1 Сообщение 7 6 Полезная информация 5 4 3 2 7 1 Заголовки со служебной информацией Передача по сети 1 2 3 4 5 6 7
Единицы обмена данными q В стандартах ISO для обозначения единиц обмена данными, с которыми имеют дело протоколы разных уровней, используется общее название протокольная единица данных (Protocol Data Unit, PDU) q Для обозначения единиц обмена данными конкретного уровня используются специальные, названия, в частности: сообщение, кадр, пакет, дейтаграмма, сегмент
Функции уровней модели OSI
Физический уровень (physical level) Передача битов по физическим каналам qформирование электрических сигналов qкодирование информации qсинхронизация qмодуляция Реализуется аппаратно (10 Base-T, RJ-45)
Канальный уровень (data link level) qработает в режиме коммутации пакетов q. PDU обычно носит название кадр (frame) qнадежная доставка пакета между двумя соседними станциями в глобальной сети, либо между любыми станциями в локальной сети qпроверка доступности разделяемой среды (Media Access Control, MAC) qгруппирование данных в пакеты qподсчет и проверка контрольной суммы(Frame Check Sequence, FCS) Реализуется программно-аппаратно (мосты, маршрутизаторы, сетевой адаптер+драйвер ) коммутаторы,
Сетевой уровень (network level) q Cлужит для образования единой транспортной системы, объединяющей несколько сетей, называемой составной сетью, или интернетом q Реализует технологию межсетевого взаимодействия(internetworking) q Функции сетевого уровня реализуются: q группой протоколов (IP, OSPF, …); q специальными устройствами - маршрутизаторами. q PDU обычно носит название пакет (packet)
Необходимость сетевого уровня
MAC 1 NET-A 1 Routing table FDDI Ethernet ID 1, ID 2 NET-A 2 ATM Token Ring Frame Relay Составная сеть (an internet) Пример an internet
Пример-аналогия Работа международной почтовой службы Abra Porta Cadabra Carra Aerta
Транспортный уровень (transport layer) Обеспечение доставки информации с требуемым качеством между любыми узлами сети q Поддерживает 5 (0 -4) классов сервисов q Разбивка сообщения сеансового уровня на пакеты, нумерация их q Буферизация принимаемых пакетов q Упорядочивание прибывающих пакетов q Адресация прикладных процессов q Управление потоком Примеры протоколов (TCP, UDP, SPX)
Сеансовый уровень (session layer) Обеспечивает управление взаимодействием сторон: фиксирует, какая из сторон является активной в настоящий момент, и предоставляет средства синхронизации сеанса. Уровень представления (presentation layer) Обеспечивает представление передаваемой по сети информации, не меняя при этом ее содержания. Могут выполняться шифрование и дешифрирование данных - секретность обеспечивается сразу для всех прикладных служб. Пример: SSL (Secure Socket Layer — слой защищенных сокетов), который обеспечивает секретный обмен сообщениями для протоколов прикладного уровня стека TCP/IP.
Прикладной уровень (application layer) q Набор разнообразных протоколов, с помощью которых пользователи сети получают доступ к разделяемым ресурсам (файлы, принтеры или гипертекстовые веб-страницы, электронная почта) q Единица данных, которой оперирует прикладной уровень, обычно называется сообщением. Примеры: NFS и FTP в стеке TCP/IP, SMB в Microsoft Windows, NCP в операционной системе Novell Net. Ware.
Стандартизация сетей Открытая спецификация - общедоступная спецификация, поддерживается открытым, гласным согласительным процессом и соответствует стандартам q Примеры открытых спецификаций: POSIX, Ethernet (IEEE 802. 3), RS-232, ODBC, ANSI C q Преимущества открытых систем: qлегкость сопряжения сетей qподдержка различными производителями, гетерогенность qлегкость замены, модернизация qпростота освоения и обслуживания
Виды стандартов: qстандарты отдельных фирм (IBM Token Ring) qстандарты специальных комитетов и объединений (ATM Forum) qнациональные стандарты (SONET) qмеждународные стандарты (SDH)
Организации, занимающиеся разработкой стандартов в области вычислительных сетей q. Международная организация по стандартизации (International Organization for Standardization, ISO или International Standards Organization) - ассоциация ведущих национальных организаций по стандартизации разных стран. q. Международный союз электросвязи (International Telecommunications Union, ITU) — специализированный орган Организации Объединенных Наций. Сектор технической стандартизации — ITU-T бывший Международный консультативный Комитет по Телефонии и Телеграфии (МККТТ) (Consultative Committee on International Telegraphy and Telephony, CCITT). q. Институт инженеров по электротехнике и радиоэлектронике — Institute of Electrical and Electronics Engineers, IEEE) — национальная организация США, определяющая сетевые стандарты (серия стандартов 802).
Организации, занимающиеся разработкой стандартов в области вычислительных сетей q. Европейская ассоциация производителей компьютеров (European Computer Manufacturers Association, ECMA) — некоммерческая организация, активно сотрудничающая с ITU-T и ISO. q. Ассоциация производителей компьютеров и оргтехники (Computer and Business Equipment Manufacturers Association, CBEMA) — организация американских фирм-производителей аппаратного обеспечения; аналогична европейской ассоциации ЕКМА. q. Ассоциация электронной промышленности (Electronic Industries Association, EIA) — промышленно-торговая группа производителей электронного и сетевого оборудования; является национальной коммерческой ассоциацией США (RS 232). q. Министерство обороны США (Department of Defense, Do. D). q. Американский национальный институт стандартов (American National Standards Institute, ANSI) —представляет США в ISO. .
Стек протоколов OSI
Стек протоколов IPX/SPX
Стек протоколов Net. BIOS/SMB Ethernet, Token Ring, FDDI и др.
Стек протоколов TCP/IP
Терминология в TCP/IP Прикладные протоколы Поток UDP TCP Сегмент Дейтаграмма IP Пакет (дейтаграмма) Сетевые интерфейсы Кадр (фрейм) В сеть
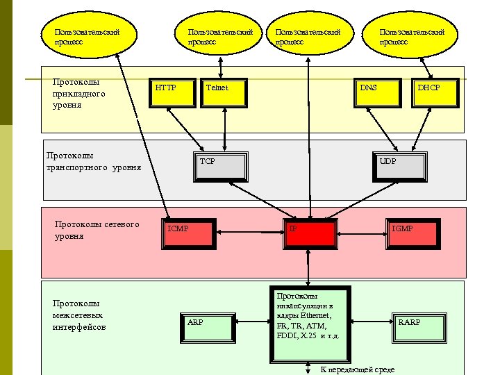
Пользовательский процесс Протоколы прикладного уровня Пользовательский процесс HTTP Telnet Протоколы транспортного уровня Протоколы сетевого уровня Протоколы межсетевых интерфейсов Пользовательский процесс DNS TCP ICMP ARP Пользовательский процесс DHCP UDP IP IGMP Протоколы инкапсуляции в кадры Ethernet, FR, TR, ATM, FDDI, X. 25 и т. д. К передающей среде RARP
Соответствие популярных стеков протоколов модели
Сетезависимые и сетенезависимые уровни модели OSI
Уровни, на которых работают коммуникационные устройства Шлюз Прикладной Представительный Сеансовый Маршрутизатор Транспортный Сетевой Мост/коммутатор/сетевой адаптер Канальный Повторитель Физический Физические сегменты Логические сегменты Сети (подсети) Интерсети
Соответствие функций различных устройств сети уровням модели OSI Applicati on Presentat ion Session Applicati on Transport Presentatio n Session Data Link Physical Network Physical Concentrator Data Link Physical Switch Router Data Link Physical Switch Physical Concentrator Physical
Вопросы
12. Какие из перечисленных терминов являются синонимами: стандарт; спецификация; RFC; никакие. 13. К какому типу стандартов могут относиться современные документы RFC: к стандартам отдельных фирм; к государственным стандартам; к национальным стандартам; к международным стандартам. 14. Какая организация стояла у истоков создания и стандартизации стека TCP/IP? 15. Определите основные особенности стека TCP/IP. 16. Сравните функции самых нижних уровней моделей TCP/IP и OSI. 17. Дайте определение транспортных и информационных услуг. 18. Какие протоколы относятся к слою управления (control plane)? А к слою менеджмента (management plane)? 19. Должны ли маршрутизаторами поддерживаться протоколы транспортного уровня? 20. Пусть на двух компьютерах установлено идентичное программное и аппаратное обеспечение за исключением того, что драйверы сетевых адаптеров Ethernet поддерживают отличающиеся интерфейсы с протоколом сетевого уровня IP. Будут ли эти компьютеры нормально взаимодействовать, если их соединить в сеть? 21. Как организовать взаимодействие двух компьютеров, если у них отличаются протоколы: • физического и канального уровней; • сетевого уровня; • прикладного уровня. 22. Опишите ваши действия в случае, если вам необходимо проверить, на каком этапе находится процесс стандартизации технологии MPLS? 23. Выясните, в каком направлении IETF работает в настоящее время наиболее интенсивно (в качестве критерия можно использовать, например, количество рабочих групп)?


