5bbae5326b957a9a73d8d372295fffd1.ppt
- Количество слайдов: 62
ИКСУ Цели
Объекты управления ИКСУ, Цели. Задачи Цель ИКСУ. Задачи:
Видение Цифровое (умное) предпрятие Цифровое нефтяное Месторождение, Digital Oil Field (DOF) это цифровая технология, позволяющая операторам, партнерами сервисным компаниям нефтегазового бизнеса использовать преимущества интегрированных цифровых данных и знаний управления, улучшенных аналитических инструментов, систем реального времени полевого уровня технологических процессов, и более эффективных бизнес-процессов в своей деятельности.
ГОСТ Р МЭК 62264 -3 -2012 Интеграция систем управления предприятием. Часть 3. Рабочая модель управления технологическими операциями Cтандарт распространяется на модели деятельности и потоки данных для производственной информации, которая определяет интеграцию систем управления предприятием. Целью стандарта является сокращение риска, стоимости и возможных ошибок, связанных с применением корпоративных систем и систем производственных операций для упрощения взаимодействия между ними и возможной интеграции.
Различают следующие модели ИКСУ: • CIM (Computer Integrated Manufacturing) • PERA (Purdue enterprise reference architecture) • MESA (Manufacturing execution system) • SCOR (Supply Chain Operations Reference)
CIM Важным моментом в модели CIM стало разделение всех информационных систем предприятия на уровни. Критериями выделения уровней были выбраны два показателя: дискретность оси времени, в единицах которой функционируют информационные системы, а также объемы данных, обрабатываемых на каждом уровне модели. Системы верхнего уровня оперируют агрегированными данными на относительно больших временных промежутках, а нижнего — имеют дело с большим потоком данных реального времени.
PERA Модель PERA, разработанная в Университете Пёдью (США), стала основой для создания ряда новых стандартов и вариантов их реализации в последующие годы. Эта модель расширила концепцию CIM и определила функциональность внутрицеховых систем: • управление материалами и энергетическими ресурсами; • составление расписания и производственное планирование (частично); • внутрицеховая логистика; • контроль качества продукции; • управление техобслуживанием и ремонтами
MESA создали функциональную модель MES-систем. При этом под MES понимается не единая система, реализующая соответствующий функционал, а набор систем, обменивающихся между собой данными для решения стоящих перед предприятием задач. Согласно этой модели (MESA-11), опубликованной в 1994 г. , выделяется 11 базовых функций MESA
SCOR В результате синтеза наработок в области взаимодействия внутрицеховых систем и управления цепочками поставок родилась модель SCOR. В конце 2006 г. была доступна уже восьмая ее версия. С функциональной точки зрения задачи управления предприятием решаются с помощью информационных систем следующего назначения: • прогнозирование спроса; • обработка заказов; • планирование дистрибуции; • стратегическое и тактическое производственное планирование; • оперативное планирование производства; • управление материалами и закупками; • управление поставками и транспортировкой
Логика построения систем промышленной автоматизации Бизнес приложения ERP EAM Системы управления производством (MES) Диспетчеризация производства Оперативное/Детальное планирование Контроль состояния и распределение ресурсов Управление качеством Управление производственными процессами Управление техобслуживанием и ремонтом Отслеживание истории продукта Анализ производительности База для сбора и хранение данных Автоматизированные системы управления технологическими процессами (АСУТП) SCADA Win. CC Phocus In. Touch Системы учета энергоресурсов (АСКУЭ) СУБД Контроллеры УСПД КИПи. А, исполнительные устройства Альфа-Центр Счетчики 15
Архитектура (стратегия ИКСУ)
Модель Захмана
Системная архитектура WEB BROWSER Графики трендов Отчеты Поддержка WORKFLOW Поддержка вычислений Портал (WEB) ERP Лаборатория Панель управления BUSINESS PROCESS & INFORMATION SERVICES Логическая Модель данных Физическая модель данных App - Specific Connector VISUALIZATION WEB Сервисы EXTERNAL CLIENTS MS - OFFICE MODEL Управление событиями DATA INTEGRATION ODBC, OLEDB Connector Добыча ORACLE, SQL Connector Сервис Бурение COM MODEL Безопасность Проверка данных Historian - Specific Connector История DSC|SCADA OPC DA / HDA Connector Прочие
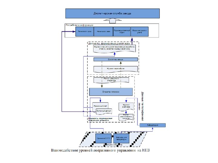
ИКСУ предприятием в целом
Основные проблемные зоны текущих систем промышленной автоматизации Текущее состояние информационных систем Горнорудный Управление производством и промышленные процессы: Конверсия и обогащение Фабрикация топлива Электроэнерге тический Машиностроитель ный Корпорация Мониторинг КПЭ диспетчеризация Дивизион Система мониторинга КПЭ Контроль фактического состояния производства Управление активами Предприятия дивизионов Цех, участок ERP EAM Контроль наработкиоборудования, управление ремонтами Сбор и хранение данных Диспетчеризация производства Оперативное/Детальное планирование Контроль состояния и распределение ресурсов Управление качеством Управление производственными процессами Управление техобслуживанием и ремонтом Отслеживание истории продукта Система управления ресурсами и активами (ERP/EAM) ERP EAM EAM MES MES характер автоматизации процессов управления MES производством MES Лоскутный ERP Отсутствие интеграции EAM между системами ERP и MES и АСУПТ MES Отсутствие систем класса MES MES Отсутствие единых стандартов и унифицированн ых решений на MES автоматизацию технологически Устаревши управления технологическими АС х процессов е системы АСКУЭ процессами (АСУТП) Cистемы АСКУЭ/АСТУЭ 34
Основные выводы по текущей ситуации Ø Ø Ø Интеграция с бизнес приложениями: Ø Отсутствие интеграции между системами ERP, MES, АСУТП – ведет к значительным трудозатратам при переносе и консолидации данных (повторный ввод данных), системы класса MES зачастую отсутствуют. Автоматизация процессов управления производством: Ø Не соответствуют современному уровню системы производственного учета (не обеспечивают сведение материально энергетических балансов). Ø Средний уровень автоматизации технологических процессов. Автоматизация носит «лоскутный» характер. Стандартизация программного обеспечения и аппаратных платформ систем АСУ ТП; Ø Высокий уровень покрытия, 70% основных технологических процессов покрыто системами АСУ ТП, но из 50% используемых систем требуют модернизации. Ø Используются платформы более 20 производителей, отсутствуют единые стандарты и унифицированные решения на автоматизацию технологических процессов. Стандартизация систем автоматизации процессов обеспечения безопасности ; Ø Высокий уровень покрытия, 90% основных технологических процессов покрыто системами АСБ, но требуется модернизация систем ИБ. Ø 60% документации на АСБ отсутствует, либо находится в неудовлетворительном состоянии – сложность поддержки и развития систем, высокие риски и эксплуатационные затраты Автоматизация процессов учета энергоресурсов; Ø В части систем учета электроэнергетических ресурсов концерна Энергоатом на всех станциях установлена унифицированная система АСКУЭ (покрыто 100% узлов учета). При этом в целом по ГК 10% от общего количества систем данного класса являются устаревшими. Общий вывод по ситуации “как есть” для систем промышленной автоматизации: Необходимо изменение курса развития систем промышленной автоматизации, переход на автоматизацию промышленных процессов с использованием интегрированных решений, построенных на основе единых стандартов и технических политик. 35
• MES - Manufacturing Execution Systems (системы управления производством); • MRP II - Manufacturing Resource Planning (системы планирования ресурсов производства); • PDM - Product Data Management (автоматизированные системы управления данными); • СRM - Customer Relationship Management (системы управления взаимоотношениями с клиентами); • SСM - Supply Chain Management – управление цепями поставок; • ERP - Enterprise Resource Planning (Планирование Ресурсов Предприятия); • IRP - Intelligent Resource Planning (системами интеллектуального планирования); • EAM - Enterprise Asset Management (управление основными фондами) • MIS - Manufacturing Information System (информационная система производства) или Management Information System (информационная система управления • EMI- Enterprise Manufacturing Intelligence, представляющие собой централизованную систему сбора данных производственных процессов и их последующую интерпретацию в коммерческом контексте.
Методологии интеграции информационных систем
Методология управления предприятием в целом на основе CALS технологии
Аналитика (OLAP) АСУП (ERP) CRM/B 2 B/, SCM, PLM (ERP-2) АС ТПП (MES) АСУ ТП (SCADA) Контроллеры (PLC, PC) САПР (CAD/CAM/CAE)/PDM Направления автоматизации современного предприятия (CALS): OLAP - анализ многомерной информации, - аналитика для высшего менеджмента предприятия (для принятия упр/ решений); АСУП (ERP) - автоматизированная система управления (АСУ) предприятия на уровне бизнес - процессов; АС ТПП (MES) – автоматизир/ система техн/ подготовки производства, - упр. пр-вом на уровне производственных процессов; АСУ ТП (SCADA) - АСУ технологическими процессами (ТП) в реальном времени (цеховая автоматика); САПР (CAD/CAM/CAE) - системы автоматизир. проектир. разработчика, конструктора и технолога, а также им соответствующие PDM - инженерные и технологические базы знаний и система управления ими; ERP-2 - внешние по отношению к предприятию информационные системы: CRM - управление отношениями с клиентами (в т. ч. B 2 B - электронный «онлайновый» бизнес), SCM - управление цепями поставок, PLM - управление жизненным циклом произведенного изделия (вплоть до его утилизации).
5bbae5326b957a9a73d8d372295fffd1.ppt