3d8c305be36546773a859c4f975253b7.ppt
- Количество слайдов: 29
Hybrid structured / unstructured EWHR content production Stefan Schulz Medical University of Graz
The Dilemma of the Electronic Health Record Narrative Content Structured Content
Advantages and Disadvantages Narrative Content + + + ‒ ‒ Ease of production Quality human communication machine communication data analysis ‒ ‒ ‒ + + Structured Content
Overlaps Narrative Content Diseases Procedures Problems Drugs Risk Factors Lab … Structured Content
Redundant documentation Narrative Content Diseases Procedures Problems Drugs Risk Factors Lab … Structured Content
How to bridge this gap and make medical documentation more efficient? Narrative Content Diseases Procedures Problems Drugs Risk Factors Lab … Structured Content
Semantic enrichment of clinical narratives using natural language technologies Narrative Content Structured Content
Natural language processing pipeline acronym expansion spell checking NE recognition POS tagging sentence detecting NP extraction Paciente HAS, tabagista, dislipidêmico, sem aderência ao tratamento, história de 2 IAMs prévios, cateterismo de 09/2002 com ADA sem lesões significativas , lesão severa em Mg. CX -implantando stent, ACD com lesões severas mas é vaso de pequeno calibre, não-dominante. Interna no CTI-HCPA alcoolizado, com dor torácica, sendo diagnosticado angina instável de baixo risco. Realizado tratamento clínico, com supressão imediata da dor torácica, permancendo assintomático desde então. Não será realizado investigação não-invasiva ou invasiva, pois a ACTP + stent foi realizado há 1 ano, havendo baixa probabilidaded reestenose e paciente apresentou dor torácica em situação sui generis, sem uso de medicação. Medicações: - AAS 100 mg/d - Propranolol 80 mg 3 x/d - Sustrate 1 cp 3 x/d - Captopril 25 mg 3 x/d - Sinvastatina 20 mg/d context detection term mapping
Ontology mapping by term recognition Ontology, e. g. SNOMED CT aortic aneurysm acute abdomen CT abdomen multiple organ failure vascular prosthesis aneurysmectomy systemic infection hemo dialysis vasoacti ve drug death Patient admitted with acute abdomen. Abdominal CT: leaking abdominal aortic aneurism. Emergency aneurysmectomy with prosthesis. Postoperative evolution with systemic inflammatory response syndrome, multiple organ failure and hemodynamic instability. Despite application of vasoactive drugs, volume replacement and hemodialysis, the patient's condition worsened evolving to death
Ontology mapping is not enough! Ontology, e. g. SNOMED CT incisional hernia • exists herniorrhaphy • doesn’t exist • reference to a plan operation room • reference to • exists a suspended plan liver transplant operation • reference to a plan new plan • NOT referring • not yet to the same executed patient Patient with incisional hernia admitted for herniorrhaphy, but operation was suspended because operation room was urgently needed for liver transplant. Discharged with orientation and rescheduled operation.
Meaning & Context • A useful representation of a document’s content requires – Identification of the semantic identifiers (ontology) – Identification of the context of use (epistemology, pragmatics) • Important epistemic contexts in medical narratives – Subject of record: “father died of aortic aneurysm” – Uncertainty “…was admitted with suspected aneurysm” – Negation: “no aneurysm” – Prognosis: “elevated risk of aneurysm rupture” – Plan: “in the case of acute abdominal pain, an abdominal CT must be order” • Context recognition: challenging but feasible if not fully automated
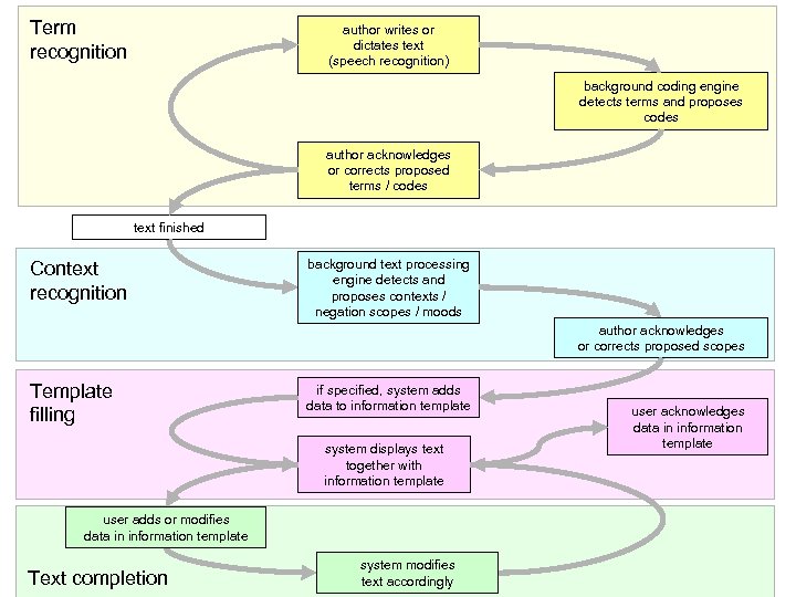
Sketch of Incremental Semantic Annotation Workflow
author writes or dictates text (speech recognition) background coding engine detects terms and proposes codes author acknowledges or corrects proposed terms / codes text finished background text processing engine detects and proposes contexts / negation scopes / moods author acknowledges or corrects proposed scopes if specified, system adds data to information template system displays text together with information template user adds or modifies data in information template system modifies text accordingly user acknowledges data in information template
Term recognition author writes or dictates text (speech recognition) background coding engine detects terms and proposes codes author acknowledges or corrects proposed terms / codes text finished Context recognition background text processing engine detects and proposes contexts / negation scopes / moods author acknowledges or corrects proposed scopes Template filling if specified, system adds data to information template system displays text together with information template user adds or modifies data in information template Text completion system modifies text accordingly user acknowledges data in information template
Clinical summary SNOMED CT codes Physical examination on admission revealed purpura of the upper and lower extremities, 419620001 110714004 straightforward mapping
Clinical summary SNOMED CT codes Physical examination on admission revealed purpura of the upper and lower extremities, swelling of the gums and tonsils, but no symptoms showing the complication of myasthenia gravis. 419620001 110714004 65124004 {113279002, 426210003} 116223007 91637004 the word "gums" has two meanings
Clinical summary SNOMED CT codes Physical examination on admission revealed purpura of the upper and lower extremities, swelling of the gums and tonsils, but no symptoms showing the complication of myasthenia gravis. 419620001 110714004 gingiva 65124004 {113279002, 426210003} gum - product 116223007 91637004 User has to select code when ambiguous term is entered. This causes a disruption. Therefore it is assumed that users will avoid this by choosing univocal terms X
Clinical summary SNOMED CT codes Physical examination on admission revealed purpura of the upper and lower extremities, swelling of the gums and tonsils, but no symptoms showing the complication of myasthenia gravis. 419620001 110714004 65124004 113279002 116223007 91637004 Ambiguity resolved
Clinical summary SNOMED CT codes Physical examination on admission revealed purpura of the upper and lower extremities, swelling of the gums and tonsils, but no symptoms showing the complication of myasthenia gravis. Hematological tests revealed leucocytosis: WBC count 68 700/µl (blasts 11. 5%, myelocytes 0. 5%, bands 2. 0%, segments 16. 0%, monocytes 65. 5%, lymphocytes 4. 0%, atypical lymphocytes 0. 5%), Hb 7. 1 g/dl (reticulocytes 12%) and a platelet count of 9. 1 × 104/µl. 419620001 110714004 65124004 113279002 116223007 91637004 252275004 111583006 767002[68700] 271040006[11. 5] 313696224[0. 5] 313696667[2. 0] 313696009[16. 0] 271037006[65. 5] 271036002[4. 0] 271036013[0. 5] 365809007[7. 1] 45995003[12] 365632008[91000] only tentative proposal of recording labs (units not recorded in this example)
Clinical summary SNOMED CT codes Physical examination on admission revealed purpura of the upper and lower extremities, swelling of the gums and tonsils, but no symptoms showing the complication of myasthenia gravis. Hematological tests revealed leucocytosis: WBC count 68 700/µl (blasts 11. 5%, myelocytes 0. 5%, bands 2. 0%, segments 16. 0%, monocytes 65. 5%, lymphocytes 4. 0%, atypical lymphocytes 0. 5%), Hb 7. 1 g/dl (reticulocytes 12%) and a platelet count of 9. 1 × 104/µl. A bone marrow aspiration revealed hypercelllar bone marrow with a decreased number of erythroblasts and megakaryocytes and an increased number of monoblasts 419620001 110714004 65124004 113279002 116223007 91637004 252275004 111583006 767002[68700] 271040006[11. 5] 313696224[0. 5] 313696667[2. 0] 313696009[16. 0] 271037006[65. 5] 271036002[4. 0] 271036013[0. 5] 365809007[7. 1] 45995003[12] 365632008[91000] 49401003 76197007 14016003 420510009 103213002 53945006 35105006
Clinical summary SNOMED CT codes Physical examination on admission revealed purpura of the upper and lower extremities, swelling of the gums and tonsils, but no symptoms showing the complication of myasthenia gravis. Hematological tests revealed leucocytosis: WBC count 68 700/µl (blasts 11. 5%, myelocytes 0. 5%, bands 2. 0%, segments 16. 0%, monocytes 65. 5%, lymphocytes 4. 0%, atypical lymphocytes 0. 5%), Hb 7. 1 g/dl (reticulocytes 12%) and a platelet count of 9. 1 × 104/µl. A bone marrow aspiration revealed hypercelllar bone marrow with a decreased number of erythroblasts and megakaryocytes and an increased number of monoblasts 419620001 Selected context: 110714004 “on admission” 65124004 113279002 116223007 91637004 252275004 111583006 767002[68700] 271040006[11. 5] 313696224[0. 5] 313696667[2. 0] 313696009[16. 0] 271037006[65. 5] 271036002[4. 0] 271036013[0. 5] 365809007[7. 1] 45995003[12] 365632008[91000] 49401003 76197007 14016003 420510009 103213002 53945006 35105006 System suggests the context "on admission", but not correctly
Clinical summary SNOMED CT codes Physical examination on admission revealed purpura of the upper and lower extremities, swelling of the gums and tonsils, but no symptoms showing the complication of myasthenia gravis. Hematological tests revealed leucocytosis: WBC count 68 700/µl (blasts 11. 5%, myelocytes 0. 5%, bands 2. 0%, segments 16. 0%, monocytes 65. 5%, lymphocytes 4. 0%, atypical lymphocytes 0. 5%), Hb 7. 1 g/dl (reticulocytes 12%) and a platelet count of 9. 1 × 104/µl. A bone marrow aspiration revealed hypercelllar bone marrow with a decreased number of erythroblasts and megakaryocytes and an increased number of monoblasts 419620001 Selected context: 110714004 “on admission” 65124004 113279002 116223007 91637004 252275004 111583006 767002[68700] 271040006[11. 5] 313696224[0. 5] 313696667[2. 0] 313696009[16. 0] 271037006[65. 5] 271036002[4. 0] 271036013[0. 5] 365809007[7. 1] 45995003[12] 365632008[91000] 49401003 76197007 14016003 420510009 103213002 53945006 35105006 User extends the "on admission" context
Clinical summary SNOMED CT codes Physical examination on admission revealed purpura of the upper and lower extremities, swelling of the gums and tonsils, but no symptoms showing the complication of myasthenia gravis. Hematological tests revealed leucocytosis: WBC count 68 700/µl (blasts 11. 5%, myelocytes 0. 5%, bands 2. 0%, segments 16. 0%, monocytes 65. 5%, lymphocytes 4. 0%, atypical lymphocytes 0. 5%), Hb 7. 1 g/dl (reticulocytes 12%) and a platelet count of 9. 1 × 104/µl. A bone marrow aspiration revealed hypercelllar bone marrow with a decreased number of erythroblasts and megakaryocytes and an increased number of monoblasts 419620001 Selected context: 110714004 “negation” 65124004 113279002 116223007 91637004 252275004 111583006 767002[68700] 271040006[11. 5] 313696224[0. 5] 313696667[2. 0] 313696009[16. 0] 271037006[65. 5] 271036002[4. 0] 271036013[0. 5] 365809007[7. 1] 45995003[12] 365632008[91000] 49401003 76197007 14016003 420510009 103213002 53945006 35105006 System suggests the negation scope, but incorrectly
Clinical summary SNOMED CT codes Physical examination on admission revealed purpura of the upper and lower extremities, swelling of the gums and tonsils, but no symptoms showing the complication of myasthenia gravis. Hematological tests revealed leucocytosis: WBC count 68 700/µl (blasts 11. 5%, myelocytes 0. 5%, bands 2. 0%, segments 16. 0%, monocytes 65. 5%, lymphocytes 4. 0%, atypical lymphocytes 0. 5%), Hb 7. 1 g/dl (reticulocytes 12%) and a platelet count of 9. 1 × 104/µl. A bone marrow aspiration revealed hypercelllar bone marrow with a decreased number of erythroblasts and megakaryocytes and an increased number of monoblasts 419620001 Selected context: 110714004 “negation” 65124004 113279002 116223007 91637004 252275004 111583006 767002[68700] 271040006[11. 5] 313696224[0. 5] 313696667[2. 0] 313696009[16. 0] 271037006[65. 5] 271036002[4. 0] 271036013[0. 5] 365809007[7. 1] 45995003[12] 365632008[91000] 49401003 76197007 14016003 420510009 103213002 53945006 35105006 User corrects negation scope
Clinical summary SNOMED CT codes Physical examination on admission revealed purpura of the upper and lower extremities, swelling of the gums and tonsils, but no symptoms showing the complication of myasthenia gravis. Hematological tests revealed leucocytosis: WBC count 68 700/µl (blasts 11. 5%, myelocytes 0. 5%, bands 2. 0%, segments 16. 0%, monocytes 65. 5%, lymphocytes 4. 0%, atypical lymphocytes 0. 5%), Hb 7. 1 g/dl (reticulocytes 12%) and a platelet count of 9. 1 × 104/µl. A bone marrow aspiration revealed hypercelllar bone marrow with a decreased number of erythroblasts and megakaryocytes and an increased number of monoblasts. The Monoblasts were positive for staining by [alpha]-naphthyl butyrate esterase. ADM{419620001 110714004 65124004 113279002 NEG{116223007 91637004 252275004 111583006} 767002[68700] 271040006[11. 5] 313696224[0. 5] 313696667[2. 0] 313696009[16. 0] 271037006[65. 5] 271036002[4. 0] 271036013[0. 5] 365809007[7. 1] 45995003[12] 365632008[91000] } 49401003 76197007 14016003 420510009 103213002 53945006 35105006 Monoblast staining [alpha]-naphthyl butyrate esterase naphthol ASD chloroacetate esterase pos x neg n/a A pre-existing clinical model is filled form the information available in the text, but it is incomplete
Clinical summary SNOMED CT codes Physical examination on admission revealed purpura of the upper and lower extremities, swelling of the gums and tonsils, but no symptoms showing the complication of myasthenia gravis. Hematological tests revealed leucocytosis: WBC count 68 700/µl (blasts 11. 5%, myelocytes 0. 5%, bands 2. 0%, segments 16. 0%, monocytes 65. 5%, lymphocytes 4. 0%, atypical lymphocytes 0. 5%), Hb 7. 1 g/dl (reticulocytes 12%) and a platelet count of 9. 1 × 104/µl. A bone marrow aspiration revealed hypercelllar bone marrow with a decreased number of erythroblasts and megakaryocytes and an increased number of monoblasts. The Monoblasts were positive for staining by [alpha]-naphthyl butyrate esterase. ADM{419620001 110714004 65124004 113279002 NEG{116223007 91637004 252275004 111583006} 767002[68700] 271040006[11. 5] 313696224[0. 5] 313696667[2. 0] 313696009[16. 0] 271037006[65. 5] 271036002[4. 0] 271036013[0. 5] 365809007[7. 1] 45995003[12] 365632008[91000] } 49401003 76197007 14016003 420510009 103213002 53945006 35105006 10828004 16788000 260385009 16788331 16788021 Monoblast staining [alpha]-naphthyl butyrate esterase naphthol ASD chloroacetate esterase pos neg n/a The user completes the information in the clinical model x x
Clinical summary SNOMED CT codes Physical examination on admission revealed purpura of the upper and lower extremities, swelling of the gums and tonsils, but no symptoms showing the complication of myasthenia gravis. Hematological tests revealed leucocytosis: WBC count 68 700/µl (blasts 11. 5%, myelocytes 0. 5%, bands 2. 0%, segments 16. 0%, monocytes 65. 5%, lymphocytes 4. 0%, atypical lymphocytes 0. 5%), Hb 7. 1 g/dl (reticulocytes 12%) and a platelet count of 9. 1 × 104/µl. A bone marrow aspiration revealed hypercelllar bone marrow with a decreased number of erythroblasts and megakaryocytes and an increased number of monoblasts. The Monoblasts were positive for staining by [alpha]-naphthyl butyrate esterase and negative for staining by naphthol ASD chloroacetate esterase. ADM{419620001 110714004 65124004 113279002 NEG{116223007 91637004 252275004 111583006} 767002[68700] 271040006[11. 5] 313696224[0. 5] 313696667[2. 0] 313696009[16. 0] 271037006[65. 5] 271036002[4. 0] 271036013[0. 5] 365809007[7. 1] 45995003[12] 365632008[91000] } 49401003 76197007 14016003 420510009 103213002 53945006 35105006 10828004 16788000 260385009 16788331 16788021 Monoblast staining [alpha]-naphthyl butyrate esterase naphthol ASD chloroacetate esterase pos neg n/a The system completes the text x x
Clinical summary SNOMED CT codes Physical examination on admission revealed purpura of the upper and lower extremities, swelling of the gums and tonsils, but no symptoms showing the complication of myasthenia gravis. Hematological tests revealed leucocytosis: WBC count 68 700/µl (blasts 11. 5%, myelocytes 0. 5%, bands 2. 0%, segments 16. 0%, monocytes 65. 5%, lymphocytes 4. 0%, atypical lymphocytes 0. 5%), Hb 7. 1 g/dl (reticulocytes 12%) and a platelet count of 9. 1 × 104/µl. A bone marrow aspiration revealed hypercelllar bone marrow with a decreased number of erythroblasts and megakaryocytes and an increased number of monoblasts. The Monoblasts were positive for staining by [alpha]-naphthyl butyrate esterase and negative for staining by naphthol ASD chloroacetate esterase. ADM{419620001 110714004 65124004 113279002 NEG{116223007 91637004 252275004 111583006} 767002[68700] 271040006[11. 5] 313696224[0. 5] 313696667[2. 0] 313696009[16. 0] 271037006[65. 5] 271036002[4. 0] 271036013[0. 5] 365809007[7. 1] 45995003[12] 365632008[91000] } 49401003 76197007 14016003 420510009 103213002 53945006 35105006 10828004 16788000 260385009 16788331 16788021 Monoblast staining [alpha]-naphthyl butyrate esterase naphthol ASD chloroacetate esterase pos neg x x n/a
Result: seamless integration of narrative with structure Narrative Content Physical examination on admission revealed purpura of the upper and lower extremities, swelling of the gums and tonsils, but no symptoms showing the complication of myasthenia gravis. Hematological tests revealed leucocytosis: WBC count 68 700/µl (blasts 11. 5%, myelocytes 0. 5%, bands 2. 0%, segments 16. 0%, monocytes 65. 5%, lymphocytes 4. 0%, atypical lymphocytes 0. 5%), Hb 7. 1 g/dl (reticulocytes 12%) and a platelet count of 9. 1 × 104/µl. A bone marrow aspiration revealed hypercelllar bone marrow with a decreased number of erythroblasts and megakaryocytes and an increased number of monoblasts. The Monoblasts were positive for staining by [alpha]-naphthyl butyrate esterase and negative for staining by naphthol ASD chloroacetate esterase. Narrative Content Structured Content ADM{419620001 110714004 65124004 113279002 NEG{116223007 91637004 252275004 111583006} 767002[68700] 271040006[11. 5 313696224[0. 5] 313696667[2. 0] 313696009[16. 0] 271037006[65. 5] 271036002[4. 0] 271036013[0. 5] 365809007[7. 1] 45995003[12] 365632008[91000] } 49401003 76197007 14016003 420510009 103213002 53945006 35105006 10828004 16788000 260385009 16788331 16788021 Monoblast staining [alpha]-naphthyl butyrate esterase naphthol ASD chloroacetate esterase pos neg x x n/a
3d8c305be36546773a859c4f975253b7.ppt