08cb2e1d45a31f7d08e1f6171ebae4f4.ppt
- Количество слайдов: 82
fogare Begreppssystem och processer i hälso- och sjukvård Magnus Fogelberg Malmö 2003 -05 -26
Vem är jag? neurolog i Uddevalla ¡ fd projektledare elektronisk journal Sahlgrenska Universitetssjukhuset ¡ ordförande SFMI ¡ ledamot SIS/HSI AG II ¡ ordförande CEN TC 251 WG II ¡ projektledare svenska CONTSYS och SAMBA , medlem i den europeiska revideringsgruppen för CONTsys ¡ Magnus Fogelberg 2003 -04 -24
Vad skall jag presentera? Standardisering ¡ Arbetet med CONTSYS ¡ Arbetet med SAMBA ¡ Magnus Fogelberg 2003 -04 -24
Krisstöd? Hälso- och sjukvården behöver ett accepterat och entydigt språkbruk för: • god kvalitet • patientsäkerhet • effektivisering av vårdtjänster • processorienterat arbetssätt Maria Areblad 2003 -02 -04
CEN TC 251 Comité européen de normalisation, Technical Committee for Health Informatics Maria Areblad 2003 -02 -04
Contsys Maria Areblad 2003 -02 -04
CONTsys CEN TC 251 pr. EN 13940 ¡ System of concepts to support continuity of care ¡ Magnus Fogelberg 2003 -05 -26
CONTSYS - kontinuitetsbegrepp ett resultat av att identifiera, analysera och modellera begrepp inom vårdens kontinuitet Klinik A VC Mott Klinik B Avd Klinik B Kommun Mott åb Hem VC åb Maria Areblad 2003 -02 -04
Socialstyrelsen • Nationellt ansvar för hälso- och sjukvårdens terminologier • Uppdrag 2001 till en arbetsgrupp att översätta och bearbeta CONTSYS för svenska förhållanden • Svensk version juni 2001 Maria Areblad 2003 -02 -04
Task force CONTsys Europeisk revision av CONTsys startad 2003 -05 -17 ¡ Europeisk standard i slutet av 2004 ¡ Tvingande standard i Sverige 2006 ¡ Magnus Fogelberg 2003 -05 -26
Inte klin isk term inologi Magnus Fogelberg 2001 -12 -18
Begrepp i vårdkontinuiteten Magnus Fogelberg 2001 -12 -18
Kapitel i CONTSYS Vårdkontinuitetens aktörer ¡ Hälsoproblem och deras handläggning ¡ Vårdverksamhet i ett kontinuitetsperspektiv ¡ Aktiviteter och olika former av beslutsstöd ¡ Mandat i vårdkontinuiteten ¡ Hälsodata i vårdkontinuiteten ¡ Magnus Fogelberg 2003 -04 -24
Hälso- och sjukvårdsagent English term = health care agent Magnus Fogelberg 2001 -12 -18
Hälso- och sjukvårdsagent English term = health care agent Medicinteknisk anordning English term = health care device Datorprogram i hälso- och sjukvård English term = health care software Magnus Fogelberg 2001 -12 -18
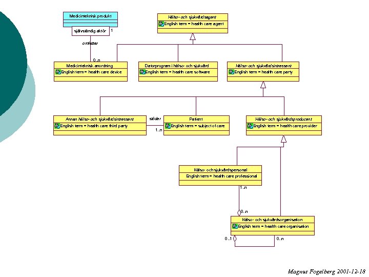
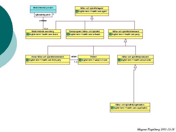
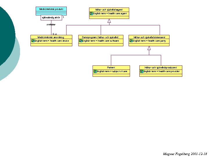
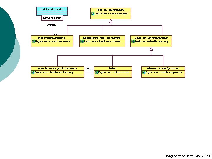
Medicinteknisk produkt Hälso- och sjukvårdsagent English term = health care agent 1 självständig aktör 1 omfattar 0. . n Medicinteknisk anordning English term = health care device Datorprogram i hälso- och sjukvård Hälso- och sjukvårdsintressent English term = health care software English term = health care party Magnus Fogelberg 2001 -12 -18
Medicinteknisk produkt Hälso- och sjukvårdsagent English term = health care agent självständig aktör 1 omfattar 0. . n Medicinteknisk anordning English term = health care device Datorprogram i hälso- och sjukvård Hälso- och sjukvårdsintressent English term = health care software English term = health care party Hälso- och sjukvårdsproducent English term = health care provider Magnus Fogelberg 2001 -12 -18
Medicinteknisk produkt Hälso- och sjukvårdsagent English term = health care agent självständig aktör 1 omfattar 0. . n Medicinteknisk anordning English term = health care device Datorprogram i hälso- och sjukvård Hälso- och sjukvårdsintressent English term = health care software English term = health care party Patient English term = subject of care Hälso- och sjukvårdsproducent English term = health care provider Magnus Fogelberg 2001 -12 -18
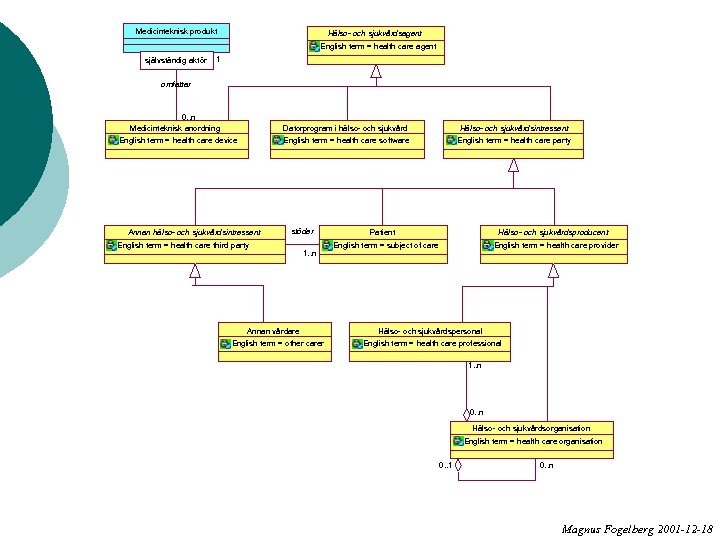
Medicinteknisk produkt Hälso- och sjukvårdsagent English term = health care agent självständig aktör 1 omfattar 0. . n Medicinteknisk anordning English term = health care device Annan hälso- och sjukvårdsintressent English term = health care third party Datorprogram i hälso- och sjukvård Hälso- och sjukvårdsintressent English term = health care software English term = health care party stöder 1. . n Patient English term = subject of care Hälso- och sjukvårdsproducent English term = health care provider Magnus Fogelberg 2001 -12 -18
Medicinteknisk produkt Hälso- och sjukvårdsagent English term = health care agent självständig aktör 1 omfattar 0. . n Medicinteknisk anordning English term = health care device Annan hälso- och sjukvårdsintressent English term = health care third party Datorprogram i hälso- och sjukvård Hälso- och sjukvårdsintressent English term = health care software English term = health care party stöder 1. . n Patient English term = subject of care Hälso- och sjukvårdsproducent English term = health care provider Hälso- och sjukvårdsorganisation English term = health care organisation Magnus Fogelberg 2001 -12 -18
Hälso- och sjukvårdsorganisation English term = health care organisation Magnus Fogelberg 2001 -12 -18
Hälso- och sjukvårdsorganisation English term = health care organisation 0. . 1 0. . n Magnus Fogelberg 2001 -12 -18
Medicinteknisk produkt Hälso- och sjukvårdsagent English term = health care agent självständig aktör 1 omfattar 0. . n Medicinteknisk anordning English term = health care device Annan hälso- och sjukvårdsintressent English term = health care third party Datorprogram i hälso- och sjukvård Hälso- och sjukvårdsintressent English term = health care software English term = health care party stöder 1. . n Patient Hälso- och sjukvårdsproducent English term = subject of care English term = health care provider Hälso- och sjukvårdsorganisation English term = health care organisation 0. . 1 0. . n Magnus Fogelberg 2001 -12 -18
Medicinteknisk produkt Hälso- och sjukvårdsagent English term = health care agent självständig aktör 1 omfattar 0. . n Medicinteknisk anordning English term = health care device Annan hälso- och sjukvårdsintressent English term = health care third party Datorprogram i hälso- och sjukvård Hälso- och sjukvårdsintressent English term = health care software English term = health care party stöder 1. . n Patient Hälso- och sjukvårdsproducent English term = subject of care English term = health care provider Hälso- och sjukvårdspersonal English term = health care professional 1. . n 0. . n Hälso- och sjukvårdsorganisation English term = health care organisation 0. . 1 0. . n Magnus Fogelberg 2001 -12 -18
Medicinteknisk produkt Hälso- och sjukvårdsagent English term = health care agent självständig aktör 1 omfattar 0. . n Medicinteknisk anordning Datorprogram i hälso- och sjukvård Annan hälso- och sjukvårdsintressent Hälso- och sjukvårdsintressent English term = health care software English term = health care device English term = health care party stöder English term = health care third party 1. . n Annan vårdare English term = other carer Patient Hälso- och sjukvårdsproducent English term = subject of care English term = health care provider Hälso- och sjukvårdspersonal English term = health care professional 1. . n 0. . n Hälso- och sjukvårdsorganisation English term = health care organisation 0. . 1 0. . n Magnus Fogelberg 2001 -12 -18
Medicinteknisk produkt Hälso- och sjukvårdsagent English term = health care agent självständig aktör 1 omfattar 0. . n Medicinteknisk anordning Datorprogram i hälso- och sjukvård Annan hälso- och sjukvårdsintressent Hälso- och sjukvårdsintressent English term = health care software English term = health care device English term = health care party stöder English term = health care third party 1. . n Annan vårdare English term = other carer Patient Hälso- och sjukvårdsproducent English term = subject of care English term = health care provider Hälso- och sjukvårdspersonal English term = health care professional 1. . n 0. . n Hälso- och sjukvårdsorganisation English term = health care organisation Hälso- och sjukvårdsfinansiär 0. . 1 0. . n English term = health care funding party Magnus Fogelberg 2001 -12 -18
Medicinteknisk produkt Hälso- och sjukvårdsagent English term = health care agent självständig aktör 1 omfattar 0. . n Medicinteknisk anordning Datorprogram i hälso- och sjukvård Hälso- och sjukvårdsintressent English term = health care software English term = health care device English term = health care party stöder Annan hälso- och sjukvårdsintressent English term = health care third party 1. . n Patient Hälso- och sjukvårdsproducent English term = subject of care English term = health care provider betalare Annan vårdare Annan organisation English term = other carer betalare Hälso- och sjukvårdspersonal English term = health care professional 1. . n betalare uppträder som 0. . n uppträder som Hälso- och sjukvårdsorganisation 0. . 1 uppträder som 0. . 1 Hälso- och sjukvårdsfinansiär English term = health care funding party English term = health care organisation 0. . 1 0. . n 0. . 1 Magnus Fogelberg 2001 -12 -18
Hälsan och dess problem person definierar 1. . 1 uppfattar 0. . * 1. . 1 hälsotillstånd 1. . 1 1. . * 1. . 1 hälsoförhållande 1. . * utgör 1. . 1 0. . 1 hälsoproblem 0. . 1 1. . 1 föranleder består av 1. . * behov av hälso- och sjukvård skapar problemkomplex 1. . * vårdbegäran fogare/MA/MF 2003 -05 -23
Problem i hälso- och sjukvård hälsoproblem: problem relaterat till persons hälsa och som uppfattats av hälso- och sjukvårdspersonal problemkomplex: gruppering av flera hälsoproblem som sett ur en hälso- och sjukvårdsintressents perspektiv hör samman fogare/MA/MF 2003 -05 -23
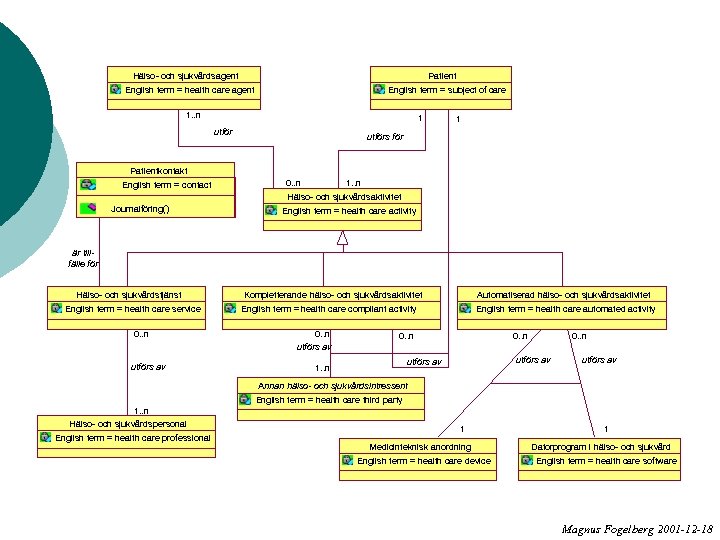
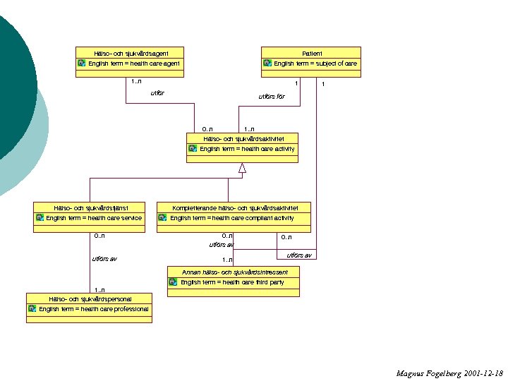
Hälso- och sjukvårdsagent Patient English term = health care agent English term = subject of care 1. . n 1 utförs för 0. . n 1. . n Hälso- och sjukvårdsaktivitet English term = health care activity Hälso- och sjukvårdstjänst English term = health care service 0. . n utförs av 1. . n Hälso- och sjukvårdspersonal English term = health care professional Magnus Fogelberg 2001 -12 -18
Hälso- och sjukvårdsagent Patient English term = health care agent English term = subject of care 1. . n 1 utförs för 0. . n 1. . n Hälso- och sjukvårdsaktivitet English term = health care activity Hälso- och sjukvårdstjänst English term = health care service 0. . n utförs av Kompletterande hälso- och sjukvårdsaktivitet English term = health care compliant activity 0. . n utförs av 0. . n 1. . n utförs av Annan hälso- och sjukvårdsintressent English term = health care third party 1. . n Hälso- och sjukvårdspersonal English term = health care professional Magnus Fogelberg 2001 -12 -18
Hälso- och sjukvårdsagent Patient English term = health care agent English term = subject of care 1. . n 1 utförs för Patientkontakt English term = contact 0. . n 1. . n Hälso- och sjukvårdsaktivitet Journalföring() English term = health care activity är tillfälle för Hälso- och sjukvårdstjänst English term = health care service 0. . n utförs av Kompletterande hälso- och sjukvårdsaktivitet Automatiserad hälso- och sjukvårdsaktivitet English term = health care compliant activity English term = health care automated activity 0. . n utförs av 1. . n 0. . n utförs av Annan hälso- och sjukvårdsintressent English term = health care third party 1. . n Hälso- och sjukvårdspersonal English term = health care professional 1 Medicinteknisk anordning English term = health care device 1 Datorprogram i hälso- och sjukvård English term = health care software Magnus Fogelberg 2001 -12 -18
Kontakter Hälso- då hälso- och patientkontakt och sjukvårdspersonal English term = utför hälso- och sjukvårdspersonalhealth care professional sjukvårdstjänst utan direkt kontakt med patient 1. . n deltar i 0. . n Patientkontakt English term = contact kontakt då hälso- och sjukvårdspersonal utför hälso- och sjukvårdstjänst Indirekt patientkontakt Direkt patientkontakt English term = encounter patientkontakt då hälso- och sjukvårdspersonal utför hälsooch sjukvårdstjänst i direkt kontakt med patient 0. . n inbegriper 1 Patient English term = subject of care fogare/MA/MF 2003 -05 -23
Kontakter Hälso- och sjukvårdspersonal 1. . n English term = health care professional deltar i 0. . n Patientkontakt English term = contact 0. . n Annan hälso- och sjukvårdsintressent English term = health care third party deltar i 0. . n Indirekt patientkontakt Direkt patientkontakt English term = encounter 0. . n inbegriper 1 Patient English term = subject of care fogare/MA/MF 2003 -05 -23
Mandat uppgift och befogenhet att behandla patienten, baserat på vårdbegäran och vårdåtagande ¡ har utretts närmare i SAMBAprojektet ¡ Magnus Fogelberg 2003 -04 -24
Kontakter Hälso- och sjukvårdsmandat English term = care mandate 1 Kontaktperiod English term = period_of_service 1 vårdepisod (LF 1998, förslag): alla 1. . n 1 vårdkontakter med en eller flera 0. . n utfärdas av vårdgivare (1) som en patient haft för Hälso- och sjukvårdsintressent English term = health care party ett visst specifikt hälsoproblem 1. . n 1 mellan en start- och en slutpunkt tidsintervall under vilket en eller flera avser omfattar patientkontakter äger rum mellan patient sjukvårdstjänst Hälso- och utförs inom English term = health care service som samtliga kontaktkomponenter 1. . n och hälso- och sjukvårdsproducent inom ramen för ett hälso- ochavser ett och samma hälsoproblem sjukvårdsmandat 0. . n del av patientkontakt som avser definierar endast ett hälsoproblem används mot 1. . n Hälsoproblem Problemkomplex English term = health issue thread 1. . * English term = health issue 1 Journalföring() 1 1. . n English term = contact element 0. . n 1. . n ingår i 1 Vårdepisod 1 är föremål för 1 English term = contact Kontaktkomponent hanterar 0. . n Patientkontakt 0. . n English term = episode of care fogare/MA/MF 2003 -05 -26
En patients sjukhistoria Besök på VC Uppföljning Diabetes -blodsocker -urinsocker Kontroll av lab. resultat Högt blodtryck -bltr kontr -recept Hälsporre -remiss Återbesök på VC Högt blodtryck -bltr kontr -recept Återbesök på diabetesmottagning Besök på ortopedmottagning Återbesök på VC Kontroll av lab. resultat Diabetes -blodsocker -urinsocker -kontroll av fötter Uppföljning Diabetes -recept Högt blodtryck -bltr kontr -recept Hälsporre -recept -remiss Kontroll hälsporre av remissvar Kalendertid Ulla Gerdin december 2001
En patients sjukhistoria abstraktionsnivå 1 Direkt pat. kontakt Diabetes Hälsoproblem 1 -blodsocker -urinsocker Högt Hälsoproblem 2 blodtryck -bltr kontr -recept Hälssporre Hälsoproblem 3 -remiss Indirekt pat. kontakt Direkt pat. kontakt Kontroll av lab. resultat Högt blodtryck -bltr kontr -recept Direkt pat. kontakt Diabetes -blodsocker -urinsocker -kontroll av fötter Indirekt pat. kontakt Direkt pat. kontakt Kontroll av lab. resultat Direkt pat. kontakt Diabetes -recept Högt blodtryck -bltr kontr -recept Hälssporre -recept -remiss Kontroll av remissvar hälssporre Kalendertid Ulla Gerdin december 2001
En patients sjukhistoria abstraktionsnivå 2 Direkt pat. kontakt Indirekt pat. kontakt- kontaktkomponent -h&s tjänst Hälsoproblem 1 komponent -h&s tjänst kontakt. Hälsoproblem 2 komponent -h&s tjänst kontaktkomponent Hälsoproblem 3 -h&s tjänst Direkt pat. kontaktkomponent -h&s tjänst Indirekt pat. kontakt Direkt pat. kontaktkomponent -h&s tjänst kontaktkomponent -h&s tjänst kontaktkomponent -h&s tjänst Kalendertid Ulla Gerdin december 2001
Verksamhetsuppföljning kontaktperiod tidsintervall under vilket en eller flera patientkontakter äger rum mellan patient och hälso- och sjukvårdsproducent inom ramen för ett hälso- och sjukvårdsmandat Direkt pat. kontakt Indirekt pat. kontakt- kontaktkomponent -h&s tjänst Hälsoproblem 1 komponent -h&s tjänst kontakt. Hälsoproblem 2 komponent -h&s tjänst kontakt- Hälsoproblem 3 komponent -h&s tjänst Direkt pat. kontaktkomponent -h&s tjänst Indirekt pat. kontakt Direkt pat. kontaktkomponent -h&s tjänst kontaktkomponent -h&s tjänst kontaktkomponent -h&s tjänst Kalendertid Ulla Gerdin december 2001
Verksamhetsuppföljning vårdepisod samtliga kontaktkomponenter som avser ett och samma hälsoproblem Direkt pat. kontakt Indirekt pat. kontakt- kontaktkomponent -h&s tjänst Hälsoproblem 1 komponent -h&s tjänst kontakt. Hälsoproblem 2 komponent -h&s tjänst kontaktkomponent Hälsoproblem 3 -h&s tjänst Direkt pat. kontaktkomponent -h&s tjänst Indirekt pat. kontakt Direkt pat. kontaktkomponent -h&s tjänst kontaktkomponent -h&s tjänst kontaktkomponent -h&s tjänst Kalendertid Ulla Gerdin december 2001
Verksamhetsuppföljning problemkomplex gruppering av flera hälsoproblem som sett ur en hälso- och sjukvårdsintressents perspektiv hör samman Direkt pat. kontakt Indirekt pat. kontakt Hälsoproblem 1 kontakt- kontaktkomponent -h&s tjänst Hälsoproblem 2 kontakt- komponent -h&s tjänst kontaktkomponent Hälsoproblem 3 -h&s tjänst Direkt pat. kontaktkomponent -h&s tjänst Indirekt pat. kontakt Direkt pat. kontaktkomponent -h&s tjänst kontaktkomponent -h&s tjänst kontaktkomponent -h&s tjänst Kalendertid Ulla Gerdin december 2001
Verksamhetsuppföljning tjänstekomplex/vårdepisodkomplex alla genomförda hälso- och sjukvårdstjänster som relaterar till ett problemkomplex Direkt pat. kontakt Indirekt pat. kontakt- kontaktkomponent -h&s tjänst Hälsoproblem 1 komponent -h&s tjänst kontakt. Hälsoproblem 2 komponent -h&s tjänst kontaktkomponent Hälsoproblem 3 -h&s tjänst Direkt pat. kontaktkomponent -h&s tjänst Indirekt pat. kontakt Direkt pat. kontaktkomponent -h&s tjänst kontaktkomponent -h&s tjänst kontaktkomponent -h&s tjänst Kalendertid Ulla Gerdin december 2001
Planering av vård (CONTsys) kliniska riktlinjer globalt problem 1. . * vårdprogram organisation problem 1. . 1 vårdplan patient/ organisation problemkomplex aktivitetsplan patient/ hälso- och sjukvårdspersonal problemkomplex fogare/MA/MF 2003 -05 -23
Process ¡ ¡ ¡ ¡ grupp av samverkande eller varandra påverkande aktiviteter som omformar insatser till utfall (SS-EN ISO 9000, ISO 9000: 2000) har ett förädlingsobjekt är värdehöjande för någon har ett definierat mål/syfte någon är ansvarig disponerar resurser har en utsträckning i tiden har en tydlig start och ett tydligt slut Maria Areblad 2003 -03 -06
Samba Maria Areblad 2003 -02 -04
SAMBA - vårdprocessen ¡ ¡ ¡ Nationellt nätverk på initiativ från Stockholm, start hösten 2001 ITHS-finansierat projekt från våren 2002 Uppdrag: att redovisa en modell av hälso- och sjukvårdens huvudprocess i form av processoch begreppsmodell Magnus Fogelberg 2003 -04 -24
Deltagare ¡ ¡ ¡ ¡ Stockholms läns Landstinget i Värmland Region Skåne Västra Götalandsregionen Region. IT (Jönköping, Östergötland) Örebro Universitet Carelink SFMI, Svensk Förening för Medicinsk Informatik Maria Areblad 2003 -02 -04
Vision Beskriva de centrala processbegreppen på ett sätt som kan: ¡ Öka vårdpersonalens förståelse för IT -användande ¡ Öka IT-leverantörernas förståelse för verksamhetens behov ¡ Underlätta beslutsfattande avseende vårdens IT-stöd Maria Areblad 2003 -02 -04
Effekter Underlätta modulär uppbyggnad av IT-stöd ¡ Referensterminologi för vårdprocessen ¡ Förutsättningar för strukturerad informationsinsamling ¡ Rationell åtkomst av information ¡ Maria Areblad 2003 -02 -04
Patientens process avvakta / inte göra något Arbet Framställa begäran om vård Uppleva vårdbehov smate r ial Ho. S process för vård av en enskild patient Motta vårdbegäran angående patient Ställa vårdbegäran mot vårdutbud matchar inte vårdutbud matchar vårdutbud Hänvisa / Avvisa Avveckla vårdåtagande Utforma vårdbegäran avveckla Skapa / utforma vårdåtagande Utforma vårdplan Planera tjänst Utföra arbetsmoment Utforma vårdbegäran Utvärdera måluppfyllelse fortsätta enligt plan förändra vårdåtagande SAMBA – 021115 Maria Areblad 2003 -02 -04
Vad är problemet? ¡ förädlingsobjekten skiftar Magnus Fogelberg 2003 -04 -24
Patientens process avvakta / inte göra något Arbet Framställa begäran om vård Uppleva vårdbehov smate r ial Ho. S process för vård av en enskild patient Motta vårdbegäran angående patient Ställa vårdbegäran mot vårdutbud matchar inte vårdutbud matchar vårdutbud Hänvisa / Avvisa Avveckla vårdåtagande Utforma vårdbegäran avveckla Skapa / utforma vårdåtagande Utforma vårdplan Planera tjänst Utföra arbetsmoment Utforma vårdbegäran Utvärdera måluppfyllelse fortsätta enligt plan förändra vårdåtagande SAMBA – 021115 Maria Areblad 2003 -02 -04
Alltså De modeller som finns är inte processmodeller ¡ De är flödesmodeller ¡ En flödesmodell beskriver ett arbetsflöde, inte ett förädlingsobjekts väg genom aktiviteterna ¡ För systemutveckling måste de enskilda processerna identifieras ¡ Magnus Fogelberg 2003 -04 -24
Process Vårdprocess Styrprocess/kvalitetskontroll, beslut Klinisk process Kommunikationsprocess Magnus Fogelberg 2003 -04 -24
Process Magnus Fogelberg 2003 -04 -24
Process Magnus Fogelberg 2003 -04 -24
Process (Patientens process) Styrprocess/kvalitetskontroll, beslut Klinisk process (Sjukhusets administrativa process) Klinisk producentprocess Kommunikationsprocess (Annan vårdinrättnings process) Magnus Fogelberg 2003 -04 -24
Process Magnus Fogelberg 2003 -04 -24
Process Klinisk process Styrprocess Kommunikationsprocess Maria Areblad 2003 -05 -16
Process Aktör Syfte ansvarig för processen Tillstånd Process Tillstånd Utsträckning i tiden Maria Areblad 2003 -03 -06
Begrepp i processen Maria Areblad 2003 -03 -06
Processmodell med resurslager Adm data Anamnes Status Bedömning Mål Resultat Åtgärd Utvärdering Maria Areblad 2003 -02 -04
Koppling SAMBA - CONTSYS Processteg SAMBA Aktiviteter SAMBA Begrepp CONTSYS Terminologi CONTSYS Maria Areblad 2003 -02 -04
Processerna Klinisk process förädlingsobjekt: patientens uppfattade tillstånd/problem Styrprocess förädlingsobjekt: mandat med innehåll avseende planering, beslut mm Kommunikationsprocess förädlingsobjekt: information avseende resurser, handlingar, meddelanden Lars Björkman/Magnus Fogelberg 2003 -05 -24
Vårdbegäran direkt hänvisning Klinisk process - uppfattat tillstånd Styrprocess - mandat besluta om bedömning vårdbegäran mottagen vårdbegäran beslut att ej bedöma vårdbegäran hänvisa Kommunikationsprocess - information Lars Björkman/Magnus Fogelberg 2003 -05 -24 hänvisad vårdbegäran
Vårdbegäran bedöms Klinisk process - uppfattat tillstånd bedöma tillstånd uppfattat tillstånd Styrprocess - mandat besluta om bedömning vårdbegäran motta vårdbegäran beslut att bedöma vårdbegäran mottagen vårdbegäran Kommunikationsprocess- information Lars Björkman/Magnus Fogelberg 2003 -05 -24
Matchning mot vårdutbud adekvat vårdutbud saknas Klinisk process - uppfattat tillstånd matcha mot vårdutbud tillståndets behandlingsbarhet Styrprocess - mandat beslut att bedöma vårdbegäran besluta om hälso-och sjukvårdsdmandat inget hälsooch sjukvårdsmandat Kommunikationsprocess - information mottagen vårdbegäran hänvisad vårdbegäran Lars Björkman/Magnus Fogelberg 2003 -05 -24
Matchning mot vårdutbud vårdåtagande görs Klinisk process - uppfattat tillstånd matcha mot vårdutbud tillståndets behandlings barhet identifiera hälsoproblem Styrprocess - mandat beslut att bedöma vårdbegäran besluta om hälso-och sjukvårdsdmandat hälso- och sjukvårdsmandat Kommunikationsprocess - information mottagen vårdbegäran Lars Björkman/Magnus Fogelberg 2003 -05 -24
Problemkomplex, mål i vårdplan Klinisk process - uppfattat tillstånd hälsoproblem inhämta kompletterande information förädlad problemgrupp Styrprocess - mandat hälso- och sjukvårdsmandat avgränsa problemkomplex, formulera mål i vårdplan i Ho. Smandat Kommunikationsprocess - information mottagen vårdbegäran matcha mål mot tillgängliga tjänster Lars Björkman/Magnus Fogelberg 2003 -05 -24
Vårdplan Klinisk process - uppfattat tillstånd förädlad problemgrupp välja aktiviteter tillstånd med aktivitetsplaner Styrprocess - mandat mål i vårdplan i Ho. Smandat besluta om vårdplaneringsbeslut fastställa vårdplan aktivitetslista vårdplan boka resurser, dokumentera vårdplan besluta om användning av planerad aktivitet uppdaterad aktivitetslista Kommunikationsprocess - information Lars Björkman/Magnus Fogelberg 2003 -05 -24
Aktiviteter - utredning Klinisk process - uppfattat tillstånd med aktivitetsplaner utföra utredande aktivitet utrett tillstånd bedöma tillstånd beslut att utföra aktivitet bedömt tillstånd uppdatera mål i vårdplan i Ho. Smandat Styrprocess - mandat uppdaterad aktivitetslista matcha mål mot tillgängliga tjänster Kommunikationsprocess- information Lars Björkman/Magnus Fogelberg 2003 -05 -24
Aktiviteter - behandling Klinisk process - uppfattat tillstånd utföra behandlande aktivitet bedömt tillstånd behandlat tillstånd Styrprocess - mandat mål i vårdplan i Ho. Smandat uppdatera vårdplan aktivitetslista vårdplan boka resurser, dokumentera vårdplan besluta om användning av planerad aktivitet beslut att utföra aktivitet uppdaterad aktivitetslista Kommunikationsprocess- information Lars Björkman/Magnus Fogelberg 2003 -05 -24
Kvalitetskontroll Klinisk process - uppfattat tillstånd behandlat tillstånd bedömt tillstånd matcha tillståndsutfall mot mål kontrollera kvalitet utvärdera resultat kvalitetsutfall uppfattat tillstånd i relation till mål i vårdplan Styrprocess - mandat beslut att utföra aktivitet uppdaterad aktivitetslista skapa vårdinformation uppdatera mål i vårdplan vårdinformation Kommunikationsprocess - information Patientjournalprocess Lars Björkman/Magnus Fogelberg 2003 -05 -24
Slut på processen målet nått Klinisk process - uppfattat tillstånd i relation till mål i vårdplan bedöma att mål i vårdplan är uppfyllt uppfattat tillstånd Styrprocess - mandat mål i vårdplan i Ho. Smandat besluta att vårdåtagande skall avslutas avslut av vårdåtagande meddela avslut av vårdåtagande vårdinformation avslutsmeddelande Kommunikationsprocess - information Lars Björkman/Magnus Fogelberg 2003 -05 -24
Slut på processen förnyat vårdåtagande målet ej nått Klinisk process - uppfattat tillstånd i relation till mål i vårdplan bedöma att mål i vårdplan ej är uppfyllt uppfattat tillstånd inventera hälsoproblem, identifiera tillkommande hälsoproblem Styrprocess - mandat mål i vårdplan i Ho. Smandat uppdatera hälsooch sjukvårdsmandat hälso- och sjukvårdsmandat vårdinformation Kommunikationsprocess - information Lars Björkman/Magnus Fogelberg 2003 -05 -24
Problemkomplex, mål i vårdplan upprepning om målet inte nåtts Klinisk process - uppfattat tillstånd hälsoproblem inhämta kompletterande information förädlad problemgrupp Styrprocess - mandat hälso- och sjukvårdsmandat avgränsa problemkomplex, formulera mål i vårdplan i Ho. Smandat Kommunikationsprocess - information vårdinformation matcha mål mot tillgängliga tjänster Lars Björkman/Magnus Fogelberg 2003 -05 -24
Remiss till annan hälso- och sjukvårdsproducent Klinisk process - uppfattat tillstånd bedöma tillstånd som skall remitteras problemgrupp till remiss Styrprocess - mandat mål i vårdplan i Ho. Smandat besluta om remissbeslut avgränsa problemkomplex i remiss ingen tillgänglig tjänst beslut om problemkomplex i remiss utfärda remiss= vårdbegäran Kommunikationsprocess - information Lars Björkman/Magnus Fogelberg 2003 -05 -24
Vårdbegäran hos annan hälso- och sjukvårdsproducent Klinisk process - uppfattat tillstånd Styrprocess - mandat besluta om bedömning vårdbegäran motta vårdbegäran att bedöma mottagen vårdbegäran Kommunikationsprocess - information Lars Björkman/Magnus Fogelberg 2003 -05 -24
Resultat Generell processmodell ¡ Begreppsmodeller ¡ Textuell beskrivning ¡ Notationssätt UML ¡ …… ¡ Maria Areblad 2003 -02 -04
Så … Kan vi nå en enighet i Sverige? Maria Areblad 2003 -02 -04
Tack! Flödesmodell för verksamhetsuppföljning: Ulla Gerdin Granskning och grafisk bearbetning av SAMBA processmodell: Lars Björkman Materialet är sammanställt och bearbetat av Maria Areblad och Magnus Fogelberg fogare binder samman begreppen
08cb2e1d45a31f7d08e1f6171ebae4f4.ppt