326219.ppt
- Количество слайдов: 62
Диагностические критерии, дифференциальная диагностика, тактика ведения и лечения больных с острым коронарным синдромом.
«Острый коронарный синдром (ОКС)» – термин, обозначающий любую группу клинических признаков или симптомов, позволяющих подозревать острый инфаркт миокарда или нестабильную стенокардию. Термин «ОКС» используют тогда, когда диагностическая информация еще недостаточна для окончательного суждения о наличии или отсутствии очагов некроза в миокарде.
Классификация и динамика форм острой ишемии миокарда (ACC/AHA, 2007) ОСТРЫЕ КОРОНАРНЫЕ СИНДРОМЫ БЕЗ ПОДЪЕМА ST ПОДЪЕМ ST ИМ без подъема ST подъема НЕСТАБИЛЬНАЯ СТЕНОКАРДИЯ ИМ без Q Q ИМ
Acute Coronary Syndrome Classification (ACCAHA, 2007) History Physical Exam Ischemic Discomfort Unstable Symptoms No ST-segment elevation Unstable angina ST-segment elevation Non-Q AMI Q-Wave AMI ECG Acute Reperfusion
Патогенез острого коронарного синдром Разрыв ранимой атеросклеротической бляшки • внутрикоронарный тромбоз • изменение геометрии бляшки • дистальная эмболизация • локальный спазм Спазм коронарной артерии • в месте стеноза • без видимого стеноза потребности миокарда в кислороде при значимых стенозах ¯ доставки кислорода к миокарду при значимых стенозах Появление/усугубление ишемии миокарда Симптомы обострения ИБС (острый коронарный синдром)
Diagnosis of Acute MI STEMI / NSTEMI ► At least 2 of the following • Ischemic symptoms • Diagnostic ECG changes • Serum cardiac marker elevations
• • • Клинические проявления острой ишемии миокарда Severe pain behind a breast compressing, pressing Perspiration, sticky cold sweat Nausea, vomiting Dyspnea Weakness, collapse Сильная боль за грудиной сжимающая, давящая Испарина, липкий холодный пот Тошнота, рвота Одышка Слабость, коллапс
ФОРМИРОВАНИЕ ЭЛЕКТРОКАРДИОГРАММЫ ПРИ ТРЕХ ПОСЛЕДОВАТЕЛЬНЫХ ПРОЦЕССАХ РАЗВИТИЯ ОКС: ИШЕМИЯ ПОВРЕЖДЕНИЕ НЕКРОЗ
ИШЕМИЯ
ПОВРЕЖДЕНИЕ
НЕКРОЗ
Электрокардиографические проявления острой ишемии миокарда (при отсутствии гипертрофии левого желудочка и БЛНПГ) Подъемы ST Новые подъемы сегмента ST в точке J (место соединения конечной части комплекса QRS с сегментом ST) в двух смежных отведениях ≥ 0, 2 м. В у мужчин и ≥ 0, 15 м. В у женщин в отведениях V 2 V 3 и/или ≥ 0, 1 м. В в других отведениях. Депрессия ST Новые горизонтальные или и изменения нисходящие депрессии сегмента ST ≥ зубца T 0, 05 м. В в двух смежных отведениях; и/или инверсия зубца T ≥ 0, 1 м. В в двух смежных отведениях с выраженным зубцом R или с соотношением R/S
• ECG New anterior and lateral ST / T changes.
ST Depression or Dynamic T wave Inversions
ST-Segment Elevation MI
New LBBB QRS > 0. 12 sec L Axis deviation Prominent R wave V 1 -V 3 Prominent S wave 1, a. VL, V 5 -V 6 with t-wave inversion
Клинические и электрокардиографические критерии вероятности ОКС Критерии Высокая (хотя бы один из признаков) Промежуточная (хотя бы один из признаков при отсутствии критериев высокой вероятности) Низкая (хотя бы один из признаков при отсутствии критериев высокой и промежуточной вероятности) Анамнез Боль (дискомфорт) в грудной клетке, в левой руке (как основной симптом) у лиц с установленной ранее стенокардией. ИМ в анамнезе Боль (дискомфорт) в грудной клетке, в левой руке (как основной симптом) Боль возможного ишемического генеза при отсутствии критериев промежуточной вероятности Возраст > 70 лет. Мужской пол Употребление кокаина Сахарный диабет. Данные осмотра Шум митральной регургитации, гипотензия, перспирация, отек легких, хрипы в легких Атеросклеротические сосудистые заболевания Боль в грудной клетке при пальпации ЭКГ Новые (предположительно новые) смещения от изолинии ST ( 0, 05 m. V), либо инверсия ( 0, 2 m. V) зубцов Т Патологические Q, изменения положения ST, Т при невозможности документации сроков их развития Инверсия, либо уплощение зубцов Т в отведениях с доминирующим зубцом R либо нормальная ЭКГ
Высокий риск • Приступ стенокардии покоя (более 20 мин) • Отек легких, с большей вероятностью связанный с ишемией миокарда • Приступ стенокардии покоя, сопровождающийся изменением сегмента ST (элевация более 1 мм). • Стенокардия, сопровождающаяся появлением или усугублением шума митральной регургитации • Стенокардия с появлением 111 тона сердца или влажных хрипов в легких • Стенокардия, сопровождающаяся артериальной гипотензией Промежуточный риск • Приступ стенокардии (более 20 мин), купированный к моменту осмотра • Приступы стенокардии, сопровождающиеся динамическими изменениями зубца Т. • Ночная стенокардия • Впервые возникшая стенокардия III-1 V функционального класса в течение предшествующих 2 недель • Патологические зубцы Q или изменения сегмента ST более 1 мм в нескольких группах отведений на ЭКГ, зарегистрированной в покое. • Возраст старше 65 лет Низкий риск • Увеличение частоты, продолжительности и интенсивности приступа стенокардии • Увеличение функционального класса стенокардии • Впервые возникшая стенокардия в течение предшествующих 2 недель-2 месяцев • Нормальная или неизмененная (при сравнении с предшествующими) запись ЭКГ
Risk Stratification to Determine the Likelihood of Acute Coronary Syndrome Assessment Findings indicating likelihood of ACS HIGH Findings indicating INTERMEDIATE likelihood of ACS in absence of highlikelihood findings Findings indicating LOW likelihood of ACS in absence of high- or intermediate-likelihood findings History Chest or left arm pain or discomfort as chief symptom Reproduction of previous documented angina Known history of coronary artery disease, including myocardial infarction Chest or left arm pain or discomfort as chief symptom Age > 50 years Probable ischemic symptoms Recent cocaine use Physical examination New transient mitral regurgitation, hypotension, diaphoresis, pulmonary edema or rales Extracardiac vascular disease Chest discomfort reproduced by palpation ECG New or presumably new transient ST-segment deviation (> 0. 05 m. V) or Twave inversion (> 0. 2 m. V) with symptoms Fixed Q waves Abnormal ST segments or T waves not documented to be new T-wave flattening or inversion of T waves in leads with dominant R waves Normal ECG Serum cardiac markers Elevated cardiac troponin T or I, or elevated CK-MB Normal
Время повышения биомаркеров некроза миокарда
ВРЕМЯ И СТЕПЕНЬ ПОВЫШЕНИЯ СОДЕРЖАНИЯ В КРОВИ БИОХИМИЧЕСКИХ МАРКЕРОВ НЕКРОЗА МИОКАРДА ПРИ ИМПST
Unstable Angina Non occlusive thrombus Non specific ECG Normal cardiac enzymes NSTEMI Occluding thrombus sufficient to cause tissue damage & mild myocardial necrosis ST depression +/- T wave inversion on ECG Elevated cardiac enzymes STEMI Complete thrombus occlusion ST elevations on ECG or new LBBB Elevated cardiac enzymes More severe symptoms
Лечение и диагностику ОКС можно условно разделить на 4 этапа 1. распознавание симптоматики пациентом 2. догоспитальный период и транспортировка 3. поступление в стационар 4. реперфузия
Options for Transport of Patients With STEMI and Initial Reperfusion Treatment Hospital fibrinolysis: Door-to-Needle within 30 min. Not PCI capable Onset of symptoms of STEMI 9 -1 -1 EMS Dispatch EMS on-scene • Encourage 12 -lead ECGs. • Consider prehospital fibrinolytic if capable and EMS-to-needle within 30 min. GOALS 5 min. Patient 8 min. EMS Dispatch 1 min. Inter. Hospital Transfer EMS Triage Plan PCI capable EMS Transport Prehospital fibrinolysis EMS transport EMS-to-needle EMS-to-balloon within 90 min. within 30 min. Patient self-transport Hospital door-to-balloon within 90 min. Golden Hour = first 60 min. Total ischemic time: within 120 min. ACC/AHA Guidelines for the Management of Patients With ST-Elevation Myocardial Infarction, 2004
ACC/AHA Guidelines for the Management of Patients With ST-Elevation Myocardial Infarction, 2004
Дифференциальный диагноз проводится с хорошо известными «масками» инфаркта: 1. 2. 3. 4. расслоение аорты острый перикардит спонтанный пневмоторакс тромбоэмболия легочной артерии
Болезнь Продолжите льность Характер боли ГЭРБ 5 -60 мин. висцеральная, загрудинная, без иррадиации, усиливающаяся в положении лежа, ослабляющаяся после приема пищи или антацидов. Спазм пищевода 5 -60 мин. спонтанная, загрудинная, связанная с приемом холодной жидкости, ослабляющаяся после приемов нитратов. ЯБЖ Неск. часов Боли длятся несколько часов. Боль висцеральная, с изжогой, эпигастральная, ослабляющаяся после приема пищи или антацидов. Заболевания желчного пузыря Часы висцеральная, эпигастральная, с иррадиацией в межлопаточную область, возможна инверсия зубца Т на ЭКГ. Остеохондроз шейного отдела Различная Боль поверхностная, позиционная, локализация в шее и руках. Мышечно-скелетные синдромы Различная поверхностная, позиционная, усиливается определяется локальное напряжение. Гипервентиляция. 2 -3 мин. загрудинная, с тахипноэ, тревогой и страхом. Тиреоидит стойкая Усиливается при глотании, при пальпации шеи отмечают при движении,
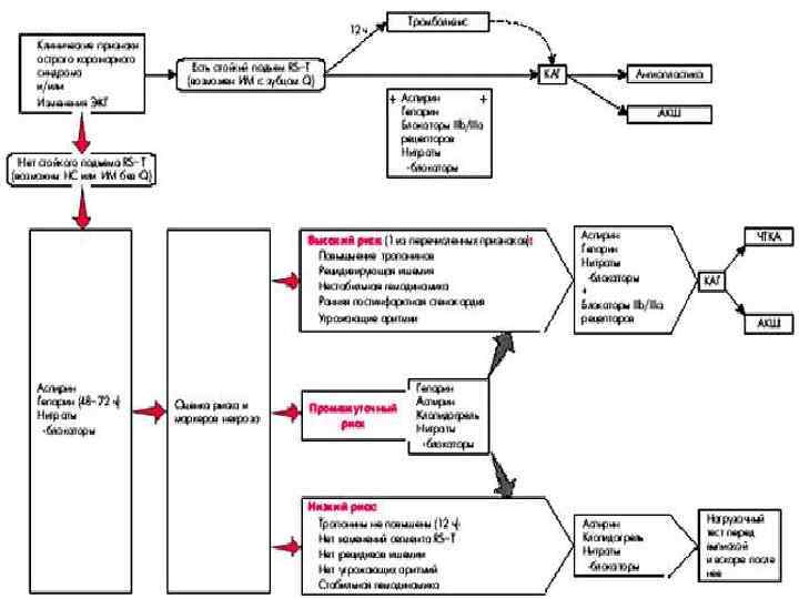
Спектр ОКС БОЛЬ ВЕДУЩИЙ СИМТОМ РАБОЧИЙ ДИАГНОЗ ЭКГ Б / АНАЛИЗЫ СТРАТИФИКАЦИЯ РИСКА ДИАГНОЗ ЛЕЧЕНИЕ ОСТРЫЙ КОРОНАРНЫЙ СИНДРОМ стойкий ПОДЪЕМ ST ИЗМЕНЕНИЯ ST / T ТРОПОНИН + ВЫСОКИЙ РИСК ОИМ с э. ST Реперфузия ЭКГ без ИЗМЕНЕНИЙ ТРОПОНИН - НИЗКИЙ РИСК ОИМ без э. ST НЕСТ. СТЕНОКАР. ИН/CТРАТЕГИЯГИЯ НЕИНВ/СТРАТЕГИЯГИЯ
Программа в первые часы инфаркта миокарда включает следующие основные компоненты: F Этапность лечения F Совмещение диагностических и лечебных мероприятий F Учет тяжести больных (степени риска осложнений и внезапной смерти) F Учет срока от начала инфаркта до поступления больного в cтационар F Дифференцированный мониторинг
Рекомендации по ведению больных с ОКС с подъемом ST G Первичная оценка ЭКГ < 10 мин после поступления G Оксигенация через носовой катетер G Обеспечение венозного доступа G Мониторинг ЭКГ G Нитроглицерин под язык (сист. АД > 90 мм рт. ст. , ЧСС > 50 но < 100 уд/мин)
Рекомендации по медикоментозному лечению при ОКС. Препарат Первая доза Метод введени я Под контролем Длительность Через 5 мин 2 мг Обезболивание 4 -8 мг морфин Повторная доза ЧДД До купирования болей Аспирин 160 -325 мг Per os На следующии день 75 мг пожизненно Клопидогрель 300 мг Per os На следующии день 75 мг 1 месяц Эноксипарин 30 мг П/к Через 15 мин 0. 6 -0. 8 мл (1 мг/кг веса) з/м каждые 12 часов метопролол 5 мг в/в чз 5 мин 5 мг вв. Зм ЧСС, АД 200 мгсут per os Изосорбида динитрат Спрей 1 -3 дозы 3 -х кратно сл 10 мл 0, 1% + 200, 0 0. 9% Na. Cl 3 -4 кап/мин АЧТВ АД, ЧСС 2 -8 дней длительно
В НАСТОЯЩЕЕ ВРЕМЯ ПРИМЕНЯЮТ СЛЕДУЮЩИЕ ТРОМБОЛИТИКИ 1. Препараты I поколения (стрептокиназа, урокиназа) 2. Препараты II поколения (проурокиназа, АПСАК) 3. Препараты III поколения тканевые активаторы плазминогена человеческого типа (альтеплаза, актилизе).
Стратификация риска при проведении тромболитической терапии. КЛАСС IIа ØЭлевация ST > 1 мм в 2 -х или более отведениях ØВремя от появления симптомов < 12 часов ØВозраст < 75 лет ØБлокада ЛНПГ и данные анамнеза, позволяющие предположить наличие инфаркт миокарда ØПодъем ST ØВозраст > 75 лет КЛАСС IIb ØПодъем ST Ø время от появления симптомов >12 < 24 состояния, для которых является очевидным, что проводить данные процедуры или лечение полезно, эффективно и они приводят к хорошим результатам вес признаков очевидности более благоприятен в сторону пользы и эффективности польза и эффективность являются менее доказанными часов ØСАД >180 мм рт. ст. , и/или ДАД > 110 мм рт. ст. КЛАСС III Øисключительно депрессия или элевация сегмента ST Øвремя от появления симптомов > 24 часов Øотсутствие болевого синдрома Терапия бесполезна, не эффективна и в некоторых случаях могут произвести отрицательный эффект
АБСОЛЮТНЫЕ ПРОТИВОПОКАЗАНИЯ К ТРОМБОЛИТИЧЕСКОЙ ТЕРАПИИ N N Активное внутреннее кровотечение Подозрение на расслоение аорты Опухоль головного мозга Геморрагический инсульт любой давности N Инсульт или транзиторные ишемические атаки в течение последнего года
ОТНОСИТЕЛЬНЫЕ ПРОТИВОПОКАЗАНИЯ К ТРОМБОЛИТИЧЕСКОЙ ТЕРАПИИ G G F G G G Тяжелая неконтролируемая гипертензия: АД > 180/110 Тяжелая постоянная гипертензия в анамнезе Черепномозговая травма или другие внутримозговые заболевания Недавняя травма (2 -4 недели) или хирургическая операция (< 3 недели) Пункция неприжимаемых сосудов Недавнее (2 -4 недели) внутреннее кровотечение Для стрептокиназы: использование препарата в прошлом или аллергические реакции (можно использовать тканевые активаторы плазминогена) Геморрагический диатез или одновременный прием антикоагулянтов (MHO > 2 -3) Беременность Пептическая язва
СХЕМА ВВЕДЕНИЯ АКТИЛИЗЕ (Альтеплаза фирмы «Boehringer Ingelheim Gmb. H» , Германия) ПРИ ИНФАРКТЕ МИОКАРДА В ПЕРИОД ОТ 6 ДО 12 ЧАСОВ ОТ ПОЯВЛЕНИЯ СИМПТОМОВ Ø 10 мг в виде в/в болюса за 1 -2 мин Ø 50 мг в виде в/в инфузии за первый час Ø с последующим введением по 10 мг за каждые 30 мин до общей дозы 100 мг Ø у больных с массой тела менее 65 кг общая доза не должна превышать 1, 5 мг/кг массы тела
ОСОБЫЕ УКАЗАНИЯ ПО ПРИМЕНЕНИЮ АКТИЛИЗЕ 1. Одновременно с введением Актилизе рекомендуют F F 2. F F G назначать антитромбоцитарные препараты: аспирин в дозе 160 -300 мг/сутки клопидогрель-плавикс по 75 мг/сутки Гепарин следует назначать по схеме: перед началом тромболизиса вводят в/в болюс 5. 000 МЕ затем поддерживающую инфузию со скоростью ~1. 000 МЕ/час с учетом значений активированного частичного тромбопластинового времени, которые должны быть в пределах 1, 5 -2, 5 раз выше исходных показателей При возникновении опасного для жизни кровотечения введение препарата следует прекратить!
ПОБОЧНЫЕ ЭФФЕКТЫ ТРОМБОЛИЗИСА Ш Реперфузионные аритмии Ш Кровотечение незначительное (из места пункции, изо рта, из носа) Ш Кровотечение тяжелое (желудочно-кишечное, внутричерепное). Частота кровотечений: желудочнокишечные - 5%, внутричерепные - 0, 5 -1, 0% Ш Лихорадка. Возникает у 5% больных. Лечение: аспирин Ш Артериальная гипотония. Возникает у 10 -15% больных. Лечение: инфузионная терапия. Ш Сыпь. Возникает у 2 -3% больных. Лечение: антигистаминные препараты в/в или внутрь. В тяжелых случаях - кортикостероиды.
2. ЧРЕСКОЖНАЯ ТРАНСЛЮМИНАЛЬНАЯ КОРОНАРНАЯ АНГИОПЛАСТИКА
Рентгенэндоваскулярная операционная
острая окклюзия коронарной артерии
АБСОЛЮТНЫЕ ПОКАЗАНИЯ К ПЕРВИЧНОЙ АНГИОПЛАСТИКЕ C C C Должна быть выполнена в инфаркт зависимой артерии в течении первых 12 часов после приступа. Пациенты моложе 75 лет, перенесшие кардиогенный шок в течение 36 часов после инфаркта, которые подходят для реваскуляризации и которая может быть выполнена в течение 18 часов после шока. Пациенты с кардиогенным шоком или отеком легких в течение первых 12 часов после приступа и в течение 90 минут после поступления.
АБСОЛЮТНЫЕ ПРОТИВОПОКАЗАНИЯ К ПЕРВИЧНОЙ АНГИОПЛАСТИКЕ G Не должна выполняться в не инфаркт зависимой артерии у пациентов без гемодинамического компромисса. G Не должна выполняться у бессимптомных пациентов более 12 часов после приступа, которые гемодинамически и ЭКГ стабильны.
Коронаропластика со стентированием при ОИМ при субокклюзии передней межжелудочковой артерии А А. исходная коронарограмма, стрелкой указана зона критического стеноза Б Б. коронарограмма после пластики стеноза со стентированием
Коронаропластика со стентированием при остром инфаркте миокарда
АБСОЛЮТНЫЕ УСЛОВИЯ ДЛЯ ПРОВЕДЕНИЯ АНГИОПЛАСТИКИ ПРИ ОКС G Должна выполняться опытным хирургом, выполняющим более 75 процедур в год в коллективе выполняющем более 200 плановых процедур в год G Если от начала приступа прошло менее 3 часов и есть возможность выполнить первичную ангиопластику в течение часа G При выполнении ангиопластики кардиохирургическое отделение должно быть готово для выполнения неотложного коронарного шунтирования! G Если таких условий в вашем стационаре нет предпочтительна тромболитическая терапия
3. ЭКСТРЕННОЕ КОРОНАРНОЕ ШУНТИРОВАНИЕ
Абсолютные показания к экстренному коронарному шунтированию 1. Пациенты с неэффективной или неудачной первичной ангиопластикой, при сохраняющемся болевом синдроме и/или гемодинамической нестабильностью, с анатомией поражения подходящей для шунтирования 2. Пациенты с продолжающимся и вновь возникшим болевым синдромом, имеющие большую зону риска повреждения миокарда, которым не показана первичная ангиопластика или тромболитическая терапия 3. Пациентам, которым выполняется операция по поводу постинфарктного ДМЖП или недостаточности митрального клапана
Абсолютные показания к экстренному коронарному шунтированию 4. Пациентам моложе 75 лет перенесшим кардиогенный шок в течение 36 часов после острого инфаркта миокарда с многососудистым поражением или поражением ствола ЛКА, с анатомией поражения подходящей для КШ, которое может быть выполнено в течение последующих 18 часов 5. Пациентам с желудочковыми аритмиями угрожающими жизни при наличии поражения ствола ЛКА или 3 сосудистым поражением
Относительные показания к экстренному коронарному шунтированию 1. Экстренное КШ может быть показано пациентам в ранние сроки после инфаркта (до 12 часов), которым не показана первичная ангиопластика или тромболитическая терапия, особенно при наличии поражения ствола ЛКА или 3 -х сосудистого поражения 2. Пациентам старше 75 лет, с хорошим предшествующим функциональным статусом, перенесшим кардиогенный шок в течение 36 часов после инфаркта с многососудистым поражением или поражением ствола ЛКА, с анатомией поражения подходящей для КШ которое может быть выполнено в течение последующих 18 часов
Абсолютные противопоказания к экстренному коронарному шунтированию N Не должно выполняться гемодинамически стабильным пациентам с продолжающимся болевым синдромом при наличии небольшой зоны риска повреждения миокарда N Не должно выполняться у пациента с удачной эпикардиальной реперфузией и неудачной реперфузией микроциркуляторного русла
Рекомендации по ведению больных с ОКС без подъема сегмента ST Ø Основные методы лечения – медикаментозный или экстренная баллонная коронарная ангиопластика. При применении тромболизиса отмечена тенденция к увеличению летальности, поэтому в этой группе их обычно не назначают - преимуществ не дает. Ø При невозможности исключить инфаркт миокарда выполняют эхокардиографию для выявления нарушений локальной сократимости и коронароангиографию. Ø Этим больным следует рекомендовать прием внутрь препаратов, угнетающих агрегацию тромбоцитов (аспирин, клопидогрель), βблокаторов, нитратов или антагонистов кальция. Ø Если на ЭКГ в динамике норма - вероятность инфаркта миокарда мала.
Рекомендуемый алгоритм лечения острых коронарных синдромов


