fdcfca3c6666e50a2b701b386acab561.ppt
- Количество слайдов: 37
BPM Business Process Management Advantage Business Creations 1
Session Objective Provide a solid understanding of how BPM interfaces with the business object Demonstrate and use Pre and Post Processing directives Demonstrate effective BPM writing and debugging techniques ◦ Using informational message ◦ Using Progress comment text Demonstrate extending the wizard with 4 GL(ABL) programming Demonstrate using database tables and fields outside of the method dataset
Session Assumptions You can effectively use the condition and action wizard in BPM You have base working knowledge of Personalization and Customization This class extends education and does not use examples in other class materials
At Course completion you will Effectively Receive write BPMs beyond the wizard. documentation for all workshops. Receive recordings of all workshops with embedded documentation Receive the. bpm examples
Agenda Business Object Basics BPM Overview BPM Workshops 1. Set field values outside dataset using Update. Table. Buffer 2. Use a method to set fields other than Update 3. Use 4 GL(ABL)to read records from a table outside dataset 4. Calculate and Roll Up Totals from Detail to Header 5. Epicor 9 BPM Data Form Designer Q&A
Business Object Basics Business object controls all input and out from the database Contains all rules for processing records Contains a normalized relationship between tables and field in the actual database Contains methods for interfacing with data Can be called by web services, smart client, web client or other program
Business Objects and Method Directives ◦ Business Object Part Sales. Order ◦ Method Part. Update Sales. Order. Change. Misc. Code Part. Change. Part. Num 7
Methods in a Business Object An internal procedure or function. These are used to enter, calculate and view data. Delete by ID ◦ Used to delete records (sometimes) Get by ID ◦ Used to retrieve records for specific ID ◦ Returns all the data Get List ◦ Used in searches ◦ Returns key data Get New ◦ Used to create a new record Get Rows ◦ Used to retrieve specific data for a group of records Update ◦ Used to add, update and delete records ◦ Most common method to use in BPM
Directives - Contains all rules for processing records Pre-Processing Directives-used to intercept data before it reaches the database. ◦ Temporary Tables-dataset used to compare to the existing dataset, tt. Part Base Processing -used in place of base code; difficult to use effectively Post-Processing- used to intercept data returning from the database through the Business Object. – action to takes place after the record has been successfully validated and updated. 9
Can be called by web services, smart client, web client or other programs Client Server (Smart Client) ◦ A BPM is an application that resides between the Smart Client (Vantage/Epicor installation on local PC) and the Business Objects. ◦ Various Forms and Programs 10
Simple Flow Diagram User Program Methods tt. Table. Name. Field. Name Business Object Functional Name Pre-Processing Post-Processing 4 GL(ABL) Program Data Base Table. Name. Field. Name
Business Process Management Execution flow before BPM Smart Client or Web Service Method Call (e. g. Update Customer) Data Call Method Return Result Data 4 GL(ABL) Code (Server) Database
Business Process Management Execution flow with BPM Smart Client or Web Service Method Call (e. g. Update Customer) Data BPM (Pre) BPM (Post) Data 4 GL(ABL) Code Database
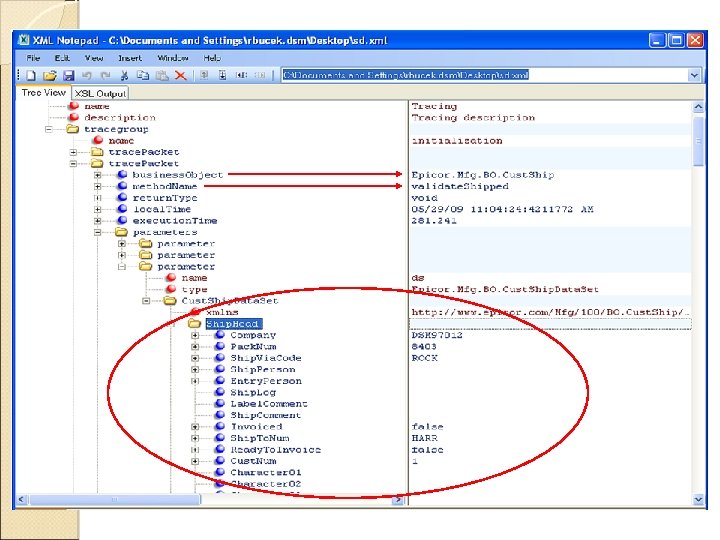
Using the Tracing Options Enabled from the main menu Writes the information to a file for review ◦ Identifies the relevant Business Object ◦ Identifies Method-trigger used to invoke BPM. ◦ Data -positive proof of what is being called when needed ◦ Maps out the flow of data as an user interacts with a form.
BPM Setup Review Method Search ◦ Search by Business Object / By Method ◦ Necessary when a BPM does not already exist for a given BO and Method
BPM Review Directive Search ◦ Used to search for existing BPM’s ◦ Useful for grouping associated BPM’s
Conditions – Overview Pre-Process ◦ Advance Procedures Example – As it appears in the Actions window [custom source code] Post-Process ◦ This directive has been enabled from the specified directive Used when condition in the Pre-Process to enable an action in the Post-Process.
Row Mods Conditions ◦ Row Mods Updated (Row. Mod = ‘U’) Added (Row. Mod = ‘A’) Deleted (Row. Mod = ‘D’) Changed (Row. Mod = ‘U’ or Row. Mod = ‘A’)
Actions – Overview Pre-Process ◦ Send e-mail synchronously based on the designed template ◦ Execute 4 GL(ABL) code Example – execute 4 GL(ABL) update ship via The verbage ‘update ship via’ is accomplished by commenting out the first line in 4 GL(ABL) code. ◦ Show informational message based on the designed template Issue a warning – can include data from fields related to the transaction to help debug
Actions – Overview Post-Process ◦ Call the specified Epicor Service Connect Workflow specify how ◦ Attach hold of the specified type Must set up holds first in Hold Type Maintenance under Business Process Management/SetupHold Type This action is also available in Pre-Process
Queries are written using the progress or 4 GL(ABL) language ◦ Resources BAQ’s Progress 4 GL(ABL) Handbook Progress 4 GL(ABL) Reference Progress Programming Handbook (available for download from the Progress website). ◦ 4 GL(ABL) format Example – for each tt. Part. Tran where (tt. Part. Tran. Row. Mod = 'U' or tt. Part. Tran. Row. Mod = 'A' and tt. Part. Tran. Type = 'MFG-STK') , each Job. Head each Job. Part where Job. Head. Job. Num = tt. Part. Tran. Job. Num and Job. Part. Job. Num = tt. Part. Tran. Job. Num and (Jobhead. Qty. Completed - Job. Part. Received. Qty) < tt. Part. Tran. Qty English translation – Show me when someone attempts to receive more parts into stock from a job than are currently reported complete on that job.
Queries
Queries
Advanced & 4 GL Code Actions Advanced Procedure ◦ In any Condition or Action Box there is a button labeled ‘Advanced’ ◦ Enter 4 GL(ABL) code
Advanced & 4 GL(ABL) Code Actions 4 GL(ABL) Actions ◦ Used to execute 4 GL(ABL) code which can consist of any combination of queries, definition of variables, calculations, updating fields, and or calling other progress functions/programs Ex. of a function: Run libUpdate. Table. Buffer. p(input BUFFER<Table>: Handle, ’<Field>’, <Value>) ◦ When to use Advance Procedure or execute 4 GL(ABL) Code?
Advanced & 4 GL(ABL) Code Actions 4 GL(ABL) Code ◦ Run libUpdate. Table. Buffer. p(input BUFFER <Table>: HANDLE, '<Field>', <Value>) Used to update fields in tables unrelated to the current transaction ◦ Assign Used to update a field in table related to the current transaction
Advanced & 4 GL(ABL) Code Actions 4 GL(ABL) Constants ◦ DCD-USERID Current User ID ◦ CUR-PLANT Plant transacting in ◦ CUR-COMP Company transacting in (ID) ◦ CUR-COMP-NAME Company Name (see Company Maintenance)
THANK YOU! ◦ BPM Interactive Workshops #1 & #2 will utilize the Epicor Knowledge Mentor to demo; then attendees will work on each workshop. #3 & #4 will utilize Live Vantage 8. 03. 407 c to demo; then attendees will work on each workshop. #5 Live in Epicor 9 ◦ General Q&A
BPM Ex 1 Set field values outside dataset using Update. Table. Buffer Objective: Default Material Burden % rate at Part based on Part. Class. Update. In this example material burden % rate will be used but the concept can be applied to a number of methods. Concepts ◦ Using a method to set field values outside data set using Update. Table. Buffer. p command. ◦ Using calculations within a directive
BPM Ex 2 Setting Field Before Update Objective: Default order misc amount based on total order amount. In this example we will use misc charge but the concept can be applied to a number of methods. Concepts ◦ Using a method to set fields values before update ◦ Using calculations within a directive
BPM Ex 3 Setting Fields from Another Table Objective: Default fields from the part master. In this example we will use the order line but the concept can be applied to a number of methods. Concepts ◦ ◦ ◦ Population of fields before the record is saved Using Post Processing Directive Using the information message as a debug tool Using Method directive without a condition Using 4 GL(ABL) code to read records from a table outside of the dataset
BPM Ex 4 Calculate and Roll Up Totals Objective: Calculate and roll up totals from a sub table to the header. In this example we will use the order line but the concept can be applied to a number of methods. Concepts ◦ Using 4 GL(ABL) code to read records from a table outside of the dataset ◦ Using 4 GL(ABL) variable to calculate and accumulate totals
BPM Ex 5 BPM Data Form Designer Objective: E 9 BPM Data Form Designer program creates custom forms that can then launch through BPM method directives Concepts ◦ Use “Call the named BPM Data Form using no customization always” action within a directive. ◦ Create simple form which contains text and two buttons; data entry fields that update r database. ◦ Conditionally display a form or capture data required against a specific transaction.
fdcfca3c6666e50a2b701b386acab561.ppt