353e7fad2090ed64f1788ce3469277b5.ppt
- Количество слайдов: 29
® Applying Semantic Web Technology to the Life Cycle Support of Complex Engineering Assets David Price and Rob Bodington david. price@eurostep. com ISWC 2004
Agenda • • What is Product Life Cycle Support? Implementing PLCS The Requirements and Approach for Reference Data Future use of full Semantic Web capabilities Sources of Reference Data Pilot Project Conclusions ®
What is PLCS? • ISO 10303 -239 Product Life Cycle Support, part of STEP – Information model for system integration and data exchange • PLCS scope is “support” of complex assets (e. g. ships) – Configuration Management : As-Designed, As-Realized, As. Maintained – Support Engineering : Support Required (activities, tasks, resources) – Resource Management : Spares, Who/what/when – Maintenance and Feedback : Failures, Replacements, … • Life cycle measured in decades – 80 -90 percent of the cost of a ship to UK Mo. D is after delivery ®
What is STEP? • Formally, ISO 10303 Product data representation and exchange – Written in ISO EXPRESS, an OO-style language roughly equivalent to UML Static Class Diagrams • Commonly called STEP – Standard for the exchange of Product Model Data • Not something new, first STEP parts reached International Standard status in 1994 • STEP scope is vast and varied – under development for 15+ years – Ship Moulded Forms, Printed Circuit Boards, Finite Element Analysis, Systems Engineering, … ®
The Approach to the PLCS standards • In ISO, standardize flexible information model – ability to classify using external classes is built into the model – 200 PLCS information model concepts require Reference Data • Outside ISO, standardize user guides and Reference Data – OASIS PLCS Technical Committee formed for this purpose • US Do. D, UK Mo. D, BAE Systems, DNV, Norwegian Defence, FMV, Boeing, Lockheed. Martin, Saab, Rolls Royce, Pennant, Eurostep, and LSC Group are members • Enable non-standard Reference Data extensions – Enables further tailoring and contracting for PLCS-based exchange between partners ®
PLCS Requirements ISO Information Model ® OASIS Reference Data
Basic PLCS Implementation Scenario translate to PLCS translate from PLCS XML exchange document HUMS MMS classification Health and Usage Monitoring System on board a ship Maintenance Management System Linked Reference Data Libraries ®
What to do about Reference Data? • UK Mo. D contracted Eurostep to do a survey of candidates for Reference Data • Definition of Reference Data – The semantics required to complete an information model for use in data exchange scenarios • Goal – Determine best approach for PLCS Reference Data • Scenario – Automating failure reporting using PLCS-based data exchange • Technical Assumptions – Exchange based on PLCS EXPRESS->XML Schema – Enable inclusion and reference to Reference Data – Standard Reference Data is extended in implementing organization ®
RD requirements arising … • Define RD and relationship to PLCS information model • Need class hierarchy, properties and the associated documentation • Easy browsing and operational use on Web and in internal applications • Formally relate organization-specific extensions to standard RD • Integrate extensions into standard RD over time, as appropriate • Enable Net-Centric implementation • Support for very large Reference Data Libraries • Support XML-based exchange • Support Reference Data to be embedded, exchanged or referenced • Support addition of business rules and constraints ®
Recommendations • After reviewing OASIS, OMG, W 3 C and ISO standards, decided OWL was best fit for requirements and community • Also recommended RD developers use a specific set of tools to minimize risk – Stanford University Protégé with OWL plug-in – Pre-loaded a template containing PLCS schema, high level RDL, etc. for RD developers • Approach approved by OASIS PLCS TC in March 2004 ®
Why this approach? • OWL satisfies RD modeling requirements – Class, multiple inheritance, properties, datatypes, instances, reuse of models • EXPRESS modelers understand base concepts already • OWL satisfies the IT requirements – Has an XML syntax, Web enabled, can map to RDBMS • Aligns with ISO standards having potentially reusable Reference Data – ISO 15926 Oil and Gas data warehouse standard • Other factors – Industry and academic support and open-source tools available – Large community with no STEP knowledge know OWL ®
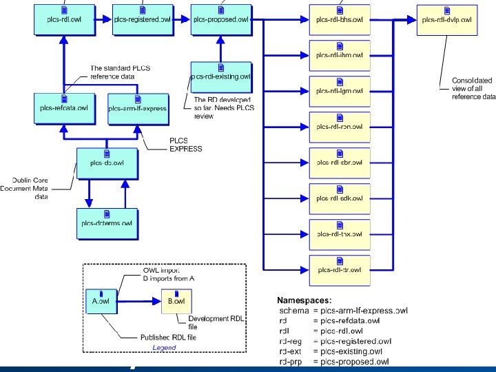
PLCS Ontologies When Deployed classification Reference Data for Organization Editors XML exchange document Mo. D-rdl-extensions import sub. Class. Of Reference Data for PLCS Users (read-only) plcs-rdl Reference Data for PLCS Editors plcs-refdata sub. Class. Of plcs-express Dublin Core Elements and Terms (read-only) plcs-dc ® plcs-dcterms PLCS EXPRESS as OWL (read-only)
The EXPRESS/RD OWL Relation PLCS Schema Classes RD Classes sub. Class. Of PLCS Schema Classes ®
Benefits to OWL approach • For business processes and rules, reasoners and related technology have potential use • While PLCS data exchange isn’t “Semantic Web”, approach lays the foundation for future PLCS Semantic Web applications • Makes PLCS Reference Data usable by non-PLCS applications – The STEP Systems Engineering community standard, ISO 10303233, planning to adopt this approach and reuse PLCS Reference Data ®
Future use case: Automated planning Report to shipyard for engine maintenance Shore-based Maintenance Planning System Onboard Location Management System distance = 16000 km MP S Ship data Onboard Location Management System ® distance = 8000 km
Engineering Data Interoperability Still looking for the “Killer” App or Demo ISO Data Exchange/Integration 10303 -25 Modeling/Engineering Software Interoperability Region STEP, EXPRESS Concepts Properties Relationships MDA , UML OMG ODM OWL, CL ISO 15926? Semantic Integration and Knowledge ISO ? Interoperability Region OMG ODM? ® Harry Frisch
Sources of Reference Data • UK Mo. D, NATO and other standards – Codifications of tasks, skills, etc. • ISO 15926 -2 Oil and Gas data warehouse projects (also called EPISTLE Core Model) – 4 D ontology-based model submitted to IEEE Standard Upper Ontology Working Group, written in EXPRESS – Equipment types and some activity types (20 K classes undergoing ISO standardization at the moment) – ISO 15926 community is investigating OWL as standard form of their reference data • Expecting 100 K+ classes in multiple servers for full PLCS implementation ®
Issue : Ontology Management • This use case is not based in the “World Wild Web” – Ontologies are engineering artefacts used in complex systems – Some Ontologies are International and/or Industry Standards – Software “diff” for versioning not sufficient for this community – Protégé Server “anyone can change anything” not sufficient for this community • Change Management and Configuration Control of Ontologies (at least Class level) is required – This discipline is well understood in the engineering domain • Issues raised, proposals made, solutions approved, etc. – We lack Ontology tools for this at the moment and so are forced to use lots of separate OWL files and CVS – it’s not pretty ®
®
Issue : Ontology Subset or View • Using organizations contract for complex assets and software to manage them – The Reference Data required needs to be stated in the contract – Typical contract will not require all the Reference Data • Organizations need to specify a subset or view defining the Reference Data for the contract – Investigating Protégé PROMPT Plug-in but also investigating a Class-of-Class approach – Have tried to avoid Class of Class as then the RD is no longer DL ®
Pilots progress since the paper … ®
UK Mo. D RDL Server prototype Web clients PLCS applications Define queries Define API As web services Implement OWL RDL Database Defined RDL content using Protégé RD extensions (TBD) ®
PLCS applications using the RDL Server: FMV model server • FMV Model Server is a STEP-based PLM capability for Webenabled collaboration – Implements a significant portion of PLCS • Pilot project extended Model Server to use RD – Accesses RDL Server to allow dynamic classification of: • Activities, Parts, Documents – We could do this as Model Server is an extension of a Eurostep product called Share-A-space • Business benefits – Dynamically configurable PLM/PLCS application ®
When creating an Item, click green plus-sign to add new Classes from the RDL Server. ®
Select Classes from RDL Server to use in Model Server ®
The classes are now selectable in the listbox. Model Server has cached a copy. Choose one. ®
The Item is classified. Mouse-over Class and its definition appears. In a way, Model Server is allowed engineers to annotate their PLM data for SW ®
Typical RDL Web Service Query: What Classes are allowed when classifying an Identification assignment applied to a Product as realized? Restriction works for simple case, may need rules later (SWRL? ) ® Answer: Serial identification code and Name. But not Activity identification code or Part number
Conclusion • The flexibility defined in the PLCS approach allows it to be used across a wide domain – However, that flexibility means PLCS implementation depends on Reference Data • OWL provides very good capabilities for defining, reusing, publishing and relating information models and reference data – By being Web-enabled, RDLs can be linked and distributed – OWL also enables the future use of knowledge/logic applications as part of PLCS implementations ®
353e7fad2090ed64f1788ce3469277b5.ppt