Управление операциями 5 семестр.pptx
- Количество слайдов: 124
1. Производственный процесс: понятие и структура
Рабочий процесс – это процесс создания товара (выполнения работы, оказания услуги). Рабочие процессы Производственные Сервисные
Продукция как результат процесса Виды продукции промышленности международной классификации: в 1)изделия; 2)интеллектуальная продукция – (программное обеспечение, результаты НИР и ОКР); 3)обработанные материалы; 4)услуги (материальные и нематериальные).
Структура рабочего процесса Структура процесса – это состав частей процесса и их взаимосвязи. Элемент рабочего процесса – операция. Операция – часть рабочего процесса, выполняемая над одним или несколькими предметами труда на одном или нескольких одинаковых рабочих местах без переналадки средств труда с участием или под контролем одного или нескольких работников (бригады).
Рабочий процесс – это совокупность процессов труда и естественных процессов. Рабочие процессы включают три стадии: 1) заготовительная; 2) обрабатывающая; 3) сборочная.
Концептуальная схема рабочего процесса Вход Рабочий процесс Выход Рабочий процесс – это процесс преобразования входа в выход с заданным качеством. Выход – продукция (товар). Вход – набор ресурсов, необходимый для созданий товара.
Бизнес-процесс (БП) — это совокупность взаимосвязанных мероприятий или задач, направленных на создание определенного продукта или услуги для потребителей.
Существуют три основных направлений процессов: 1. Управляющие — которые управляют функционированием системы. Примером управляющего процесса может служить корпоративное управление и стратегический менеджмент. 2. Операционные — бизнес-процессы, которые составляют основной бизнес компании и создают основной поток доходов. Примерами операционных бизнес-процессов являются Снабжение, Производство, Маркетинг и Продажи. 3. Поддерживающие — бизнес-процессы, которые обслуживают основной бизнес. Например, Бухгалтерский учет, Подбор персонала, Техническая поддержка, АХО.
Моделирование процессов - это деятельность по разработке с помощью прикладных информационных систем имитационной модели функционирования бизнеса. Модель – искусственный объект, представляющий собой отображение (образ) системы и ее компонентов Основной концептуальный принцип методологии IDEF – представление любой изучаемой системы в виде набора взаимодействующих и взаимосвязанных блоков, отображающих процессы, операции, действия, происходящие в изучаемой системе.
История развития IT-технологий в сфере моделирования процессов 1 этап. В конце 70 -ых годов, когда ВВС США предложили и реализовали программу интегрированной компьютеризации производства ICAM (ICAM - Integrated Computer Aided Manufacturing), направленную на увеличение эффективности промышленных предприятий посредством широкого внедрения информационных технологий. 2 этап. В 1981 году на базе ICAM появляется IDEF (ICAM Definition), модель позволяющая исследовать структуру, параметры и характеристики производственно-технических и организационно-экономических систем.
Общая методология IDEF состоит из трех частных методологий моделирования, основанных на графическом представлении систем (всего семейство насчитывает 14 стандартов): 1. IDEF 0 используется для создания функциональной модели, отображающей структуру и функции системы, а также потоки информации и материальных объектов, связывающие эти функции. 2. IDEF 1 Х применяется для построения информационной модели, отображающей структуру и содержание информационных потоков, необходимых для поддержки функций системы; 3. IDEF 2 -3 позволяет построить динамическую модель меняющихся во времени поведения функций, информации и ресурсов системы.
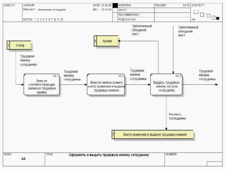
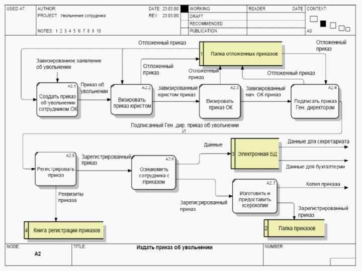
Пример модели IDEF 0
Пример модели IDEF 1 Х
Пример модели IDEF 2 -3
Концепция IDEF 0 Модель Блочное моделирование и его графическое представление Лаконичность и точность Передача информации Строгость и формализм Итеративное моделирование Отделение «организации» от «функций»
Программное обеспечение для моделирования бизнес-процессов IDEF 0: 1) BP-WIN; 2) MS Visio; 3) Ramus-educational.
Синтаксис графического языка IDEF 0 Блок 1. Размеры блоков должны быть достаточными для того, чтобы включить имя блока. 2. Блоки должны быть прямоугольными, с прямыми углами. 3. Блоки должны быть нарисованы сплошными линиями.
Правила оформления стрелок
Тильда Имена функций – глаголы или глагольные обороты Стрелки идентифицируют данные или материальные объекты, необходимые для выполнения функции или производимые ею. Каждая стрелка должна быть помечена существительным или оборотом существительного.
Стрелка механизма класс стрелок, которые отображают механизмы IDEF 0, то есть средства, используемые для выполнения функции; включает специальный случай стрелки вызова. Стрелка вызова вид стрелки механизма, который обозначает обращение из блока данной модели (или части модели) к блоку другой модели (или другой части той же модели) и обеспечивает связь между моделями или между разными частями одной модели. Управляющая стрелка класс стрелок, которые в IDEF 0 отображают управления, то есть условия, при выполнении которых выход блока будет правильным. Данные или объекты, моделируемые как управления, могут преобразовываться функцией, создающей соответствующий выход.
Входная стрелка класс стрелок, которые отображают вход IDEF 0 -блока, то есть данные или материальные объекты, которые преобразуются функцией в выход. Выходная стрелка класс стрелок, которые отображают выход IDEF 0 -блока, то есть данные или материальные объекты, произведенные функцией. Метка стрелки существительное или оборот существительного, связанные со стрелкой или сегментом стрелки и определяющие их значение. Тильда небольшая ломаная (волнистая) линия, используемая для соединения метки с конкретным сегментом стрелки или примечания модели с компонентом диаграммы.
Методика разработки функциональных моделей среде IDEF 0
Преобразующий блок – блок IDEF 0 – диаграммы, преобразующий входы в выходы под действием управлений при помощи «механизмов» . Преобразование – цель и результат работы любого блока на диаграмме любого уровня декомпозиции. Материальный поток – непрерывное или дискретное множество материальных объектов, распределенное во времени. Информационный поток – множество информационных объектов, распределенное во времени. Ограничительная информация - сведения о том, чего нельзя делать.
Предписывающая информация содержится в законах, подзаконных актах, международных, государственных и отраслевых стандартах, а также в специальных внутренних положениях и документах предприятия, в частности, в технических требованиях, условиях, регламентах и т. д. Описательная информация – сведения об атрибутах объекта (потока) преобразуемого функциональным блоком. Содержится в чертежах, технических и иных описаниях, реквизитах и т. п. документах, являясь неотъемлемым компонентом объекта в течение всего жизненного цикла.
Дерево узлов
Правила построения диаграмм Смотри Госстандарт методология моделирования IDEF 0 страница 23 – 42 Законспектировать!
Выполнение практического задания в группах по 5 человек.
Курсовая работа 1. Срок сдачи курсовой работы до 15 ноября; 2. Требования к структуре и содержанию курсовой работы представлены в методических рекомендациях; 3. Работа оформляется в соответствии с правилами изложенными в специальной презентации; 4. Выполнить презентацию для защиты работы; 5. Бонусы студентам которые защитят к/р раньше сроков; 6. Все материалы касающиеся выполнения курсовой работы расположены на портале РБИУ в папке курсовая работа по управлению операциями у Шагеева Д. А. ; 7. Курсовая работа и презентация записываются на диск, который подшивается к папке.
3. Продуктовое планирование на предприятии
Жизненный цикл продукта – это период времени между моментами возникновения и прекращения использования продукта. Жизненный цикл продукта Инновационный цикл Производственный цикл Оборот Время Создание Освоение Рост Зрелость Старение
Первая фаза — фаза создания представляет собой концептуальную стадию развития продукта, на которой инновационная идея оценивается с точки зрения возможности, целесообразности и масштабов ее реализации. Вторая фаза - фаза освоения предусматривает начало промышленного освоения инновационной идеи и появление нового продукта на рынке. Третья фаза - фаза роста характерно расширение масштабов инновационной деятельности, наращивание производства и объема продаж инновационного продукта, поиск и освоение новых рынков. Четвёртая фаза - фаза зрелости, характеризуется максимальным объемом производства и реализацией, новый продукт достигает в условиях, когда его основные параметры начинают терять перспективы дальнейшего улучшения. Пятая фаза – фаза старения снижение продаж и ограниченные возможности реализации инновационного продукта на новых рынках.
Маркетинг продукта Потребитель Зона маркетинга Производитель Конкурент
Продуктовое планирование – это один из процессов предприятия связанный с определением оптимального количества разных наименований продукта в настоящем и будущем времени. Общий процесс продуктового планирования инноваций содержит три основные стадии расчетов: 1) формирование продуктовых предложений; 2) оценка предложений и отбор продуктов; 3) формирование сбалансированного плана.
Формирование продуктовых предложений Продуктово-рыночная матрица инновационного портфеля Продукты Рынки Освоенные рынки Новые рынки Освоенные продукты Интенсификация рынков: • позиционирование продукта • резервирование ниши рынка Развитие рынков: • вариация продуктов • аппликационные исследования Новые продукты Диверсификация Развитие продуктов: • исследования и разработки • модификации продуктов
Оценка предложений и отбор продуктов
Шкала оценки критериев первой ступени селекции инновационных предложений
Матрица сводной оценки инновационного предложения на первой ступени селекции На второй ступени отбора осуществляется детальная селекция допустимых к разработке предложений.
4. Система менеджмента качества на предприятии
Качество - это обобщение черт и характеристик продукта, которые представляют способность удовлетворять установленные или предполагаемые потребности. Качество продукции (в ГОСТ Р ISO 9000 -2008) — степень соответствия совокупности присущих характеристик требованиям Качество продукции (в ГОСТ 15467 -79) — это совокупность свойств продукции, обусловливающих её пригодность удовлетворять определённые потребности в соответствии с её назначением Для менеджеров качество есть производственная база, это соблюдение стандартов изготовления продукта.
Измерение качества Действие (приведение в действие). Это общая объективная оценка продукта. Например, автомобиль запускается и останавливается быстро? Изоляция удерживает тепло в доме? Цветной телевизор имеет четкую картинку? Надежность/долговечность (срок службы). Отражает вероятность выхода из строя или утрату потребительских свойств продукта. Например, двигатель автомобиля всегда запускается в холодные утренние часы? Его работа длится в течение продолжительного времени? Как часто один из парковочных или зад- них сигнальных огней перегорает? Соответствие. Это степень, с которой продукт воплощает конструктивно задуманные спецификации. Например, все ли двери конкретной модели автомобиля лежат в пределах допуска в 32 дюйма?
Удобство обслуживания (эксплуатационная надежность). Это объективная оценка относится, например, к плавности движения автомобиля, его скорости, точности соблюдения ремонта. Проявление (внешний вид). Это субъективное восприятие продукта. Оно отражает персональные ощущения и включает такие переменные, как вид, прикосновение, звук, вкус и запах. Воспринимаемое (ощущаемое) качество. Многие продукты оцениваются по их брэндам (фабричному клейму, торговой марке) или рекламе. Например, телевизоры Sony, сверла Black & Backer имеют имидж качественных Управлять качеством необходимо для: 1) репутация предприятия; 2) затраты и доля рынка; 3) ответственность за продукт; 4) международный аспект.
Концепция всеобщего управления качеством (total quality management, TQM) Предполагает восприятие качества, которое охватывает организацию в целом - от снабженца до покупателя.
Международный стандарт TQM Серия стандартов ISO 9000 состоит из пяти групп документов: 1) ISO 9000 — Управление качеством. Утверждение стандартного качества: Руководящие правила для выбора и использования стандартов ISO 9001, ISO 9002, ISO 9003; 2) ISO 9001 — Система качества: Модель для утверждения качества в проектировании, подготовке производства, производстве, внедрении и сервисе; 3) ISO 9002 — Система качества: Модель для утверждения качества в производстве, внедрении и сервисе; 4) ISO 9003 — Система качества: Модель для утверждения качества в конечном контроле и тестировании; 5) ISO 9004 — Управление качеством: Руководящие правила для применения системы управления качеством компании и ее элементов.
Процедура сертификации включает четыре этапа: 1. Обследование фирмы; 2. Проектирование системы управления качеством компании (CQS); 3. Развертывание системы; 4. Сертификация.
Российские стандарты качества: 1) ГОСТ – государственный стандарт 2) ГОСТ-ИСО; 3) ОСТ – отраслевой стандарт 4) ТУ – технические условия.
Обеспечение качества — контроль и оценка каких-либо аспектов проекта, оборудования или вида услуг с целью увеличения (максимизации) вероятности обеспечения установленных (минимальных) стандартов качества Существует два основных принципа обеспечения качества: 1) фактический результат должен ожидаемому; 2) в нём не должно быть погрешностей. соответствовать
Существует множество различных форм процесса обеспечения качества, но обычно процесс состоит из следующих этапов: 1) тестирование существующих изделий; 2) выявление недостатков; 3) проектирование нового изделия, соответствующего новым требованиям; 4) производство нового изделия; 5) проверка новых изделий и улучшений; 6) тестирование новых изделий. Проверка качества происходит производственного цикла продукта: на всех 1) обеспечение качества сырья и материалов; 2) обеспечение качества на всех этапах производства; 3) обеспечение качества готового изделия. этапах
5. Научно-техническое прогнозирование продукта
Научно-технический прогноз представляет собой комплексную вероятностную оценку содержания, направлений и объемов будущего развития науки и техники в той или иной области. Различают: 1) краткосрочный (на период от 1 до 5 лет); 2) среднесрочный (на период до 15 лет); 3) долгосрочный (на 15 и более лет).
В системе управления прогноз обеспечивает решение следующих важнейших задач: 1) определение возможных целей и приоритетных направлений развития прогнозируемого объекта; 2) оценку социальных и экономических последствий реализации каждого из возможных вариантов развития прогнозируемых объектов; 3) определение мероприятий, необходимых для обеспечения каждого из возможных вариантов развития прогнозируемых объектов; 4) оценка ресурсов, необходимых намеченных программ мероприятий. для осуществления
Взаимосвязь отдельных прогнозов в общей системе прогнозирования
Методы научно-технического прогнозирования Современная отечественная и зарубежная практика насчитывает более 130 различных методов разработки прогнозов. Все многообразие методических приемов научно-технического прогнозирования условно можно свести к трем важнейшим группам: 1) методы экстраполяции; 2) экспертные методы прогнозирования; 3) методы моделирования Методов экстраполяции - состоит в том, что, анализируя изменение отдельных параметров разрабатываемых продуктов в прошлом и исследуя факторы, обусловливающие эти изменения, можно сделать выводы о закономерностях развития и путях совершенствования техники в будущем, относится к количественным методам: 1) статическое экстраполирование; 2) динамическое методы моделирование.
Экспертный метод - прогнозирования качественных характеристик, а также объектов, развитие которых не поддается формализации и статистическому моделированию: 1) индивидуальный; 2) коллективный: -комиссий; -взвешенных оценок; -дельфи; -мозговой атаки.
Моделирование процессов развития техники определение перспектив изменения техники на основе адекватных моделей ее развития, различают: 1) логические модели: -метод сценариев; -исторические аналогии. 2) информационные модели: -анализ патентной информации; -модели потоков научной публикаций. 3) математические модели: -экономико-математические; -статистические.
Научно-техническое прогнозирование производства нового товара с применением «Дерева решений» (стр. 239 -243)
6. Проектирование нового продукта
Инновация (новое) — это внедрённое новшество, обеспечивающее качественный рост эффективности процессов или продукции, востребованное рынком. Является конечным результатом интеллектуальной деятельности человека, его фантазии, творческого процесса, открытий, изобретений и рационализации. Примером инновации является выведение на рынок продукции (товаров и услуг) с новыми потребительскими свойствами или качественным повышением эффективности производственных систем.
В соответствии с этим признаком принято различать инновации, связанные с развитием: 1) продуктов; 2) технологий; 3) сырья и материалов; 4) элементов систем управления; 5) рынков реализации продукции и услуг. Инновационный менеджмент — это функциональная область менеджмента и практической деятельности, направленная на формирование и обеспечение достижения инновационных целей путем рационального использования материальных, трудовых и финансовых ресурсов.
Стратегия инновационного развития Российской Федерации на период до 2020 года 1. Вариант инерционного импортоориентированного технологического развития. Этот предполагает отсутствие масштабных целенаправленных усилий, нацеленных на инновационное развитие, фокусирование политики в основном на поддержании макроэкономической стабильности и низких параметров бюджетных расходов на науку, инновации и инвестиции в человеческий капитал. Инновационная политика проводится в основном через общие меры по развитию институтов,
2. Вариант догоняющего развития и локальной технологической конкурентоспособности. Этот вариант ориентируется не только на перевооружение экономики на основе импортных технологий, но и на локальное (точечное) стимулирование развития отечественных разработок. Спрос на отечественные технологии создается не только потребностями обеспечения интересов национальной безопасности и обороны, но и развитием энергосырьевого сектора (АЭС на основе реакторов на быстрых нейтронах, технологии добычи нефти в сложных геологических условиях, переработки вязких нефтей, танкеры СПГ). Сектор фундаментальной и прикладной науки сегментируется и концентрируется вокруг тех направлений, которые имеют коммерческое применение. В его основе лежит максимальное использование доступных на мировом рынке технологий, которые закупаются, либо, что чаще, привлекаются в страну вместе с иностранным капиталом. Эти импортируемые технологии не являются самыми передовыми из тех, что используются в мире.
3. Вариант достижения лидерства в ведущих научнотехнических секторах и фундаментальных исследованиях соответствует долгосрочным целям и задачам, обозначенным в Концепции долгосрочного развития. Он характеризуется значимыми усилиями государства по модернизации сектора НИОКР и фундаментальной науки, значительным повышением их эффективности, концентрацией усилий на прорывных научно-технологических направлениях, которые позволяют резко расширить применение отечественных разработок и улучшить позиции России на мировом рынке высокотехнологичной продукции и услуг. Потенциально Россия может претендовать на лидирующие позиции в производстве авиакосмической техники, нанотехнологиях, композитных материалах, атомной и водородной энергетике, биомедицинских технологиях жизнеобеспечения и защиты человека и животных, отдельных направлениях рационального природопользования и экологии и ряде других.
Технопарк — имущественный комплекс, в котором объединены научно исследовательские институты, объекты индустрии, деловые центры, выставочные площадки, учебные заведения, а также обслуживающие объекты: средства транспорта, подъездные пути, жилой поселок, охрана. Смысл создания технопарка в том, чтобы сконцентрировать на единой территории специалистов общего профиля деятельности. Учёные могут в технопарке проводить исследования в НИИ, преподавать в учебных заведениях и участвовать в процессе внедрения результатов своих исследований. Управление технопарком осуществляет внешняя управляющая компания. Бизнес-инкубатор — это организация, решающая задачи поддержки малых, вновь созданных предприятий и начинающих предпринимателей, которые хотят, но не имеют возможности начать свое дело, связанные с оказанием им помощи в создании жизнеспособных коммерчески выгодных продуктов и эффективных производств на базе их идей. Стартап - компания с короткой историей операционной деятельности.
Будущий технопарк Академгородок город Новосибирск
Бизнес-инкубатор
Стратегия инновационного развития промышленных предприятий РФ. Вопросы для обсуждения: 1. Текущее состояние инновационной среды на предприятиях? 2. Анализ вариантов стратегий инновационного развития РФ плюсы, минусы предпочтительное состояния в будущем? 3. Какие специалисты нужны для разработки и внедрения Инноваций (подготовка, компетенции, обучение)? 4. Основные шаги в направлении развития инноваций на предприятии «Или что делать» ? 5. Каким образом сделать науку эффективной и полезной для предприятий? Любые информационные источники в области инновационного Развития. За основу взять «Стратегия инновационного развития Российской Федерации на период до 2020 года»
Три фазы инновационного процесса: 1) исследовательская фаза или формирование концепции продукта. Проводится комплексный анализ экономической и научнотехнической информации о возможном спросе на новую продукцию, ситуации на рынках конкурентных позициях других производителей, научных и технических возможностях и ограничениях в развитии продукта, экономическом и научно-техническом потенциале предприятия; 2) проектирование нового продукта. Детальная инженерная проработка нового изделия, опытно-конструкторская разработка, испытание; 3) освоение производства нового продукта и продвижение его на рынок. Проектированию нового производства, дистрибьюторская деятельность. Следует различать: ИЦ - инновационный цикл; ПЦ - производственный цикл; ЖЦ - жизненный цикл.
Исследовательская стадия проектирования продукта Научно-исследовательские работы (НИР) — это целенаправленная деятельность, имеющая своей задачей создание новой информации об объектах, явлениях или процессах, происходящих в природе, обществе или технике. В зависимости от целей, содержания и характера результатов различают: 1) фундаментальные исследования; 2) поисковые исследования; 3) прикладные исследования.
Конструирование нового продукта Новое изделие появляется в результате сложного процесса его проектирования, изготовления многочисленных макетов, опытных и экспериментальных образцов, их испытания, корректировки и отработки рабочей документации. Весь этот комплекс разнообразных работ в отечественной практике составляет содержание опытно-конструкторских разработок (ОКР) и конструкторской подготовки производства (КПП) нового продукта. ОКР— это комплекс работ, осуществляемых с целью создания новых видов техники с заданными технико-экономическими параметрами в виде опытного образца, опытной установки и рабочей документации для их промышленного изготовления и использования. КПП — это совокупность взаимосвязанных процессов, обеспечивающих техническую готовность предприятия к выпуску нового продукта в установленные сроки с заданными параметрами качества, объемом производства и уровнем затрат.
Комплекс работ по конструированию нового продукта обычно включает три относительно самостоятельные стадии ОКР: 1) подготовительную. Техническое задание содержит состав изделия и требования к его комплектации, показатели назначения, требования к надежности, безопасности, технологичности, унификации и т. п. ; 2) разработку проектной документации. Выбор принципа действия, общую компоновку продукта, требования к составу узлов и функциональных блоков, проведение экспериментальных работ и испытаний отдельных узлов и т. п. ; 3) разработку рабочей документации. Предусматривает наиболее полную детализацию разрабатываемой конструкции, обеспечивающую возможность изготовления, контроля и приемки отдельных деталей и узлов, а также сборки, испытания и эксплуатации продукта у потребителя.
Технологическая подготовка производства (ТПП) ТПП — это совокупность взаимосвязанных процессов, обеспечивающих технологическую готовность предприятия к выпуску нового продукта в установленные сроки, с заданными параметрами качества, объемом производства и уровнем затрат. В рамках ТПП решаются следующие основные задачи проектирования производства нового продукта на предприятии: 1) обеспечение технологичности конструкции изделия; 2) выбор и разработка технологических процессов по всем стадиям производства и составным элементам нового продукта; 3) проектирование и изготовление средств технологического оснащения производственных процессов; 4) управление процессами технологической подготовки нового производства.
Классификация технологических процессов на предприятии
Порядок работ по технологической подготовке производства нового продукта
7. Планирование производственных ресурсов
Генезис системы планирования ресурсов на предприятии. 1. Централизованная система планирования ресурсов 1930 год (США, СССР); 2. MRP 1 и MRP 2 (material requirements planning) «планирование потребности в материалах» 1950 -1970 годы (США); 3. ERP (Enterprise Resource Planning) планирование ресурсов предприятия 1990 год (США).
MRPII (Manufactory Resource Planning) — планирование производственных мощностей и потребностей в материалах. MRPII представляет собой интеграцию большого количества отдельных модулей, таких как планирование бизнес-процессов, планирование потребностей в материалах, планирование производственных мощностей, планирование финансов, управление инвестициями и т. д. ERP (Enterprise Resource Planning) – система планирования ресурсов организации. ERP II (Enterprise Resource and Relationship Processing) – управление внутренними ресурсами и внешними связями организации.
В последние несколько лет широкое распространение получили и другие концепции. CRM (Customer Relationship Management) — управление взаимоотношениями с клиентами. Система позволяет консолидировать всю информацию о клиенте, сделав ее доступной всем подразделениям предприятия, а также упорядочить все стадии взаимоотношений с клиентами от маркетинга и продаж до послепродажного обслуживания. SCM (Supply Chain Management) — системы управления логистическими цепочками. Управление цепочками поставок — это планирование и контроль потоков материалов, информации и денежных средств в процессах снабжения, производства, сборки, хранения на складах и доставки товаров и услуг конечным потребителям. CSRP (Customer Synchronized Resourсe Planning) концепция, нацеленная на сферу взаимодействия предприятия с его заказчиками, проектирование будущего изделия с учетом специфических требований заказчика, гарантийное и сервисное обслуживание.
Концептуальная схема движения материального потока с учётом системы планирования ресурсов.
Достоинства. 1)использование ERP системы позволяет использовать одну интегрированную программу вместо нескольких разрозненных. 2)единая система может управлять обработкой, логистикой, дистрибуцией, запасами, доставкой, выставлением счёт-фактур и бухгалтерским учётом. 3)единая система безопасности, включенная в ERP, позволяет противостоять как внешним угрозам (например, промышленный шпионаж), так и внутренним (например, хищения). 4)совместно в связке с CRM-системой и системой контроля качества, ERP позволяют максимально удовлетворять потребности клиентов. Недостатки. 1)множество проблем, связанных с ERP, возникают из-за недостаточного инвестирования в обучение персонала. 2)в связи с недоработанностью политики занесения и поддержки актуальности данных в ERP. 3)Нет чувствительности к изменениям спроса.
Зарубежные ERP-системы (программные продукты): -my. SAP ERP; -My. SAP All-in-One; -SAP Business. One; -SAP AG; -Oracle E-Business Suite; -JD Edwards и People. Soft Enterprise компании Oracle. На российском рынке в сегменте среднего и малого бизнеса: -Microsoft Dynamics AX (Axapta); -NAV (Navision); -1 С: Управление производственным предприятием 8. 0.
Сегодня модель MRP/ERP включает в себя следующие подсистемы, которые часто называют также блоками или сериями: 1)управления запасами; 2)управления снабжением; 3)управления сбытом; 4)управления производством; 5)планирования; 6)управления сервисным обслуживанием; 7)управления цепочками поставок; 8)управления финансами.
Общая схема управления MRPII на предприятии.
Управление запасами
Управление снабжением
Управление сбытом
Управление производством
Иерархия планов в ERP-модели
Задача по ресурсам
Нормативного метода ограничения затрат Зсмк + Зсн + Зск + Зпр + Зсб = Зо < Нз где Зсмк — затраты на приобретение сырья, материалов, комплектующих изделий; Зсн — затраты на снабжение с учетом транспортных расходов; Зск — затраты на складирование, хранение, подготовку; Зпр — затраты на производство; Зсб — затраты на сбыт готовой продукции; Зо — общие затраты; Н — норматив затрат, установленный руководством фирмы по предложению маркетинговой и логистической служб, обеспечивающий конкурентоспособность продукции.
Зсмк = Цс х Вс + Цм × Вм + Цк х Вк = Зсмк < Нсмк Зсн = Т + П + О + С + Зз + У + М = Зсн < Нсн Зск = Цу х Р х t + Зпод = Зск < Нск Зпр = К + А + Зтр + Нр = Зпр < Нпр Зсб = T + Ззап + Зск + Зреал = Зсб < Нсб где Ц — цена; В — объем сырья (с), материалов (м), комплектующих изделий (к); Т — расходы собственно на транспортировку; П — расходы на погрузочно-разгрузочные операции; О — расходы на перегрузочное и складское оборудование (обработка грузов); С — затраты на связь, информацию и обработку документов; Зз — процент за кредит под запасы; У — расходы на расфасовку и упаковку; М — затраты на управление снабжением (менеджмент); Цу — цена единицы площади склада в единицу времени; Р — площадь; t — время; К — затраты, связанные с капиталовложениями; А — амортизационные расходы; Зтр — затраты труда; Нр — накладные расходы; Ззап — затраты, связанные с содержанием запасов сырья, материалов, комплектующих изделий и готовой продукции; Зреал — затраты, связанные с реализацией продукции.
Схема планирования системы производства
Раздел VI. Особенности организации в сфере услуг Тема 1. Понятие услуги. Виды услуг Понятие услуги. Классификация услуг. Сервисные контакты с точки зрения науки о поведении людей. Проектирование сервисных организаций. Структуризация сервисных контактов. Сервисный план. Типы сервисных систем. Тема 2. Особенности организации предприятий сервиса Планирование пропускной способности сервисного предприятия. Критерии и методы размещения предприятий. Размещение предприятий сервиса. Размещение помещений на предприятиях сервиса. Планировка офиса. Сущность проблемы очередей. Модели очередей. Тема 3. Моделирование сервисных процессов Моделирование очередей. Моделирование с помощью электронных таблиц. Преимущества и недостатки моделирования.
Практические задания
Продуктовое планирование с помощью АВС – анализа АВС – анализ распределяет продукты по категориям, показывающим степень важности планирования и контроля запасов на предприятии: Категория А: дорогостоящие продукты, требуют особого внимания, составляют 10% общего объёма единиц и 70% общей стоимости запаса. Категория В: обычные продукты, требуют обычного отношения, составляют 30% общего объёма единиц и 20% общей стоимости запаса. Категория С: дешёвые продукты, требуют небольшого внимания, оставляют 60% общего объёма единиц и 10% общей стоимости запаса. Пример. Небольшое предприятие производит 8 видов продуктов. Затраты и годовой спрос на них указаны в таблице. Продукт D E F G H K M N Цена, тыс. руб. 4 2 4 10 2 10 1 20 Годовой спрос, ед. 250 2000 1000 7000 1500 2000 100
Продукт Цена, тыс. руб. Годовой спрос, ед. 250 Годовое потребление, тыс. руб. 1000 Доля от общей стоимости 0, 009 D 4 E F G H 2 4 10 2 2000 1000 7000 1500 4000 70000 3000 0, 035 0, 614 0, 026 K M N Сумма 10 1 20 - 2000 100 - 20000 10000 2000 114000 0, 175 0, 088 0, 018 1
Продукт G K M E F H N D Доля от общей стоимости 0, 614 0, 175 0, 088 0, 035 0, 026 0, 018 0, 009 Кумулятивная доля от общей стоимости 0, 614 0, 789 0, 877 0, 912 0, 947 0, 973 0, 991 1, 000 Категория А В В В С С Границы между категориями часто бывают расплывчатыми. В столбце кумулятивная доля от общей стоимости: 1) интервал (0; 0, 65) отнесём к категории А, примерно 10% общего объёма ед. ; 2) интервал (0, 65; 0, 93) отнесём к категории В, примерно 30% общего объёма ед. ; 3) интервал (0, 93; 1) отнесём к категории С, примерно 60% общего объёма ед. Если ресурсы для контроля за запасами ограничены, то категория С (продукты F, H, N, D) следует уделить меньше всего внимания.
Вариант 1 2 3 4 5 6 7 8 9 10 Данные Цена Год. спрос Цена Год. спрос Выполнить АВС-анализ А 5 300 4 2200 5 2500 5 1850 4 5100 10 800 14 2450 13 950 8 9400 14 1050 Б 3 2200 12 9000 3 9400 5 2450 22 300 11 850 8 2050 9 2700 12 720 17 2650 В 6 950 4 2400 5 1900 13 9050 8 420 11 1350 11 850 25 500 13 1000 11 2850 Г 9 8500 20 200 12 9300 3 6050 6 1900 9 520 4 9250 11 620 16 2600 27 650 Д 3 1650 6 320 22 250 9 700 14 9100 23 400 16 2250 17 3300 26 600 15 1100 Е 8 2100 8 1150 7 375 9 1200 10 750 7 2000 12 1400 7 9300 10 2800 13 770 Ж 1 9000 8 650 11 2300 11 2250 10 1250 8 2600 8 2650 13 1450 14 1550 19 9450 З 17 150 2 9100 9 1250 21 250 12 2300 15 8200 12 900 14 1050 11 2250 К 5 500 4 1800 8 650 6 2500 3 9200 10 570 15 2500 10 2200 9 5450 Л 6 600 7 600 9 650 7 370 9 700 13 2400 24 450 9 2100 18 7400 15 1600
Вариант 11 12 13 14 15 16 17 18 19 20 Данные Цена Год. спрос Цена Год. спрос А Б 13 11 800 2700 13 21 2750 9550 15 13 3100 10000 16 16 2550 3150 16 11 5900 1100 23 12 1650 1700 28 10 3350 2950 28 24 1900 3650 24 11 7200 1720 15 34 2100 3700 В 14 1450 9 2950 15 2500 9 9750 20 1220 24 2200 25 1750 40 1450 29 2000 28 3900 Г 8 9000 10 750 22 9900 14 6750 18 2700 22 1370 9 10150 18 1570 8 3600 44 1700 Д Е Ж 11 16 9 2150 2600 9500 15 6 17 870 1700 1200 32 12 21 850 975 4000 10 20 22 1400 1900 2950 26 22 8 9900 1550 2050 15 20 20 1250 2850 3450 30 26 22 3150 2300 3550 32 11 17 4250 10250 2400 42 26 30 1600 3800 2550 32 30 7 2150 1820 10500 З 25 650 11 9650 15 1850 32 950 20 3100 11 9050 26 1800 27 1850 12 2050 28 3300 К 13 1000 8 2350 18 1150 19 1350 18 5100 5 10050 40 1470 30 3450 26 3200 11 6500 Л 14 1100 16 1150 19 1250 18 1070 30 1500 26 3250 38 1350 24 3050 34 8400 32 2650
Вариант 21 22 23 24 25 26 27 28 29 30 Данные А Б В Г Д Е Ж З К Л Цена 23 10 11 27 21 6 19 35 19 24 Год. спрос 1400 3300 2050 9600 2750 3200 10100 1250 1600 1700 Цена 23 10 23 15 25 9 27 10 23 15 Год. спрос 3350 10150 3550 1350 1470 2300 1800 10250 2950 1750 Цена 11 12 25 32 42 14 31 15 28 29 Год. спрос 3700 10600 3100 10500 1450 1575 3500 2450 1850 Цена 11 26 15 8 25 30 7 42 29 28 Год. спрос 3100 3700 10300 7300 1950 2450 3500 1900 1620 Цена 26 44 30 28 10 32 7 34 11 31 Год. спрос 6400 1600 1720 3200 10400 2050 2550 3600 3800 2000 Цена 14 34 12 32 9 30 30 10 28 10 Год. спрос 2150 2200 2700 1870 1750 3350 3950 9550 10550 3750 Цена 38 11 35 18 40 36 32 7 34 11 Год. спрос 3850 3450 2250 10650 3650 2800 4050 2300 1970 1850 Цена 10 34 40 15 42 10 38 37 13 34 Год. спрос 2400 4150 1950 2070 4750 10750 2900 2350 3950 3550 Цена 9 38 12 42 52 36 11 40 20 44 Год. спрос 10900 2220 2500 4100 2100 4300 3050 2550 3700 8900 Цена 41 22 38 54 18 40 10 11 36 20 Год. спрос 2600 4200 4400 2200 2650 2320 11000 3800 7000 3150
ПРОГНОЗ ДОЛГОСРОЧНОГО СОЦИАЛЬНО – ЭКОНОМИЧЕСКОГО РАЗВИТИЯ РОССИЙСКОЙ ФЕДЕРАЦИИ НА ПЕРИОД ДО 2030 ГОДА Ознакомиться с официальным документом прогноза (http: //government. ru/media/files/41 d 457592 e 04 b 76338 b 7. pdf) и максимально подробно и аргументировано ответить на следующие вопросы. Задание выполняется индивидуально в письменном виде. 1. Проанализировать и обозначить суть всех сценариев развития РФ и выбрать наиболее вероятный. Ответ аргументировать. 2. В каких направлениях прогназируется развитие науки, технологий и инноваций. Отметьте те направления которые по вашему мнению являются перспективными. 3. Какие меры предлагаются для развития производственной инфраструктуры. 4. Какие меры предлагаются для повышение конкурентоспособности отраслей промышленности для каждого направления.
Анализ фотографии рабочего времени (ФРВ) и выявление резервов роста производительности труда Задачи проведения фотографии рабочего времени (дня): 1. Выявление потерь рабочего времени, установления их причин и разработки мероприятий по их устранению и совершенствованию организации труда и производства. 2. Изучение опыта работников, добивающихся лучших результатов труда, и его распространения. 3. Установление норм обслуживания оборудования и нормативов численности рабочих. 4. Разработка нормативов подготовительно-заключительного времени, времени обслуживания рабочего места и времени регламентированных перерывов. 5. Получение исходных данных для установления норм оперативного времени на ручные работы при единичном и мелкосерийном производствах. 6. Выявление причин невыполнения норм.
Условия проведения фотографии рабочего времени (дня): 1. Наблюдению должно предшествовать изучение технологического процесса, организации рабочего места и организации его обслуживания, выявление недостатков в использовании рабочего времени. 2. Если ФРВ проводится для изучения потерь рабочего времени, то наблюдение ведется в условиях существующей организации труда, а предварительное изучение ее недостатков позволяет провести наблюдение более качественно и более конкретно разработать предложения по улучшению организации труда при подведении итогов наблюдения. 3. Если ФРВ проводится с целью установления норм или нормативов, то недостатки в организации труда, которые можно устранить, должны быть устранены до начала наблюдений. 4. Работники, действия которых будут наблюдаться, и администрация подразделения должны быть ознакомлены с целью и методами наблюдения. 5. Для установления нормативов подготовительно-заключительного времени и времени обслуживания рабочего места наблюдение рекомендуется проводить за разными исполнителями в течение рабочей смены. 6. Если не требуется высокой точности результатов ФРВ, то наблюдение может быть проведено не более пяти раз.
Формат проведения фотографии рабочего времени (дня): Наблюдение и измерение затрат рабочего времени ведется путем записи в наблюдательном листе всех действий исполнителя и перерывов в работе в том порядке, в каком они происходят фактически. При этом фиксируется текущее время окончания каждого вида затрат, которое одновременно означает начало следующего вида затрат труда. После завершения наблюдения при обработке наблюдательного листа определяется продолжительность каждого вида затрат труда путем вычитания предыдущего текущего времени из последующего, указывается продолжительность перекрываемого времени, проставляется соответствующий индекс, предусмотренной классификацией затрат рабочего времени. Объем выполненной наблюдаемым работником работы сравнивается с установленными нормами по выполнению этих работ за время наблюдения, что фиксируется на титульном листе бланка фотографии рабочего времени.
По результатам анализа необходимо разработать меры по устранению выявленных недостатков в использовании рабочего времени и составить план реализации этих мер. В плане указывают перечень мероприятий, сроки их исполнения, ответственных исполнителей, величину необходимых материальных затрат, ожидаемый экономический эффект. Пример заполнения бланка ФРВ для инспектора отдела кадров представлен ниже. Студент может выбрать другую форму наиболее приемлемую для предприятия, где проводится исследование. Пример результата исследования ФРВ № п/п I 1 2 Наименование операции А – Работа Подготовительно-заключительная Подготовка к работе Вход в систему Итого: Длительность, Доля от общей мин. длительности 4 1 5 0, 7 0, 2 0, 9
II 1 2 3 4 5 6 7 8 9 10 11 12 13 III 1 Оперативная Оформление перевода сотрудника Оформление табеля учета рабочего времени Консультация посетителя Копирование документов Оформление отпусков за свой счет Оформление б/л Оформление очередных отпусков Подготовка приказа о поощрении Работа с базой «Консультант» Переход в бухгалтерию за документами Прием заявки на оформление пропуска Служебный разговор Телефонный разговор Итого: Непроизводительная работа Поиск приказа для выдачи в бухгалтерию Итого: Итого работы: 75 23 2 3 35 193 56 2 18 3 1 28 34 473 8 8 486 13, 8 4, 2 0, 4 0, 6 6, 5 35, 7 10, 4 3, 3 0, 6 0, 2 5, 2 6, 3 87, 8 1, 5 90, 0
Б - Перерывы I 1 2 IV 1 Зависящие от исполнителя Прием пищи Отдых и личные надобности Итого: Не зависящие от исполнителя Перезагрузка компьютера Итого: Итого перерывов: Всего затрат: 33 19 52 2 2 54 540 6, 1 3, 5 9, 6 0, 4 10, 0 100, 0 Выполнить исследование фотографии рабочего дня. Учесть требования представленные на слайдах «Формат проведения фотографии рабочего времени (дня)» .
Заполнить паспорт инновационного проекта по результатам просмотренного видео материала Фактический результат: Уникальность проекта (инновационность): Актуальность (как возникла идея, для чего проект нужен): Заказчик проекта: Руководитель проектных работ: Команда проекта (должности): Планируемые сроки проекта: Фактические сроки проекта (на момент видеосъемок): Бюджет: Перечислить основные виды работ по проекту: Риски проекта (для группы М): Риски Методы управления рисками и конкретные действия Цель (цели) проекта:
Оценивание по дисциплине управление операциями Период Задания Вес оценки Сентябрь-октябрь Функциональная модель процесса IDEF 0. Дерево узлов. Матрица управления процессом. 1 Ноябрь 1. Задача расчёт рабочих мест на поточной линии. 2. Задача по балансировки поточной линии. 3. Задача АВС-анализ. 1 Декабрь 1. Прогноз долгосрочного социально – экономического развития российской федерации на период до 2030 года. 2. Фотография рабочего дня. 3. Паспорт инновационного проекта. 4. Конспект. Обязательно!!! 1 В том случае если какое то задание не будет выполнено, то ставится оценка 0 баллов. Оценка за месяц определяется по среднеарифметической.
Управление операциями 5 семестр.pptx